Introduction 
Payment Gateway Specification Document 
This documentation aims to provide all the information you need to work with our API.
As you scroll, you'll see code examples for working with the API in different programming languages in the dark area to the right (or as part of the content on mobile).
    You can switch the language used with the tabs at the top right (or from the nav menu at the top left on mobile).
 
Supported payment methods 
    
        
             
     
    
                    
                                                    ABA PAY ACLEDA Pay      
                    
                                                    AliPay BAKONG      
                    
                                                    Bakong KHQR Canadia Bank Plc.      
                    
                                                    Chip Mong Bank eMoney      
                    
                                                    FTB  Bank HATTHA Bank      
                    
                                                    iBank KESS PAY      
                    
                                                    KHQR Oriental Bank      
                    
                                                    Phillip Bank Plc PPCBank      
                    
                                                    Sathapana TrueMoney      
                    
                                                    UnionPay Vattanac Bank      
                    
                                                    Visa/Master Card WeChat Pay      
                    
                                                    Wing Bank      
        
        
     
            Authenticating 
Authenticate requests to this API's endpoints by sending an Authorization"Bearer {ACCESS TOKEN}"
All authenticated endpoints are marked with a requires authentication badge in the documentation below.
    POST 
    {baseUrl}/oauth/token
    
        
        
            
                                
                    
curl --location --request POST '{baseUrl}/oauth/token' \
--header 'Content-Type: application/json' \
    --data-raw '{
    "grant_type": "password",
    "client_id": "{CLIENT ID}",
    "client_secret": "{CLIENT SECRET}",
    "username": "{USERNAME}",
    "password": "{PASSWORD}"
}'
                    
                 
                
                    
$curl = curl_init();
curl_setopt_array($curl, array(
    CURLOPT_URL => '{baseUrl}/oauth/token',
    CURLOPT_RETURNTRANSFER => true,
    CURLOPT_ENCODING => '',
    CURLOPT_MAXREDIRS => 10,
    CURLOPT_TIMEOUT => 0,
    CURLOPT_FOLLOWLOCATION => true,
    CURLOPT_HTTP_VERSION => CURL_HTTP_VERSION_1_1,
    CURLOPT_CUSTOMREQUEST => 'POST',
    CURLOPT_POSTFIELDS =>'{
        "grant_type": "password",
        "client_id": "{CLIENT ID}",
        "client_secret": "{CLIENT SECRET}",
        "username": "{USERNAME}",
        "password": "{PASSWORD}"
    }',
    CURLOPT_HTTPHEADER => array(
         'Content-Type: application/json' ,
         
    )
));
$response = curl_exec($curl);
curl_close($curl);
echo $response;
                    
                 
                             
            
                                
                    
{
    "token_type": "Bearer",
    "expires_in": "1800",
    "access_token": "ACCESS TOKEN",
    "refresh_token": "REFRESH TOKEN"
}
              
                    
                 
                             
         
     
 
    
    
        
            
    
        
           Field 
           Type 
           Required 
           Description 
         
     
    
        
    grant_type 
    String 
    Yes 
    "password" or "refresh_token" 
 
    client_id 
    String 
    Yes 
    {CLIENT ID} 
 
    client_secret 
    String 
    Yes 
    {CLIENT SECRET} 
 
    username 
    String 
    Yes 
    Required  when grant_type equal "password"  {USERNAME} 
    password 
    String 
    Yes 
    Required  when grant_type equal "password"  {PASSWORD} 
    refresh_token 
    String 
    Yes 
    Required  when grant_type equal "refresh_token"  {REFRESH TOKEN} 
     
         
        
            
    
        
           Field 
           Type 
           Nullable 
           Description 
         
     
    
        
    token_type 
    String 
    No 
    Bearer 
 
    expires_in 
    Integer 
    No 
    access_token default is 1800 seconds 
 
    access_token 
    String 
    No 
    ACCESS TOKEN 
 
    refresh_token 
    String 
    No 
    REFRESH TOKEN. The refresh_token will expire after access_token expired 15 minutes. Ex: 2700 seconds when access_token expires in 1800. 
 
     
         
             
             Merchant API Gateway 
    Use a single endpoint to access every available service based on its service’s name and dynamical parameters.
Merchant Info 
    POST 
    {baseUrl}/api/mch/v2/gateway requires authentication 
    
        
        
            
                                
                    
curl --location --request POST '{baseUrl}/api/mch/v2/gateway' \
--header 'Content-Type: application/json' \
--header 'Authorization: Bearer {ACCESS TOKEN}' \
    --data-raw '{
    "service": "webpay.acquire.merchantinfo",
    "sign_type": "MD5",
    "seller_code": "{SELLER CODE}",
    "sign": "{SIGNATURE}"
}'
                    
                 
                
                    
$curl = curl_init();
curl_setopt_array($curl, array(
    CURLOPT_URL => '{baseUrl}/api/mch/v2/gateway',
    CURLOPT_RETURNTRANSFER => true,
    CURLOPT_ENCODING => '',
    CURLOPT_MAXREDIRS => 10,
    CURLOPT_TIMEOUT => 0,
    CURLOPT_FOLLOWLOCATION => true,
    CURLOPT_HTTP_VERSION => CURL_HTTP_VERSION_1_1,
    CURLOPT_CUSTOMREQUEST => 'POST',
    CURLOPT_POSTFIELDS =>'{
        "service": "webpay.acquire.merchantinfo",
        "sign_type": "MD5",
        "seller_code": "{SELLER CODE}",
        "sign": "{SIGNATURE}"
    }',
    CURLOPT_HTTPHEADER => array(
         'Content-Type: application/json' ,
        'Authorization: Bearer {ACCESS TOKEN}' 
    )
));
$response = curl_exec($curl);
curl_close($curl);
echo $response;
                    
                 
                             
            
                                
                    
{
    "success": true,
    "data": {
        "id": 6900,
        "phone_number": "010222333",
        "user_id": "CU2501-101139033689723678",
        "email": "xxx@gmail.com",
        "full_name": "xxx Admin",
        "muser_identity": null,
        "created_at": "2025-01-13 09:32:21",
        "wallet": {
            "id": "CW2501-101139033689723679",
            "balance": 0,
            "currency": "USD",
            "account_number": "000024916"
        },
        "multi_wallets": [
            {
                "id": "CW2501-101139033689723679",
                "balance": 0,
                "currency": "USD",
                "account_number": "000024916",
                "funds_type": "DEFAULT"
            },
            {
                "id": "CW2501-101139033689723680",
                "balance": 0,
                "currency": "KHR",
                "account_number": "000024917",
                "funds_type": "MAIN"
            }
        ]
    },
    "sign": "{SIGNATURE}",
    "sign_type": "MD5"
}      
              
                    
                 
                             
         
     
 
    
    
        
            
    
        
           Field 
           Type 
           Required 
           Description 
         
     
    
        
    service 
    String 
    Yes 
    "webpay.acquire.merchantinfo" 
 
    sign_type 
    String 
    Yes 
    MD5 or HMAC-SHA256 
 
    seller_code 
    String 
    Yes 
     CU2501-101139033689723677 
 
    sign 
    String 
    Yes 
    {GENERATED SIGNATURE} 
 
     
         
        
            
    
        
           Field 
           Type 
           Nullable 
           Description 
         
     
    
        
    ... 
 
    Included common data of user_info  
 
    ... 
 
     
         
                
            
    
        
           Error Code 
           Status Code 
           Description 
         
     
    
                
            400 
            VALIDATION_ERROR 
            Validation error. 
         
                
            401 
            UNAUTHENTICATED 
            Unauthenticated. 
         
                
            403 
            FORBIDDEN 
            Access denied. 
         
                
            404 
            NOT_FOUND 
            Record not found. 
         
                
            409 
            DUPLICATED 
            Existing record found. 
         
                
            419 
            EXPIRED 
            Requesting record was expired. 
         
                
            422 
            PROCESS_FAILED 
            Sub-process failed. 
         
                
            500 
            SYSTEM_ERROR 
            Internal server error. 
         
                
            503 
            FEATURE_UNDER_MAINTENANCE 
            Feature is under maintenance. 
         
                
            504 
            GATEWAY_TIMEOUT 
            Gateway time-out. 
         
             
         
             
 Create User 
    POST 
    {baseUrl}/api/mch/v2/gateway requires authentication 
    
        
        
            
                                
                    
curl --location --request POST '{baseUrl}/api/mch/v2/gateway' \
--header 'Content-Type: application/json' \
--header 'Authorization: Bearer {ACCESS TOKEN}' \
    --data-raw '{
    "service": "webpay.acquire.adduserundermerchant",
    "seller_code": "{SELLER CODE}",
    "first_name": "xx",
    "last_name": "xx",
    "phone_number": "010222333",
    "email": "xx@gmail.com",
    "muser_identity": "N0102345",
    "sign_type": "MD5",
    "sign": "{SIGNATURE}"
}'
                    
                 
                
                    
$curl = curl_init();
curl_setopt_array($curl, array(
    CURLOPT_URL => '{baseUrl}/api/mch/v2/gateway',
    CURLOPT_RETURNTRANSFER => true,
    CURLOPT_ENCODING => '',
    CURLOPT_MAXREDIRS => 10,
    CURLOPT_TIMEOUT => 0,
    CURLOPT_FOLLOWLOCATION => true,
    CURLOPT_HTTP_VERSION => CURL_HTTP_VERSION_1_1,
    CURLOPT_CUSTOMREQUEST => 'POST',
    CURLOPT_POSTFIELDS =>'{
        "service": "webpay.acquire.adduserundermerchant",
        "seller_code": "{SELLER CODE}",
        "first_name" : "xx",
        "last_name" : "xx",
        "phone_number":"010222333",
        "email": "xx@gmail.com",
        "muser_identity": "N0102345",
        "sign_type": "MD5",
        "sign": "{SIGNATURE}"
    }',
    CURLOPT_HTTPHEADER => array(
         'Content-Type: application/json' ,
        'Authorization: Bearer {ACCESS TOKEN}' 
    )
));
$response = curl_exec($curl);
curl_close($curl);
echo $response;
                    
                 
                             
            
                                
                    
{
    "success": true,
    "data": {
        "id": 6900,
        "phone_number": "010222333",
        "user_id": "CU2501-101139033689723678",
        "email": "xxx@gmail.com",
        "full_name": "xxx Admin",
        "muser_identity": null,
        "created_at": "2025-01-13 09:32:21",
        "wallet": {
            "id": "CW2501-101139033689723679",
            "balance": 0,
            "currency": "USD",
            "account_number": "000024916"
        },
        "multi_wallets": [
            {
                "id": "CW2501-101139033689723679",
                "balance": 0,
                "currency": "USD",
                "account_number": "000024916",
                "funds_type": "DEFAULT"
            },
            {
                "id": "CW2501-101139033689723680",
                "balance": 0,
                "currency": "KHR",
                "account_number": "000024917",
                "funds_type": "MAIN"
            }
        ]
    },
    "sign": "{SIGNATURE}",
    "sign_type": "MD5"
}      
              
                    
                 
                             
         
     
 
    
    
        
            
    
        
           Field 
           Type 
           Required 
           Description 
         
     
    
        
    service 
    String 
    Yes 
    "webpay.acquire.adduserundermerchant" 
 
    sign_type 
    String 
    Yes 
    MD5 or HMAC-SHA256 
 
    seller_code 
    String 
    Yes 
     CU2501-101139033689723677 
 
    first_name 
    String 
    Yes 
     xxx 
 
    last_name 
    String 
    Yes 
     xxx 
 
    phone_number 
    String 
    Yes 
    010222333 
 
    email 
    String 
    Yes 
    test@xxx.com 
 
    muser_identity 
    String 
    No 
    No1234 
 
    sign 
    String 
    Yes 
    {GENERATED SIGNATURE} 
 
     
         
        
            
    
        
           Field 
           Type 
           Nullable 
           Description 
         
     
    
        
    ... 
 
    Included common data of user_info  
 
    ... 
 
     
         
                
            
    
        
           Error Code 
           Status Code 
           Description 
         
     
    
                
            400 
            VALIDATION_ERROR 
            Validation error. 
         
                
            401 
            UNAUTHENTICATED 
            Unauthenticated. 
         
                
            403 
            FORBIDDEN 
            Access denied. 
         
                
            404 
            NOT_FOUND 
            Record not found. 
         
                
            409 
            DUPLICATED 
            Existing record found. 
         
                
            419 
            EXPIRED 
            Requesting record was expired. 
         
                
            422 
            PROCESS_FAILED 
            Sub-process failed. 
         
                
            500 
            SYSTEM_ERROR 
            Internal server error. 
         
                
            503 
            FEATURE_UNDER_MAINTENANCE 
            Feature is under maintenance. 
         
                
            504 
            GATEWAY_TIMEOUT 
            Gateway time-out. 
         
             
         
             
 List User Under Merchant 
    POST 
    {baseUrl}/api/mch/v2/gateway requires authentication 
    
        
        
            
                                
                    
curl --location --request POST '{baseUrl}/api/mch/v2/gateway' \
--header 'Content-Type: application/json' \
--header 'Authorization: Bearer {ACCESS TOKEN}' \
    --data-raw '{
    "service": "webpay.acquire.getUserUnderMerchant",
    "sign_type": "MD5",
    "seller_code": "{SELLER CODE}",
    "page": 1,
    "sign": "{SIGNATURE}"
}'
                    
                 
                
                    
$curl = curl_init();
curl_setopt_array($curl, array(
    CURLOPT_URL => '{baseUrl}/api/mch/v2/gateway',
    CURLOPT_RETURNTRANSFER => true,
    CURLOPT_ENCODING => '',
    CURLOPT_MAXREDIRS => 10,
    CURLOPT_TIMEOUT => 0,
    CURLOPT_FOLLOWLOCATION => true,
    CURLOPT_HTTP_VERSION => CURL_HTTP_VERSION_1_1,
    CURLOPT_CUSTOMREQUEST => 'POST',
    CURLOPT_POSTFIELDS =>'{
        "service": "webpay.acquire.getUserUnderMerchant",
        "sign_type": "MD5",
        "seller_code": "{SELLER CODE}",
        "page" : 1,
        "sign": "{SIGNATURE}"
    }',
    CURLOPT_HTTPHEADER => array(
         'Content-Type: application/json' ,
        'Authorization: Bearer {ACCESS TOKEN}' 
    )
));
$response = curl_exec($curl);
curl_close($curl);
echo $response;
                    
                 
                             
            
                                
                    
{
    "success": true,
    "data": {
        "data" : [
            {
            "id": 6900,
            "phone_number": "010222333",
            "user_id": "CU2501-101139033689723678",
            "email": "xxx@gmail.com",
            "full_name": "xxx Admin",
            "muser_identity": null,
            "created_at": "2025-01-13 09:32:21",
            "wallet": {
                "id": "CW2501-101139033689723679",
                "balance": 0,
                "currency": "USD",
                "account_number": "000024916"
            },
            "multi_wallets": [
                {
                    "id": "CW2501-101139033689723679",
                    "balance": 0,
                    "currency": "USD",
                    "account_number": "000024916",
                    "funds_type": "DEFAULT"
                },
                {
                    "id": "CW2501-101139033689723680",
                    "balance": 0,
                    "currency": "KHR",
                    "account_number": "000024917",
                    "funds_type": "MAIN"
                }
            ]
        }
        ],
        "current_page" : 1,
        "last_page": 2
    },
    "sign": "{SIGNATURE}",
    "sign_type": "MD5"
}      
              
                    
                 
                             
         
     
 
    
    
        
            
    
        
           Field 
           Type 
           Required 
           Description 
         
     
    
        
    service 
    String 
    Yes 
    "webpay.acquire.getUserUnderMerchant" 
 
    sign_type 
    String 
    Yes 
    MD5 or HMAC-SHA256 
 
    seller_code 
    String 
    Yes 
     CU2501-101139033689723677 
 
    page 
    integer 
    Yes 
    1 
 
    sign 
    String 
    Yes 
    {GENERATED SIGNATURE} 
 
     
         
        
            
    
        
           Field 
           Type 
           Nullable 
           Description 
         
     
    
        
    user_info 
    Array 
    Yes 
    user_info  
     
         
                
            
    
        
           Error Code 
           Status Code 
           Description 
         
     
    
                
            400 
            VALIDATION_ERROR 
            Validation error. 
         
                
            401 
            UNAUTHENTICATED 
            Unauthenticated. 
         
                
            403 
            FORBIDDEN 
            Access denied. 
         
                
            404 
            NOT_FOUND 
            Record not found. 
         
                
            409 
            DUPLICATED 
            Existing record found. 
         
                
            419 
            EXPIRED 
            Requesting record was expired. 
         
                
            422 
            PROCESS_FAILED 
            Sub-process failed. 
         
                
            500 
            SYSTEM_ERROR 
            Internal server error. 
         
                
            503 
            FEATURE_UNDER_MAINTENANCE 
            Feature is under maintenance. 
         
                
            504 
            GATEWAY_TIMEOUT 
            Gateway time-out. 
         
             
         
             
 User Info 
    POST 
    {baseUrl}/api/mch/v2/gateway requires authentication 
    
        
        
            
                                
                    
curl --location --request POST '{baseUrl}/api/mch/v2/gateway' \
--header 'Content-Type: application/json' \
--header 'Authorization: Bearer {ACCESS TOKEN}' \
    --data-raw '{
    "service": "webpay.acquire.userprofile",
    "sign_type": "MD5",
    "seller_code": "{SELLER CODE}",
    "user_id": "xxx",
    "muser_identity": "xxx",
    "sign": "{SIGNATURE}"
}'
                    
                 
                
                    
$curl = curl_init();
curl_setopt_array($curl, array(
    CURLOPT_URL => '{baseUrl}/api/mch/v2/gateway',
    CURLOPT_RETURNTRANSFER => true,
    CURLOPT_ENCODING => '',
    CURLOPT_MAXREDIRS => 10,
    CURLOPT_TIMEOUT => 0,
    CURLOPT_FOLLOWLOCATION => true,
    CURLOPT_HTTP_VERSION => CURL_HTTP_VERSION_1_1,
    CURLOPT_CUSTOMREQUEST => 'POST',
    CURLOPT_POSTFIELDS =>'{
        "service": "webpay.acquire.userprofile",
        "sign_type": "MD5",
        "seller_code": "{SELLER CODE}",
        "user_id": "xxx",
        "muser_identity":"xxx",
        "sign": "{SIGNATURE}"
    }',
    CURLOPT_HTTPHEADER => array(
         'Content-Type: application/json' ,
        'Authorization: Bearer {ACCESS TOKEN}' 
    )
));
$response = curl_exec($curl);
curl_close($curl);
echo $response;
                    
                 
                             
            
                                
                    
{
    "success": true,
    "data": {
        "id": 6900,
        "phone_number": "010222333",
        "user_id": "CU2501-101139033689723678",
        "email": "xxx@gmail.com",
        "full_name": "xxx Admin",
        "muser_identity": null,
        "created_at": "2025-01-13 09:32:21",
        "wallet": {
            "id": "CW2501-101139033689723679",
            "balance": 0,
            "currency": "USD",
            "account_number": "000024916"
        },
        "multi_wallets": [
            {
                "id": "CW2501-101139033689723679",
                "balance": 0,
                "currency": "USD",
                "account_number": "000024916",
                "funds_type": "DEFAULT"
            },
            {
                "id": "CW2501-101139033689723680",
                "balance": 0,
                "currency": "KHR",
                "account_number": "000024917",
                "funds_type": "MAIN"
            }
        ]
    },
    "sign": "{SIGNATURE}",
    "sign_type": "MD5"
}      
              
                    
                 
                             
         
     
 
    
    
        
            
    
        
           Field 
           Type 
           Required 
           Description 
         
     
    
        
    service 
    String 
    Yes 
    "webpay.acquire.userprofile" 
 
    sign_type 
    String 
    Yes 
    MD5 or HMAC-SHA256 
 
    seller_code 
    String 
    Yes 
     CU2501-101139033689723677 
 
    user_id 
    String 
    Yes|No 
     Require when muser_identity value null 
 
    muser_identity 
    String 
    Yes|No 
    Require when user_id value null 
 
    sign 
    String 
    Yes 
    {GENERATED SIGNATURE} 
 
     
         
        
            
    
        
           Field 
           Type 
           Nullable 
           Description 
         
     
    
        
    ... 
 
    Included common data of user_info  
 
    ... 
 
     
         
                
            
    
        
           Error Code 
           Status Code 
           Description 
         
     
    
                
            400 
            VALIDATION_ERROR 
            Validation error. 
         
                
            401 
            UNAUTHENTICATED 
            Unauthenticated. 
         
                
            403 
            FORBIDDEN 
            Access denied. 
         
                
            404 
            NOT_FOUND 
            Record not found. 
         
                
            409 
            DUPLICATED 
            Existing record found. 
         
                
            419 
            EXPIRED 
            Requesting record was expired. 
         
                
            422 
            PROCESS_FAILED 
            Sub-process failed. 
         
                
            500 
            SYSTEM_ERROR 
            Internal server error. 
         
                
            503 
            FEATURE_UNDER_MAINTENANCE 
            Feature is under maintenance. 
         
                
            504 
            GATEWAY_TIMEOUT 
            Gateway time-out. 
         
             
         
             
 List Transaction 
    POST 
    {baseUrl}/api/mch/v2/gateway requires authentication 
Filter Field start_date, 
    end_date, 
    order_id, 
    user_id, 
    wallet_id, 
    status, 
    sort :   desc|asc
    
        
        
            
                                
                    
curl --location --request POST '{baseUrl}/api/mch/v2/gateway' \
--header 'Content-Type: application/json' \
--header 'Authorization: Bearer {ACCESS TOKEN}' \
    --data-raw '{
    "service": "webpay.acquire.getTxnLists",
    "sign_type": "MD5",
    "seller_code": "{SELLER CODE}",
    "page": 1,
    "sign": "{SIGNATURE}"
}'
                    
                 
                
                    
$curl = curl_init();
curl_setopt_array($curl, array(
    CURLOPT_URL => '{baseUrl}/api/mch/v2/gateway',
    CURLOPT_RETURNTRANSFER => true,
    CURLOPT_ENCODING => '',
    CURLOPT_MAXREDIRS => 10,
    CURLOPT_TIMEOUT => 0,
    CURLOPT_FOLLOWLOCATION => true,
    CURLOPT_HTTP_VERSION => CURL_HTTP_VERSION_1_1,
    CURLOPT_CUSTOMREQUEST => 'POST',
    CURLOPT_POSTFIELDS =>'{
        "service": "webpay.acquire.getTxnLists",
        "sign_type": "MD5",
        "seller_code": "{SELLER CODE}",
        "page" : 1,
        "sign": "{SIGNATURE}"
    }',
    CURLOPT_HTTPHEADER => array(
         'Content-Type: application/json' ,
        'Authorization: Bearer {ACCESS TOKEN}' 
    )
));
$response = curl_exec($curl);
curl_close($curl);
echo $response;
                    
                 
                             
            
                                
                    
{
    "success": true,
    "data": {
        "data" : [
            {
                "transaction_ref": "TR2501-101139033689723727",
                "credited_amount": 9.65,
                "credited_currency": "USD",
                "debited_amount": 10,
                "debited_currency": "USD",
                "fees_amount": 0.35,
                "transaction_type": "in",
                "sender_name" : "xx",
                "reciever_name" : "xx",
                "payment_method" : "xx",
                "bank_bic" : "xx",
                "bank_logo" : "xx",
                "fees_ccy": "USD",
                "status": "Succeed",
                "created_at": "2025-01-13 09:54:39",
                "debited_user_id": "AU2501-101139033689723700",
                "credited_user_id": "CU2501-101139033689723678",
                "readable_created_at": "1 week ago",
                "order_id" : "123454"
            }
        ],
        "current_page" : 1,
        "last_page": 2
    },
    "sign": "{SIGNATURE}",
    "sign_type": "MD5"
}      
              
                    
                 
                             
         
     
 
    
    
        
            
    
        
           Field 
           Type 
           Required 
           Description 
         
     
    
        
    service 
    String 
    Yes 
    "webpay.acquire.getTxnLists" 
 
    sign_type 
    String 
    Yes 
    MD5 or HMAC-SHA256 
 
    seller_code 
    String 
    Yes 
     CU2501-101139033689723677 
 
    wallet_id 
    String 
    No 
     xxx 
 
    user_id 
    String 
    No 
     xxx 
 
    page 
    integer 
    Yes 
    1 
 
    sign 
    String 
    Yes 
    {GENERATED SIGNATURE} 
 
     
         
        
                
            
    
        
           Error Code 
           Status Code 
           Description 
         
     
    
                
            400 
            VALIDATION_ERROR 
            Validation error. 
         
                
            401 
            UNAUTHENTICATED 
            Unauthenticated. 
         
                
            403 
            FORBIDDEN 
            Access denied. 
         
                
            404 
            NOT_FOUND 
            Record not found. 
         
                
            409 
            DUPLICATED 
            Existing record found. 
         
                
            419 
            EXPIRED 
            Requesting record was expired. 
         
                
            422 
            PROCESS_FAILED 
            Sub-process failed. 
         
                
            500 
            SYSTEM_ERROR 
            Internal server error. 
         
                
            503 
            FEATURE_UNDER_MAINTENANCE 
            Feature is under maintenance. 
         
                
            504 
            GATEWAY_TIMEOUT 
            Gateway time-out. 
         
             
         
             
 Transaction Info 
    POST 
    {baseUrl}/api/mch/v2/gateway requires authentication 
    
        
        
            
                                
                    
curl --location --request POST '{baseUrl}/api/mch/v2/gateway' \
--header 'Content-Type: application/json' \
--header 'Authorization: Bearer {ACCESS TOKEN}' \
    --data-raw '{
    "service": "webpay.acquire.getTxnDetail",
    "sign_type": "MD5",
    "seller_code": "{SELLER CODE}",
    "transaction_ref": "xxx",
    "sign": "{SIGNATURE}"
}'
                    
                 
                
                    
$curl = curl_init();
curl_setopt_array($curl, array(
    CURLOPT_URL => '{baseUrl}/api/mch/v2/gateway',
    CURLOPT_RETURNTRANSFER => true,
    CURLOPT_ENCODING => '',
    CURLOPT_MAXREDIRS => 10,
    CURLOPT_TIMEOUT => 0,
    CURLOPT_FOLLOWLOCATION => true,
    CURLOPT_HTTP_VERSION => CURL_HTTP_VERSION_1_1,
    CURLOPT_CUSTOMREQUEST => 'POST',
    CURLOPT_POSTFIELDS =>'{
        "service": "webpay.acquire.getTxnDetail",
        "sign_type": "MD5",
        "seller_code": "{SELLER CODE}",
        "transaction_ref": "xxx",
        "sign": "{SIGNATURE}"
    }',
    CURLOPT_HTTPHEADER => array(
         'Content-Type: application/json' ,
        'Authorization: Bearer {ACCESS TOKEN}' 
    )
));
$response = curl_exec($curl);
curl_close($curl);
echo $response;
                    
                 
                             
            
                                
                    
{
    "success": true,
    "data": {
        "transaction_ref": "TR2501-101139033689723727",
        "credited_amount": 9.65,
        "credited_currency": "USD",
        "debited_amount": 10,
        "debited_currency": "USD",
        "fees_amount": 0.35,
        "transaction_type": "in",
        "sender_name" : "xx",
        "reciever_name" : "xx",
        "payment_method" : "xx",
        "bank_bic" : "xx",
        "bank_logo" : "xx",
        "fees_ccy": "USD",
        "status": "Succeed",
        "created_at": "2025-01-13 09:54:39",
        "debited_user_id": "AU2501-101139033689723700",
        "credited_user_id": "CU2501-101139033689723678",
        "readable_created_at": "2 weeks ago"
    },
    "sign": "{SIGNATURE}",
    "sign_type": "MD5"
}      
              
                    
                 
                             
         
     
 
    
    
        
            
    
        
           Field 
           Type 
           Required 
           Description 
         
     
    
        
    service 
    String 
    Yes 
    "webpay.acquire.getTxnDetail" 
 
    sign_type 
    String 
    Yes 
    MD5 or HMAC-SHA256 
 
    seller_code 
    String 
    Yes 
     CU2501-101139033689723677 
 
    transaction_ref 
    String 
    Yes 
    TR2402-100719685279940668 
 
    sign 
    String 
    Yes 
    {GENERATED SIGNATURE} 
 
     
         
        
            
    
        
           Field 
           Type 
           Nullable 
           Description 
         
     
    
        
    ... 
 
    Included common data of transaction_info  
 
    ... 
 
     
         
                
            
    
        
           Error Code 
           Status Code 
           Description 
         
     
    
                
            400 
            VALIDATION_ERROR 
            Validation error. 
         
                
            401 
            UNAUTHENTICATED 
            Unauthenticated. 
         
                
            403 
            FORBIDDEN 
            Access denied. 
         
                
            404 
            NOT_FOUND 
            Record not found. 
         
                
            409 
            DUPLICATED 
            Existing record found. 
         
                
            419 
            EXPIRED 
            Requesting record was expired. 
         
                
            422 
            PROCESS_FAILED 
            Sub-process failed. 
         
                
            500 
            SYSTEM_ERROR 
            Internal server error. 
         
                
            503 
            FEATURE_UNDER_MAINTENANCE 
            Feature is under maintenance. 
         
                
            504 
            GATEWAY_TIMEOUT 
            Gateway time-out. 
         
             
         
             
 Money Transfer 
    POST 
    {baseUrl}/api/mch/v2/gateway requires authentication 
    
        
        
            
                                
                    
curl --location --request POST '{baseUrl}/api/mch/v2/gateway' \
--header 'Content-Type: application/json' \
--header 'Authorization: Bearer {ACCESS TOKEN}' \
    --data-raw '{
    "service": "webpay.acquire.moneytransfer",
    "seller_code": "{SELLER CODE}",
    "amount": 10,
    "currency": "USD",
    "from_wallet_id": "CW2501-101139033689723679",
    "to_wallet_id": "AW2501-101139033689723906",
    "comment": "User comment",
    "sign_type": "MD5",
    "sign": "{SIGNATURE}"
}'
                    
                 
                
                    
$curl = curl_init();
curl_setopt_array($curl, array(
    CURLOPT_URL => '{baseUrl}/api/mch/v2/gateway',
    CURLOPT_RETURNTRANSFER => true,
    CURLOPT_ENCODING => '',
    CURLOPT_MAXREDIRS => 10,
    CURLOPT_TIMEOUT => 0,
    CURLOPT_FOLLOWLOCATION => true,
    CURLOPT_HTTP_VERSION => CURL_HTTP_VERSION_1_1,
    CURLOPT_CUSTOMREQUEST => 'POST',
    CURLOPT_POSTFIELDS =>'{
        "service": "webpay.acquire.moneytransfer",
        "seller_code": "{SELLER CODE}",
        "amount" : 10,
        "currency" : "USD",
        "from_wallet_id":"CW2501-101139033689723679",
        "to_wallet_id": "AW2501-101139033689723906",
        "comment": "User comment",
        "sign_type": "MD5",
        "sign": "{SIGNATURE}"
    }',
    CURLOPT_HTTPHEADER => array(
         'Content-Type: application/json' ,
        'Authorization: Bearer {ACCESS TOKEN}' 
    )
));
$response = curl_exec($curl);
curl_close($curl);
echo $response;
                    
                 
                             
            
                                
                    
{
    "success": true,
    "data": {
        "transaction_ref": "TR2501-101200989918337879",
        "amount": 25,
        "currency": "USD",
        "comment": "",
        "created_at": "2025-01-29 10:17:46"
    },
    "sign": "{SIGNATURE}",
    "sign_type": "MD5"
}      
              
                    
                 
                             
         
     
 
    
    
        
            
    
        
           Field 
           Type 
           Required 
           Description 
         
     
    
        
    service 
    String 
    Yes 
    "webpay.acquire.moneytransfer" 
 
    sign_type 
    String 
    Yes 
    MD5 or HMAC-SHA256 
 
    seller_code 
    String 
    Yes 
     CU2501-101139033689723677 
 
    amount 
    Double 
    Yes 
     10 
 
    currency 
    String 
    Yes 
     USD 
 
    from_wallet_id 
    String 
    Yes 
    CW2501-101139033689723679 
 
    to_wallet_id 
    String 
    Yes 
    AW2501-101139033689723906 
 
    comment 
    String 
    No 
    No1234 
 
    sign 
    String 
    Yes 
    {GENERATED SIGNATURE} 
 
     
         
        
            
    
        
           Field 
           Type 
           Nullable 
           Description 
         
     
    
        
    transaction_ref 
    String 
    Yes 
    TR2501-101200989918337879 
 
    amount 
    Doble 
    Yes 
    10 
 
    currency 
    String 
    Yes 
    USD 
 
    comment 
    String 
    No 
     User comment 
 
    created_at 
    Datetime 
    Yes 
    2025-01-23 00:00:00 
 
     
         
                
            
    
        
           Error Code 
           Status Code 
           Description 
         
     
    
                
            400 
            VALIDATION_ERROR 
            Validation error. 
         
                
            401 
            UNAUTHENTICATED 
            Unauthenticated. 
         
                
            403 
            FORBIDDEN 
            Access denied. 
         
                
            404 
            NOT_FOUND 
            Record not found. 
         
                
            409 
            DUPLICATED 
            Existing record found. 
         
                
            419 
            EXPIRED 
            Requesting record was expired. 
         
                
            422 
            PROCESS_FAILED 
            Sub-process failed. 
         
                
            500 
            SYSTEM_ERROR 
            Internal server error. 
         
                
            503 
            FEATURE_UNDER_MAINTENANCE 
            Feature is under maintenance. 
         
                
            504 
            GATEWAY_TIMEOUT 
            Gateway time-out. 
         
             
         
             
 List Special Transaction 
    POST 
    {baseUrl}/api/mch/v2/gateway requires authentication 
Filter Field start_date 
    end_date 
    user_id, 
    wallet_id, 
    status : Succeed|Failed|Blocked 
    
        
        
            
                                
                    
curl --location --request POST '{baseUrl}/api/mch/v2/gateway' \
--header 'Content-Type: application/json' \
--header 'Authorization: Bearer {ACCESS TOKEN}' \
    --data-raw '{
    "service": "webpay.acquire.getSpecialTxnLists",
    "sign_type": "MD5",
    "start_date": "2025-01-25",
    "end_date": "2025-01-26",
    "seller_code": "{SELLER CODE}",
    "page": 1,
    "sign": "{SIGNATURE}"
}'
                    
                 
                
                    
$curl = curl_init();
curl_setopt_array($curl, array(
    CURLOPT_URL => '{baseUrl}/api/mch/v2/gateway',
    CURLOPT_RETURNTRANSFER => true,
    CURLOPT_ENCODING => '',
    CURLOPT_MAXREDIRS => 10,
    CURLOPT_TIMEOUT => 0,
    CURLOPT_FOLLOWLOCATION => true,
    CURLOPT_HTTP_VERSION => CURL_HTTP_VERSION_1_1,
    CURLOPT_CUSTOMREQUEST => 'POST',
    CURLOPT_POSTFIELDS =>'{
        "service": "webpay.acquire.getSpecialTxnLists",
        "sign_type": "MD5",
        "start_date" : "2025-01-25",
        "end_date" : "2025-01-26",
        "seller_code": "{SELLER CODE}",
        "page" : 1,
        "sign": "{SIGNATURE}"
    }',
    CURLOPT_HTTPHEADER => array(
         'Content-Type: application/json' ,
        'Authorization: Bearer {ACCESS TOKEN}' 
    )
));
$response = curl_exec($curl);
curl_close($curl);
echo $response;
                    
                 
                             
            
                                
                    
{
    "success": true,
    "data": {
        "data" : [
            {
           	"id": 422784,
           	"status": "Succeed",
          	"type": "Transfer",
           	"debit_amount": 1.01,
           	"debit_currency": "USD",
           	"credit_amount": 1.01,
           	"credit_currency": "USD",
           	"debit_user_id": "AU2012-26962261197195583",
           	"credit_user_id": "CU2102-27049025911915701",
           	"payment_method": "KESS_WALLET",
           	"bank_bic": null,
           	"logo": "https://clientdev.kesspay.io/storage/users/default.png",
           	"auto_display": {
               		"Trx_ID": "TR2410-100957722249362435",
               		"title": "Received from Van Happy",
               		"trx_date": "2024-10-07 23:15:40",
               		"total_amount": "$1.01",
               		"credit_amount": "$1.01",
               		"from_wallet": "000001181",
               		"to_wallet": "000001332",
               		"status": "Succeed",
               		"remark": "87-alg6zH1bL1s98IrC9cXg"
           	},
           	"receiver": {
               		"id": "CU2102-27049025911915701",
               		"first_name": "yu",
               		"last_name": "na",
               		"phone_number": "100000003",
               		"user_name": "010000003@yuna.com",
               		"avatar": "https://clientdev.kesspay.io/users/March2021/lBIzQCkUsozwUs1.png",
               		"email": "Yuna885@gmail.com",
               		"alias": null
           	},
            "sender": {
           		"id": "AU2012-26962261197195583",
           		"first_name": "Van",
           		"last_name": "Happy",
           		"avatar": "https://clientdev.kesspay.io/storage/users/default.png"
       		},
           	"is_payout": false,
           	"created_at": "2024-10-07 23:15:40"
       	}
        ],
        "pagination" : {
            "total" : 100,
            "current_page" : 1,
            "per_page" : 25,
            "last_page" : 2,
            "from" : 1,
            "to": 25
        }
    },
    "sign": "{SIGNATURE}",
    "sign_type": "MD5"
}      
              
                    
                 
                             
         
     
 
    
    
        
            
    
        
           Field 
           Type 
           Required 
           Description 
         
     
    
        
    service 
    String 
    Yes 
    "webpay.acquire.getSpecialTxnLists" 
 
    sign_type 
    String 
    Yes 
    MD5 or HMAC-SHA256 
 
    seller_code 
    String 
    Yes 
     CU2501-101139033689723677 
 
    wallet_id 
    String 
    No 
     xxx 
 
    user_id 
    String 
    No 
     xxx 
 
    start_date 
    Date 
    Yes 
    2025-01-25 
 
    end_date 
    Date 
    Yes 
    2025-01-25 
 
    status 
    String 
    No 
    Succeed 
 
    page 
    integer 
    Yes 
    1 
 
    sign 
    String 
    Yes 
    {GENERATED SIGNATURE} 
 
     
         
        
                
            
    
        
           Error Code 
           Status Code 
           Description 
         
     
    
                
            400 
            VALIDATION_ERROR 
            Validation error. 
         
                
            401 
            UNAUTHENTICATED 
            Unauthenticated. 
         
                
            403 
            FORBIDDEN 
            Access denied. 
         
                
            404 
            NOT_FOUND 
            Record not found. 
         
                
            409 
            DUPLICATED 
            Existing record found. 
         
                
            419 
            EXPIRED 
            Requesting record was expired. 
         
                
            422 
            PROCESS_FAILED 
            Sub-process failed. 
         
                
            500 
            SYSTEM_ERROR 
            Internal server error. 
         
                
            503 
            FEATURE_UNDER_MAINTENANCE 
            Feature is under maintenance. 
         
                
            504 
            GATEWAY_TIMEOUT 
            Gateway time-out. 
         
             
         
             
 Special Transaction Info 
    POST 
    {baseUrl}/api/mch/v2/gateway requires authentication 
    
        
        
            
                                
                    
curl --location --request POST '{baseUrl}/api/mch/v2/gateway' \
--header 'Content-Type: application/json' \
--header 'Authorization: Bearer {ACCESS TOKEN}' \
    --data-raw '{
    "service": "webpay.acquire.getSpecialTxnDetail",
    "sign_type": "MD5",
    "seller_code": "{SELLER CODE}",
    "transaction_id": "xxx",
    "user_id": "xxxx",
    "sign": "{SIGNATURE}"
}'
                    
                 
                
                    
$curl = curl_init();
curl_setopt_array($curl, array(
    CURLOPT_URL => '{baseUrl}/api/mch/v2/gateway',
    CURLOPT_RETURNTRANSFER => true,
    CURLOPT_ENCODING => '',
    CURLOPT_MAXREDIRS => 10,
    CURLOPT_TIMEOUT => 0,
    CURLOPT_FOLLOWLOCATION => true,
    CURLOPT_HTTP_VERSION => CURL_HTTP_VERSION_1_1,
    CURLOPT_CUSTOMREQUEST => 'POST',
    CURLOPT_POSTFIELDS =>'{
        "service": "webpay.acquire.getSpecialTxnDetail",
        "sign_type": "MD5",
        "seller_code": "{SELLER CODE}",
        "transaction_id": "xxx",
		"user_id" : "xxxx",
        "sign": "{SIGNATURE}"
    }',
    CURLOPT_HTTPHEADER => array(
         'Content-Type: application/json' ,
        'Authorization: Bearer {ACCESS TOKEN}' 
    )
));
$response = curl_exec($curl);
curl_close($curl);
echo $response;
                    
                 
                             
            
                                
                    
{
    "success": true,
    "data": {
           	"id": 422784,
           	"status": "Succeed",
          	"type": "Transfer",
           	"debit_amount": 1.01,
           	"debit_currency": "USD",
           	"credit_amount": 1.01,
           	"credit_currency": "USD",
           	"debit_user_id": "AU2012-26962261197195583",
           	"credit_user_id": "CU2102-27049025911915701",
           	"payment_method": "KESS_WALLET",
           	"bank_bic": null,
           	"logo": "https://clientdev.kesspay.io/storage/users/default.png",
           	"auto_display": {
               		"Trx_ID": "TR2410-100957722249362435",
               		"title": "Received from Van Happy",
               		"trx_date": "2024-10-07 23:15:40",
               		"total_amount": "$1.01",
               		"credit_amount": "$1.01",
               		"from_wallet": "000001181",
               		"to_wallet": "000001332",
               		"status": "Succeed",
               		"remark": "87-alg6zH1bL1s98IrC9cXg"
           	},
           	"receiver": {
               		"id": "CU2102-27049025911915701",
               		"first_name": "yu",
               		"last_name": "na",
               		"phone_number": "100000003",
               		"user_name": "010000003@yuna.com",
               		"avatar": "https://clientdev.kesspay.io/users/March2021/lBIzQCkUsozwUs1.png",
               		"email": "Yuna885@gmail.com",
               		"alias": null
           	},
			"sender": {
           		"id": "AU2012-26962261197195583",
           		"first_name": "Van",
           		"last_name": "Happy",
           		"avatar": "https://clientdev.kesspay.io/storage/users/default.png"
       		},
           	"is_payout": false,
           	"created_at": "2024-10-07 23:15:40"
       	},
    "sign": "{SIGNATURE}",
    "sign_type": "MD5"
}      
              
                    
                 
                             
         
     
 
    
    
        
            
    
        
           Field 
           Type 
           Required 
           Description 
         
     
    
        
    service 
    String 
    Yes 
    "webpay.acquire.getSpecialTxnDetail" 
 
    sign_type 
    String 
    Yes 
    MD5 or HMAC-SHA256 
 
    seller_code 
    String 
    Yes 
     CU2501-101139033689723677 
 
    user_id 
    String 
    Yes 
    CU2025-xxxx 
 
    transaction_id 
    String 
    Yes 
    TR2402-100719685279940668 
 
    sign 
    String 
    Yes 
    {GENERATED SIGNATURE} 
 
     
         
        
            
    
        
           Field 
           Type 
           Nullable 
           Description 
         
     
    
        
    ... 
 
    Included common data of special_txn_info  
 
    ... 
 
     
         
                
            
    
        
           Error Code 
           Status Code 
           Description 
         
     
    
                
            400 
            VALIDATION_ERROR 
            Validation error. 
         
                
            401 
            UNAUTHENTICATED 
            Unauthenticated. 
         
                
            403 
            FORBIDDEN 
            Access denied. 
         
                
            404 
            NOT_FOUND 
            Record not found. 
         
                
            409 
            DUPLICATED 
            Existing record found. 
         
                
            419 
            EXPIRED 
            Requesting record was expired. 
         
                
            422 
            PROCESS_FAILED 
            Sub-process failed. 
         
                
            500 
            SYSTEM_ERROR 
            Internal server error. 
         
                
            503 
            FEATURE_UNDER_MAINTENANCE 
            Feature is under maintenance. 
         
                
            504 
            GATEWAY_TIMEOUT 
            Gateway time-out. 
         
             
         
             
 )
Upload Kyc User 
    POST 
    {baseUrl}/api/mch/v2/upload-attachments requires authentication 
        
            
                Header 
             
            
                content-Type: multipart/form-data 
             
         
    
    
        
        
            
                                
                    
curl --location --request POST '{baseUrl}/api/mch/v2/gateway' \
--header 'Content-Type: application/json' \
--header 'Authorization: Bearer {ACCESS TOKEN}' \
    --form 'service="webpay.acquire.uploadUserKyc"' \
--form 'sign_type="MD5"' \
--form 'seller_code="CU2501-101139033689723677"' \
--form 'user_id="U2501-101200989918335818"' \
--form 'attachments[front]=@"path"' \
--form 'attachments[back]=@"path"' \
--form 'attachments[selfe]=@"path"' \
                    
                 
                
                    
$curl = curl_init();
curl_setopt_array($curl, array(
    CURLOPT_URL => '{baseUrl}/api/mch/v2/gateway',
    CURLOPT_RETURNTRANSFER => true,
    CURLOPT_ENCODING => '',
    CURLOPT_MAXREDIRS => 10,
    CURLOPT_TIMEOUT => 0,
    CURLOPT_FOLLOWLOCATION => true,
    CURLOPT_HTTP_VERSION => CURL_HTTP_VERSION_1_1,
    CURLOPT_CUSTOMREQUEST => 'POST',
    CURLOPT_POSTFIELDS =>array('service' => 'webpay.acquire.uploadUserKyc','sign_type' => 'MD5','seller_code' => 'CU2501-101139033689723677','user_id' => 'U2501-101200989918335818','attachments[front]'=> new CURLFILE({path}),'attachments[back]'=> new CURLFILE({path}),'attachments[selfe]'=> new CURLFILE({path})),
    CURLOPT_HTTPHEADER => array(
         'Content-Type: multipart/form-data' ,
        'Authorization: Bearer {ACCESS TOKEN}' 
    )
));
$response = curl_exec($curl);
curl_close($curl);
echo $response;
                    
                 
                             
            
                                
                    
{
    "success": true,
    "data": {
        "ref": "KYC2509-101504183252836186",
        "status": "validation_asked",
        "message": "The user is KYC is already under review."
    },
    "sign": "{SIGNATURE}",
    "sign_type": "MD5"
}      
              
                    
                 
                             
         
     
 
    
    
        
            
    
        
           Field 
           Type 
           Required 
           Description 
         
     
    
        
    service 
    String 
    Yes 
    "webpay.acquire.uploadUserKyc" 
 
    sign_type 
    String 
    Yes 
    MD5 or HMAC-SHA256 
 
    seller_code 
    String 
    Yes 
     CU2501-101139033689723677 
 
    user_id 
    String 
    Yes 
     CU2501-101139033689723677 
 
    attachments 
    Array 
    Yes 
     array attachments 
 
    attachments[front] 
    file 
    Yes 
     id card or passport 
 
    attachments[back] 
    file 
    No 
     id card or passport 
 
    attachments[selfe] 
    file 
    Yes 
     id card or passport 
 
    sign 
    String 
    Yes 
    {GENERATED SIGNATURE} 
 
     
         
        
            
    
        
           Field 
           Type 
           Nullable 
           Description 
         
     
    
        
    ref 
    String 
    Yes 
     CU2501-101139033689723677 
 
    status 
    String 
    Yes 
     validation_asked 
 
    message 
    String 
    Yes 
    xxx 
 
     
         
                
            
    
        
           Error Code 
           Status Code 
           Description 
         
     
    
                
            400 
            VALIDATION_ERROR 
            Validation error. 
         
                
            401 
            UNAUTHENTICATED 
            Unauthenticated. 
         
                
            403 
            FORBIDDEN 
            Access denied. 
         
                
            404 
            NOT_FOUND 
            Record not found. 
         
                
            409 
            DUPLICATED 
            Existing record found. 
         
                
            419 
            EXPIRED 
            Requesting record was expired. 
         
                
            422 
            PROCESS_FAILED 
            Sub-process failed. 
         
                
            500 
            SYSTEM_ERROR 
            Internal server error. 
         
                
            503 
            FEATURE_UNDER_MAINTENANCE 
            Feature is under maintenance. 
         
                
            504 
            GATEWAY_TIMEOUT 
            Gateway time-out. 
         
             
         
             
             Bakong API Gateway 
    Use a single endpoint to access every available service based on its service’s name and dynamical parameters.
List Bakong Members 
    POST 
    {baseUrl}/api/mch/v2/gateway requires authentication 
    
        
        
            
                                
                    
curl --location --request POST '{baseUrl}/api/mch/v2/gateway' \
--header 'Content-Type: application/json' \
--header 'Authorization: Bearer {ACCESS TOKEN}' \
    --data-raw '{
    "service": "webpay.acquire.getbakongmembers",
    "sign_type": "MD5",
    "sign": "{SIGNATURE}"
}'
                    
                 
                
                    
$curl = curl_init();
curl_setopt_array($curl, array(
    CURLOPT_URL => '{baseUrl}/api/mch/v2/gateway',
    CURLOPT_RETURNTRANSFER => true,
    CURLOPT_ENCODING => '',
    CURLOPT_MAXREDIRS => 10,
    CURLOPT_TIMEOUT => 0,
    CURLOPT_FOLLOWLOCATION => true,
    CURLOPT_HTTP_VERSION => CURL_HTTP_VERSION_1_1,
    CURLOPT_CUSTOMREQUEST => 'POST',
    CURLOPT_POSTFIELDS =>'{
        "service": "webpay.acquire.getbakongmembers",
        "sign_type": "MD5",
        "sign": "{SIGNATURE}"
    }',
    CURLOPT_HTTPHEADER => array(
         'Content-Type: application/json' ,
        'Authorization: Bearer {ACCESS TOKEN}' 
    )
));
$response = curl_exec($curl);
curl_close($curl);
echo $response;
                    
                 
                             
            
                                
                    
{
    "success": true,
    "data": [
        {
            "name": "xxx",
            "bic": "xx",
            "logo": "xx",
        }
    ],
    "sign": "{SIGNATURE}",
    "sign_type": "MD5"
}      
              
                    
                 
                             
         
     
 
    
    
        
            
    
        
           Field 
           Type 
           Required 
           Description 
         
     
    
        
    service 
    String 
    Yes 
    "webpay.acquire.getbakongmembers" 
 
    sign_type 
    String 
    Yes 
    MD5 or HMAC-SHA256 
 
    sign 
    String 
    Yes 
    {GENERATED SIGNATURE} 
 
     
         
        
            
    
        
           Field 
           Type 
           Nullable 
           Description 
         
     
    
        
    [Array] 
    Array 
    Yes 
    List of Bakong Members.bakong_info  
 
     
         
                
            
    
        
           Error Code 
           Status Code 
           Description 
         
     
    
                
            400 
            VALIDATION_ERROR 
            Validation error. 
         
                
            401 
            UNAUTHENTICATED 
            Unauthenticated. 
         
                
            403 
            FORBIDDEN 
            Access denied. 
         
                
            404 
            NOT_FOUND 
            Record not found. 
         
                
            409 
            DUPLICATED 
            Existing record found. 
         
                
            419 
            EXPIRED 
            Requesting record was expired. 
         
                
            422 
            PROCESS_FAILED 
            Sub-process failed. 
         
                
            500 
            SYSTEM_ERROR 
            Internal server error. 
         
                
            503 
            FEATURE_UNDER_MAINTENANCE 
            Feature is under maintenance. 
         
                
            504 
            GATEWAY_TIMEOUT 
            Gateway time-out. 
         
             
         
             
 Withdraw By Bank Account 
    Withdraw from merchant wallet to Bank Account.
API specification 
    POST 
    {baseUrl}/api/mch/v2/gateway requires authentication 
    
        
        
            
                                
                    
curl --location --request POST '{baseUrl}/api/mch/v2/gateway' \
--header 'Content-Type: application/json' \
--header 'Authorization: Bearer {ACCESS TOKEN}' \
    --data-raw '{
    "service": "webpay.acquire.withdrawByBankNumber",
    "sign": "79e69e298da1c85cf09366c35e366917",
    "sign_type": "MD5",
    "seller_code": "{SELLER CODE}",
    "bank_account": "123456789",
    "out_trade_no": "WD-00000TEST0002",
    "total_amount": 10,
    "currency": "USD",
    "expires_in": 300,
    "customer": "{ENCRYPTED CUSTOMER DATA}",
    "notify_url": "https:\/\/sample.com\/notifyme",
    "bic": "ACLBKHPPXXX"
}'
                    
                 
                
                    
$curl = curl_init();
curl_setopt_array($curl, array(
    CURLOPT_URL => '{baseUrl}/api/mch/v2/gateway',
    CURLOPT_RETURNTRANSFER => true,
    CURLOPT_ENCODING => '',
    CURLOPT_MAXREDIRS => 10,
    CURLOPT_TIMEOUT => 0,
    CURLOPT_FOLLOWLOCATION => true,
    CURLOPT_HTTP_VERSION => CURL_HTTP_VERSION_1_1,
    CURLOPT_CUSTOMREQUEST => 'POST',
    CURLOPT_POSTFIELDS =>'{
        "service": "webpay.acquire.withdrawByBankNumber",
        "sign": "79e69e298da1c85cf09366c35e366917",
        "sign_type": "MD5",
        "seller_code": "{SELLER CODE}",
        "bank_account": "123456789",
        "out_trade_no": "WD-00000TEST0002",
        "total_amount": 10,
        "currency": "USD",
        "expires_in": 300,
        "customer": "{ENCRYPTED CUSTOMER DATA}",
        "notify_url" : "https://sample.com/notifyme",
        "bic": "ACLBKHPPXXX"
    }',
    CURLOPT_HTTPHEADER => array(
         'Content-Type: application/json' ,
        'Authorization: Bearer {ACCESS TOKEN}' 
    )
));
$response = curl_exec($curl);
curl_close($curl);
echo $response;
                    
                 
                             
            
                                
                    
{
    "success": true,
    "data": {
        "token": "UHlHRHk2Nzg462df82a70a8bc",
        "out_trade_no": "WD-00000TEST0002",
        "transaction_id": null,
        "body": "Fund transfer",
        "total_amount": -10,
        "currency": "USD",
        "status": "WAITING",
        "paid_at": null,
        "settled_at": null,
        "settlement_date": null,
        "expired_at": "2022-07-26T06:04:03.000000Z",
        "created_at": "2022-07-26T05:59:03.000000Z",
        "detail": [],
        "seller": {
            "code": "{SELLER CODE}",
            "display_name": "Merchant Name"
        },
        "payment_detail": {
            "id": 8949,
            "payer_id": 793,
            "method_id": 12,
            "tokenize_id": 944,
            "method_desc": "Transfer to customer bank (From Merchant wallet)",
            "holder_name": "airport.taxi",
            "card_info": null,
            "bank_info": null,
            "created_at": "2022-07-26T05:59:03.000000Z",
            "payment_method_bic": "ABAAKHPP",
            "payment_method": {
                "id": 12,
                "title": "ABA PAY",
                "swift_code": "ABAAKHPP"
            }
        }
    },
    "sign": "{SIGNATURE}",
    "sign_type": "MD5"
}      
              
                    
                 
                             
         
     
 
    
    
        
            
    
        
           Field 
           Type 
           Required 
           Description 
         
     
    
        
    service 
    String 
    Yes 
    "webpay.acquire.withdrawByBankNumber" 
 
    sign_type 
    String 
    Yes 
    MD5 or HMAC-SHA256 
 
    sign 
    String 
    Yes 
    {GENERATED SIGNATURE} 
 
    seller_code 
    String 
    Yes 
    {SELLER CODE} 
 
    bic 
    String 
    Yes 
    ACLBKHPPXXX  for Acleda Bank 
    ... 
 
    Include common data of a transaction  
 
    ... 
 
    bank_account 
    String(64) 
    Yes 
     Bank account number . Ex: 123456789 
 
    customer 
    String 
    Yes 
    Use to identify the owner. {ENCRYPTED CUSTOMER DATA}. See customer  
 
    wallet_id 
    String 
    No 
    Default Main Wallet wallet_id . Ex: 123456789 
 
     
         
        
            
    
        
           Field 
           Type 
           Nullable 
           Description 
         
     
    
        
    ... 
 
    Included common data of order_info  
 
    ... 
 
     
         
                
            
    
        
           Error Code 
           Status Code 
           Description 
         
     
    
                
            400 
            VALIDATION_ERROR 
            Validation error. 
         
                
            401 
            UNAUTHENTICATED 
            Unauthenticated. 
         
                
            403 
            FORBIDDEN 
            Access denied. 
         
                
            404 
            NOT_FOUND 
            Record not found. 
         
                
            409 
            DUPLICATED 
            Existing record found. 
         
                
            419 
            EXPIRED 
            Requesting record was expired. 
         
                
            422 
            PROCESS_FAILED 
            Sub-process failed. 
         
                
            500 
            SYSTEM_ERROR 
            Internal server error. 
         
                
            503 
            FEATURE_UNDER_MAINTENANCE 
            Feature is under maintenance. 
         
                
            504 
            GATEWAY_TIMEOUT 
            Gateway time-out. 
         
             
         
             
 Generate KHQR 
    POST 
    {baseUrl}/api/mch/v2/gateway requires authentication 
    
        
        
            
                                
                    
curl --location --request POST '{baseUrl}/api/mch/v2/gateway' \
--header 'Content-Type: application/json' \
--header 'Authorization: Bearer {ACCESS TOKEN}' \
    --data-raw '{
    "service": "webpay.acquire.generateKhqr",
    "sign_type": "MD5",
    "wallet_id": "xx",
    "user_id": "xx",
    "amount": 0,
    "sign": "{SIGNATURE}"
}'
                    
                 
                
                    
$curl = curl_init();
curl_setopt_array($curl, array(
    CURLOPT_URL => '{baseUrl}/api/mch/v2/gateway',
    CURLOPT_RETURNTRANSFER => true,
    CURLOPT_ENCODING => '',
    CURLOPT_MAXREDIRS => 10,
    CURLOPT_TIMEOUT => 0,
    CURLOPT_FOLLOWLOCATION => true,
    CURLOPT_HTTP_VERSION => CURL_HTTP_VERSION_1_1,
    CURLOPT_CUSTOMREQUEST => 'POST',
    CURLOPT_POSTFIELDS =>'{
        "service": "webpay.acquire.generateKhqr",
        "sign_type": "MD5",
        "wallet_id": "xx",
        "user_id": "xx",
        "amount": 0,
        "sign": "{SIGNATURE}"
    }',
    CURLOPT_HTTPHEADER => array(
         'Content-Type: application/json' ,
        'Authorization: Bearer {ACCESS TOKEN}' 
    )
));
$response = curl_exec($curl);
curl_close($curl);
echo $response;
                    
                 
                             
            
                                
                    
{
    "success": true,
    "data": {
        "qr_string": "00020101021129490009khqr@kess01090000249240219Kess Innovation Plc5204599953038405802KH5910Bunna Roth6010Phnom Penh62130209015703635991700131738910956926630400AA",
        "md5": "bf6ce95e56672e6991d3bd42af8f481a"
    },
    "sign": "{SIGNATURE}",
    "sign_type": "MD5"
}      
              
                    
                 
                             
         
     
 
    
    
        
            
    
        
           Field 
           Type 
           Required 
           Description 
         
     
    
        
    service 
    String 
    Yes 
    "webpay.acquire.generateKhqr" 
 
    sign_type 
    String 
    Yes 
    MD5 or HMAC-SHA256 
 
    wallet_id 
    String 
    Yes 
     xxx 
 
    user_id 
    String 
    Yes 
     xxx 
 
    amount 
    Double 
    Yes 
     if amount = 0 user need input amount 
 
    sign 
    String 
    Yes 
    {GENERATED SIGNATURE} 
 
     
         
        
            
    
        
           Field 
           Type 
           Nullable 
           Description 
         
     
    
        
    qr_string 
    String 
    Yes 
     qr 
 
    md5 
    String 
    Yes 
     Hash 
 
     
         
                
            
    
        
           Error Code 
           Status Code 
           Description 
         
     
    
                
            400 
            VALIDATION_ERROR 
            Validation error. 
         
                
            401 
            UNAUTHENTICATED 
            Unauthenticated. 
         
                
            403 
            FORBIDDEN 
            Access denied. 
         
                
            404 
            NOT_FOUND 
            Record not found. 
         
                
            409 
            DUPLICATED 
            Existing record found. 
         
                
            419 
            EXPIRED 
            Requesting record was expired. 
         
                
            422 
            PROCESS_FAILED 
            Sub-process failed. 
         
                
            500 
            SYSTEM_ERROR 
            Internal server error. 
         
                
            503 
            FEATURE_UNDER_MAINTENANCE 
            Feature is under maintenance. 
         
                
            504 
            GATEWAY_TIMEOUT 
            Gateway time-out. 
         
             
         
             
 Decode KHQR 
    POST 
    {baseUrl}/api/mch/v2/gateway requires authentication 
    
        
        
            
                                
                    
curl --location --request POST '{baseUrl}/api/mch/v2/gateway' \
--header 'Content-Type: application/json' \
--header 'Authorization: Bearer {ACCESS TOKEN}' \
    --data-raw '{
    "service": "webpay.acquire.decodeKhqr",
    "sign_type": "MD5",
    "qrcode": "xx",
    "sign": "{SIGNATURE}"
}'
                    
                 
                
                    
$curl = curl_init();
curl_setopt_array($curl, array(
    CURLOPT_URL => '{baseUrl}/api/mch/v2/gateway',
    CURLOPT_RETURNTRANSFER => true,
    CURLOPT_ENCODING => '',
    CURLOPT_MAXREDIRS => 10,
    CURLOPT_TIMEOUT => 0,
    CURLOPT_FOLLOWLOCATION => true,
    CURLOPT_HTTP_VERSION => CURL_HTTP_VERSION_1_1,
    CURLOPT_CUSTOMREQUEST => 'POST',
    CURLOPT_POSTFIELDS =>'{
        "service": "webpay.acquire.decodeKhqr",
        "sign_type": "MD5",
        "qrcode": "xx",
        "sign": "{SIGNATURE}"
    }',
    CURLOPT_HTTPHEADER => array(
         'Content-Type: application/json' ,
        'Authorization: Bearer {ACCESS TOKEN}' 
    )
));
$response = curl_exec($curl);
curl_close($curl);
echo $response;
                    
                 
                             
            
                                
                    
{
    "success": true,
    "data": {
        "merchantType": "29",
        "bakongAccountID": "khqr@kess",
        "accountInformation": "000024924",
        "merchantID": null,
        "acquiringBank": "xx Innovation Plc",
        "billNumber": null,
        "mobileNumber": "015xxx",
        "storeLabel": null,
        "terminalLabel": null,
        "purposeOfTransaction": null,
        "languagePreference": null,
        "merchantNameAlternateLanguage": null,
        "merchantCityAlternateLanguage": null,
        "payloadFormatIndicator": "01",
        "pointofInitiationMethod": "12",
        "unionPayMerchant": null,
        "merchantCategoryCode": "5999",
        "transactionCurrency": "usd",
        "transactionAmount": "10",
        "countryCode": "KH",
        "merchantName": "xx Roth",
        "merchantCity": "Phnom Penh",
        "timestamp": "00131736836325291",
        "crc": "A581"
    },
    "sign": "{SIGNATURE}",
    "sign_type": "MD5"
}      
              
                    
                 
                             
         
     
 
    
    
        
            
    
        
           Field 
           Type 
           Required 
           Description 
         
     
    
        
    service 
    String 
    Yes 
    "webpay.acquire.decodeKhqr" 
 
    sign_type 
    String 
    Yes 
    MD5 or HMAC-SHA256 
 
    qrcode 
    String 
    Yes 
     xxx 
 
    sign 
    String 
    Yes 
    {GENERATED SIGNATURE} 
 
     
         
        
            
    
        
           Field 
           Type 
           Nullable 
           Description 
         
     
    
        
    ... 
 
    Included common data of khqr_info  
 
    ... 
 
     
         
                
            
    
        
           Error Code 
           Status Code 
           Description 
         
     
    
                
            400 
            VALIDATION_ERROR 
            Validation error. 
         
                
            401 
            UNAUTHENTICATED 
            Unauthenticated. 
         
                
            403 
            FORBIDDEN 
            Access denied. 
         
                
            404 
            NOT_FOUND 
            Record not found. 
         
                
            409 
            DUPLICATED 
            Existing record found. 
         
                
            419 
            EXPIRED 
            Requesting record was expired. 
         
                
            422 
            PROCESS_FAILED 
            Sub-process failed. 
         
                
            500 
            SYSTEM_ERROR 
            Internal server error. 
         
                
            503 
            FEATURE_UNDER_MAINTENANCE 
            Feature is under maintenance. 
         
                
            504 
            GATEWAY_TIMEOUT 
            Gateway time-out. 
         
             
         
             
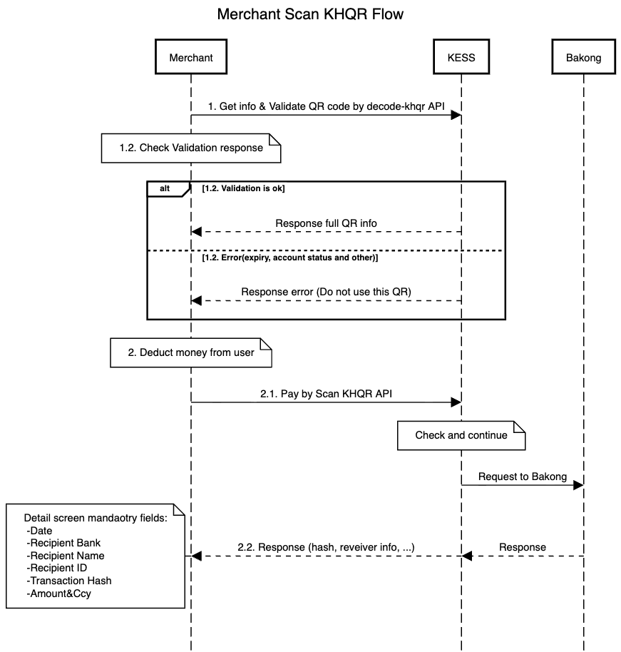
 Scan KHQR 
    POST 
    {baseUrl}/api/mch/v2/gateway requires authentication 
Sequence diagram 
    
    
        
        
            
                                
                    
curl --location --request POST '{baseUrl}/api/mch/v2/gateway' \
--header 'Content-Type: application/json' \
--header 'Authorization: Bearer {ACCESS TOKEN}' \
    --data-raw '{
    "service": "webpay.acquire.payKhqr",
    "sign_type": "MD5",
    "remark": "xx",
    "qrcode": "xx",
    "currency": "USD",
    "seller_code": "CU2501-101139033689723677",
    "out_trade_no": "TR-1234567890",
    "amount": "2",
    "sign": "{SIGNATURE}"
}'
                    
                 
                
                    
$curl = curl_init();
curl_setopt_array($curl, array(
    CURLOPT_URL => '{baseUrl}/api/mch/v2/gateway',
    CURLOPT_RETURNTRANSFER => true,
    CURLOPT_ENCODING => '',
    CURLOPT_MAXREDIRS => 10,
    CURLOPT_TIMEOUT => 0,
    CURLOPT_FOLLOWLOCATION => true,
    CURLOPT_HTTP_VERSION => CURL_HTTP_VERSION_1_1,
    CURLOPT_CUSTOMREQUEST => 'POST',
    CURLOPT_POSTFIELDS =>'{
        "service": "webpay.acquire.payKhqr",
        "sign_type": "MD5",
        "remark": "xx",
        "qrcode": "xx",
        "currency": "USD",
        "seller_code": "CU2501-101139033689723677",
        "out_trade_no" : "TR-1234567890",
        "amount": "2",
        "sign": "{SIGNATURE}"
    }',
    CURLOPT_HTTPHEADER => array(
         'Content-Type: application/json' ,
        'Authorization: Bearer {ACCESS TOKEN}' 
    )
));
$response = curl_exec($curl);
curl_close($curl);
echo $response;
                    
                 
                             
            
                                
                    
{
    "success": true,
    "data": {
        "transaction_ref": "TR2502-101237442664727769",
        "receiver_info": {
            "receiver_name": "Roth",
            "receiver_bank": "xxx Innovation Plc",
            "receiver_bakong_id": "khqr@kess",
            "receiver_acc_info": "000024924"
        },
        "status": "SUCCEEDED",
        "currency": "USD",
        "amount": "2",
        "created_at" : "Datetime|Yes|2025-01-21 00:00:00"
    },
    "sign": "{SIGNATURE}",
    "sign_type": "MD5"
}      
              
                    
                 
                             
         
     
 
    
    
        
            
    
        
           Field 
           Type 
           Required 
           Description 
         
     
    
        
    service 
    String 
    Yes 
    "webpay.acquire.payKhqr" 
 
    sign_type 
    String 
    Yes 
    MD5 or HMAC-SHA256 
 
    amount 
    String 
    Yes 
     xxx 
 
    currency 
    String 
    Yes 
     USD 
 
    remark 
    String 
    No 
     xxx 
 
    qrcode 
    String 
    Yes 
     xxx 
 
    out_trade_no 
    String 
    Yes 
    Alphanumeric or with dash ex: 1234567890, TR-1234567890 
 
    wallet_id 
    String 
    No 
     Default Main Wallet 
 
    seller_code 
    String 
    Yes 
     CU2501-101139033689723677 
 
    sign 
    String 
    Yes 
    {GENERATED SIGNATURE} 
 
     
         
        
            
    
        
           Field 
           Type 
           Nullable 
           Description 
         
     
    
        
    transaction_ref 
    String 
    Yes 
     TR2502-101237442664727769 
 
    receiver_info 
    Object 
    Yes 
    receiver_info  
    status 
    String 
    Yes 
    SUCCEEDED FAILED  
    currency 
    String 
    Yes 
    USD 
 
    amount 
    String 
    Yes 
    2 
 
    created_at 
    Datetime 
    Yes 
    2025-01-21 00:00:00 
 
     
         
                
            
    
        
           Error Code 
           Status Code 
           Description 
         
     
    
                
            400 
            VALIDATION_ERROR 
            Validation error. 
         
                
            401 
            UNAUTHENTICATED 
            Unauthenticated. 
         
                
            403 
            FORBIDDEN 
            Access denied. 
         
                
            404 
            NOT_FOUND 
            Record not found. 
         
                
            409 
            DUPLICATED 
            Existing record found. 
         
                
            419 
            EXPIRED 
            Requesting record was expired. 
         
                
            422 
            PROCESS_FAILED 
            Sub-process failed. 
         
                
            500 
            SYSTEM_ERROR 
            Internal server error. 
         
                
            503 
            FEATURE_UNDER_MAINTENANCE 
            Feature is under maintenance. 
         
                
            504 
            GATEWAY_TIMEOUT 
            Gateway time-out. 
         
             
         
             
 
            Virtual Card API Gateway 
    Use a single endpoint to access every available service based on its service’s name and dynamical parameters.
Create Virtual Card 
    POST 
    {baseUrl}/api/mch/v2/gateway requires authentication 
    
        
        
            
                                
                    
curl --location --request POST '{baseUrl}/api/mch/v2/gateway' \
--header 'Content-Type: application/json' \
--header 'Authorization: Bearer {ACCESS TOKEN}' \
    --data-raw '{
    "service": "webpay.acquire.createVirtualCard",
    "seller_code": "{SELLER CODE}",
    "cumulative_limit": 3,
    "daily_max_trans": 0,
    "holder_name": "xxxx",
    "daily_trans_limit_amount": 1,
    "sign_type": "MD5",
    "single_trans_limit": 0.01,
    "currency": "USD",
    "sign": "{SIGNATURE}"
}'
                    
                 
                
                    
$curl = curl_init();
curl_setopt_array($curl, array(
    CURLOPT_URL => '{baseUrl}/api/mch/v2/gateway',
    CURLOPT_RETURNTRANSFER => true,
    CURLOPT_ENCODING => '',
    CURLOPT_MAXREDIRS => 10,
    CURLOPT_TIMEOUT => 0,
    CURLOPT_FOLLOWLOCATION => true,
    CURLOPT_HTTP_VERSION => CURL_HTTP_VERSION_1_1,
    CURLOPT_CUSTOMREQUEST => 'POST',
    CURLOPT_POSTFIELDS =>'{
        "service": "webpay.acquire.createVirtualCard",
        "seller_code": "{SELLER CODE}",
        "cumulative_limit":3,
        "daily_max_trans" : 0,
        "holder_name" : "xxxx",
        "daily_trans_limit_amount": 1,
        "sign_type": "MD5",
        "single_trans_limit" : 0.01,
        "currency" : "USD",
        "sign": "{SIGNATURE}"
    }',
    CURLOPT_HTTPHEADER => array(
         'Content-Type: application/json' ,
        'Authorization: Bearer {ACCESS TOKEN}' 
    )
));
$response = curl_exec($curl);
curl_close($curl);
echo $response;
                    
                 
                             
            
                                
                    
{
    "success": true,
    "data": {
        "purchaseRequestId": "24831209",
        "velocityControl": [{
            "maxTrans": 10,
            "period" : "C",
            "cumulativeLimit": 1,
            "availableBalance": 100
        }],
        "transactionLimitControl": {
            "amount": 100
        },
        "vcnInformation": {
            "pan": "5364588625436475",
            "expiry": "2602",
            "avv": "267",
            "is_frozen" : true,
            "holder_name" : "xxx"
        }
    },
    "sign": "{SIGNATURE}",
    "sign_type": "MD5"
}      
              
                    
                 
                             
         
     
 
    
    
        
            
    
        
           Field 
           Type 
           Required 
           Description 
         
     
    
        
    service 
    String 
    Yes 
    "webpay.acquire.createVirtualCard" 
 
    sign_type 
    String 
    Yes 
    MD5 or HMAC-SHA256 
 
    seller_code 
    String 
    Yes 
     CU2501-101139033689723677 
 
    cumulative_limit 
    Integer 
    Yes 
    10 
 
    daily_max_trans 
    Integer 
    Yes 
    0 
 
    daily_trans_limit_amount 
    Integer 
    Yes 
    10 
 
    holder_name 
    String 
    Yes 
    xxx 
 
    currency 
    String 
    Yes 
    USD 
 
    user_id 
    String 
    No 
     
    single_trans_limit 
    Double 
    Yes 
     min:0.01 
 
    sign 
    String 
    Yes 
    {GENERATED SIGNATURE} 
 
     
         
        
                
            
    
        
           Error Code 
           Status Code 
           Description 
         
     
    
                
            400 
            VALIDATION_ERROR 
            Validation error. 
         
                
            401 
            UNAUTHENTICATED 
            Unauthenticated. 
         
                
            403 
            FORBIDDEN 
            Access denied. 
         
                
            404 
            NOT_FOUND 
            Record not found. 
         
                
            409 
            DUPLICATED 
            Existing record found. 
         
                
            419 
            EXPIRED 
            Requesting record was expired. 
         
                
            422 
            PROCESS_FAILED 
            Sub-process failed. 
         
                
            500 
            SYSTEM_ERROR 
            Internal server error. 
         
                
            503 
            FEATURE_UNDER_MAINTENANCE 
            Feature is under maintenance. 
         
                
            504 
            GATEWAY_TIMEOUT 
            Gateway time-out. 
         
             
         
             
 List Virtual Card 
    POST 
    {baseUrl}/api/mch/v2/gateway requires authentication 
    
        
        
            
                                
                    
curl --location --request POST '{baseUrl}/api/mch/v2/gateway' \
--header 'Content-Type: application/json' \
--header 'Authorization: Bearer {ACCESS TOKEN}' \
    --data-raw '{
    "service": "webpay.acquire.getVirtualCards",
    "seller_code": "{SELLER CODE}",
    "sign": "{SIGNATURE}"
}'
                    
                 
                
                    
$curl = curl_init();
curl_setopt_array($curl, array(
    CURLOPT_URL => '{baseUrl}/api/mch/v2/gateway',
    CURLOPT_RETURNTRANSFER => true,
    CURLOPT_ENCODING => '',
    CURLOPT_MAXREDIRS => 10,
    CURLOPT_TIMEOUT => 0,
    CURLOPT_FOLLOWLOCATION => true,
    CURLOPT_HTTP_VERSION => CURL_HTTP_VERSION_1_1,
    CURLOPT_CUSTOMREQUEST => 'POST',
    CURLOPT_POSTFIELDS =>'{
        "service": "webpay.acquire.getVirtualCards",
        "seller_code": "{SELLER CODE}",
        "sign": "{SIGNATURE}"
    }',
    CURLOPT_HTTPHEADER => array(
         'Content-Type: application/json' ,
        'Authorization: Bearer {ACCESS TOKEN}' 
    )
));
$response = curl_exec($curl);
curl_close($curl);
echo $response;
                    
                 
                             
            
                                
                    
{
    "success": true,
    "data": [
        {
            "purchase_req_id": "24808839",
            "pan": "5364588647578601",
            "expiry": "2602",
            "avv": "272",
            "currency": "USD",
            "status": 1,
            "holder_name" : "xxx"
        },
        {
            "purchase_req_id": "24831209",
            "pan": "5364588625436475",
            "expiry": "2602",
            "avv": "267",
            "currency": "USD",
            "status": 1,
            "holder_name" : "xxx"
        }
    ],
    "sign": "{SIGNATURE}",
    "sign_type": "MD5"
}      
              
                    
                 
                             
         
     
 
    
    
        
            
    
        
           Field 
           Type 
           Required 
           Description 
         
     
    
        
    service 
    String 
    Yes 
    "webpay.acquire.getVirtualCards" 
 
    sign_type 
    String 
    Yes 
    MD5 or HMAC-SHA256 
 
    seller_code 
    String 
    Yes 
     CU2501-101139033689723677 
 
    user_id 
    String 
    No 
     
    sign 
    String 
    Yes 
    {GENERATED SIGNATURE} 
 
     
         
        
            
    
        
           Field 
           Type 
           Nullable 
           Description 
         
     
    
        
    purchase_req_id 
    String 
    Yes 
    24831209 
 
    pan 
    String 
    Yes 
    5364588647578601 
 
    expiry 
    String 
    Yes 
    2603 
 
    avv 
    String 
    Yes 
    263 
 
    currency 
    String 
    Yes 
    USD 
 
    status 
    Integer 
    Yes 
    1 
 
    holder_name 
    String 
    Yes 
    xxx 
 
     
         
                
            
    
        
           Error Code 
           Status Code 
           Description 
         
     
    
                
            400 
            VALIDATION_ERROR 
            Validation error. 
         
                
            401 
            UNAUTHENTICATED 
            Unauthenticated. 
         
                
            403 
            FORBIDDEN 
            Access denied. 
         
                
            404 
            NOT_FOUND 
            Record not found. 
         
                
            409 
            DUPLICATED 
            Existing record found. 
         
                
            419 
            EXPIRED 
            Requesting record was expired. 
         
                
            422 
            PROCESS_FAILED 
            Sub-process failed. 
         
                
            500 
            SYSTEM_ERROR 
            Internal server error. 
         
                
            503 
            FEATURE_UNDER_MAINTENANCE 
            Feature is under maintenance. 
         
                
            504 
            GATEWAY_TIMEOUT 
            Gateway time-out. 
         
             
         
             
 Get Virtual Card Balance 
    POST 
    {baseUrl}/api/mch/v2/gateway requires authentication 
    
        
        
            
                                
                    
curl --location --request POST '{baseUrl}/api/mch/v2/gateway' \
--header 'Content-Type: application/json' \
--header 'Authorization: Bearer {ACCESS TOKEN}' \
    --data-raw '{
    "service": "webpay.acquire.getVirtualCardBalance",
    "seller_code": "{SELLER CODE}",
    "purchase_req_id": "24831209",
    "sign": "{SIGNATURE}"
}'
                    
                 
                
                    
$curl = curl_init();
curl_setopt_array($curl, array(
    CURLOPT_URL => '{baseUrl}/api/mch/v2/gateway',
    CURLOPT_RETURNTRANSFER => true,
    CURLOPT_ENCODING => '',
    CURLOPT_MAXREDIRS => 10,
    CURLOPT_TIMEOUT => 0,
    CURLOPT_FOLLOWLOCATION => true,
    CURLOPT_HTTP_VERSION => CURL_HTTP_VERSION_1_1,
    CURLOPT_CUSTOMREQUEST => 'POST',
    CURLOPT_POSTFIELDS =>'{
        "service": "webpay.acquire.getVirtualCardBalance",
        "seller_code": "{SELLER CODE}",
        "purchase_req_id" : "24831209",
        "sign": "{SIGNATURE}"
    }',
    CURLOPT_HTTPHEADER => array(
         'Content-Type: application/json' ,
        'Authorization: Bearer {ACCESS TOKEN}' 
    )
));
$response = curl_exec($curl);
curl_close($curl);
echo $response;
                    
                 
                             
            
                                
                    
{
    "success": true,
    "data": {
        "purchaseRequestId": "24808839",
        "availableBalance": 1
    },
    "sign": "{SIGNATURE}",
    "sign_type": "MD5"
}      
              
                    
                 
                             
         
     
 
    
    
        
            
    
        
           Field 
           Type 
           Required 
           Description 
         
     
    
        
    service 
    String 
    Yes 
    "webpay.acquire.getVirtualCardBalance" 
 
    sign_type 
    String 
    Yes 
    MD5 or HMAC-SHA256 
 
    seller_code 
    String 
    Yes 
     CU2501-101139033689723677 
 
    purchase_req_id 
    String 
    Yes 
     100 
 
    sign 
    String 
    Yes 
    {GENERATED SIGNATURE} 
 
     
         
        
            
    
        
           Field 
           Type 
           Nullable 
           Description 
         
     
    
        
    purchaseRequestId 
    String 
    Yes 
    24831209 
 
    availableBalance 
    Integer 
    Yes 
    1 
 
     
         
                
            
    
        
           Error Code 
           Status Code 
           Description 
         
     
    
                
            400 
            VALIDATION_ERROR 
            Validation error. 
         
                
            401 
            UNAUTHENTICATED 
            Unauthenticated. 
         
                
            403 
            FORBIDDEN 
            Access denied. 
         
                
            404 
            NOT_FOUND 
            Record not found. 
         
                
            409 
            DUPLICATED 
            Existing record found. 
         
                
            419 
            EXPIRED 
            Requesting record was expired. 
         
                
            422 
            PROCESS_FAILED 
            Sub-process failed. 
         
                
            500 
            SYSTEM_ERROR 
            Internal server error. 
         
                
            503 
            FEATURE_UNDER_MAINTENANCE 
            Feature is under maintenance. 
         
                
            504 
            GATEWAY_TIMEOUT 
            Gateway time-out. 
         
             
         
             
 Get Virtual Card Detail 
    POST 
    {baseUrl}/api/mch/v2/gateway requires authentication 
    
        
        
            
                                
                    
curl --location --request POST '{baseUrl}/api/mch/v2/gateway' \
--header 'Content-Type: application/json' \
--header 'Authorization: Bearer {ACCESS TOKEN}' \
    --data-raw '{
    "service": "webpay.acquire.getVirtualCardDetail",
    "seller_code": "{SELLER CODE}",
    "purchase_req_id": "24831209",
    "sign": "{SIGNATURE}"
}'
                    
                 
                
                    
$curl = curl_init();
curl_setopt_array($curl, array(
    CURLOPT_URL => '{baseUrl}/api/mch/v2/gateway',
    CURLOPT_RETURNTRANSFER => true,
    CURLOPT_ENCODING => '',
    CURLOPT_MAXREDIRS => 10,
    CURLOPT_TIMEOUT => 0,
    CURLOPT_FOLLOWLOCATION => true,
    CURLOPT_HTTP_VERSION => CURL_HTTP_VERSION_1_1,
    CURLOPT_CUSTOMREQUEST => 'POST',
    CURLOPT_POSTFIELDS =>'{
        "service": "webpay.acquire.getVirtualCardDetail",
        "seller_code": "{SELLER CODE}",
        "purchase_req_id" : "24831209",
        "sign": "{SIGNATURE}"
    }',
    CURLOPT_HTTPHEADER => array(
         'Content-Type: application/json' ,
        'Authorization: Bearer {ACCESS TOKEN}' 
    )
));
$response = curl_exec($curl);
curl_close($curl);
echo $response;
                    
                 
                             
            
                                
                    
{
    "success": true,
    "data": {
        "purchaseRequestId": "24831209",
        "velocityControl": [{
            "maxTrans": 10,
            "period" : "C",
            "availableBalance": 1,
            "cumulativeLimit": 100
        }],
        "transactionLimitControl": {
            "amount": 100
        },
        "vcnInformation": {
            "pan": "5364588625436475",
            "expiry": "2602",
            "avv": "267",
            "is_frozen" : true,
            "holder_name" : "xxx"
        }
    },
    "sign": "{SIGNATURE}",
    "sign_type": "MD5"
}      
              
                    
                 
                             
         
     
 
    
    
        
            
    
        
           Field 
           Type 
           Required 
           Description 
         
     
    
        
    service 
    String 
    Yes 
    "webpay.acquire.getVirtualCardDetail" 
 
    sign_type 
    String 
    Yes 
    MD5 or HMAC-SHA256 
 
    seller_code 
    String 
    Yes 
     CU2501-101139033689723677 
 
    purchase_req_id 
    String 
    Yes 
     100 
 
    sign 
    String 
    Yes 
    {GENERATED SIGNATURE} 
 
     
         
        
                
            
    
        
           Error Code 
           Status Code 
           Description 
         
     
    
                
            400 
            VALIDATION_ERROR 
            Validation error. 
         
                
            401 
            UNAUTHENTICATED 
            Unauthenticated. 
         
                
            403 
            FORBIDDEN 
            Access denied. 
         
                
            404 
            NOT_FOUND 
            Record not found. 
         
                
            409 
            DUPLICATED 
            Existing record found. 
         
                
            419 
            EXPIRED 
            Requesting record was expired. 
         
                
            422 
            PROCESS_FAILED 
            Sub-process failed. 
         
                
            500 
            SYSTEM_ERROR 
            Internal server error. 
         
                
            503 
            FEATURE_UNDER_MAINTENANCE 
            Feature is under maintenance. 
         
                
            504 
            GATEWAY_TIMEOUT 
            Gateway time-out. 
         
             
         
             
 List Virtual Card Report 
    POST 
    {baseUrl}/api/mch/v2/gateway requires authentication 
    
        
        
            
                                
                    
curl --location --request POST '{baseUrl}/api/mch/v2/gateway' \
--header 'Content-Type: application/json' \
--header 'Authorization: Bearer {ACCESS TOKEN}' \
    --data-raw '{
    "service": "webpay.acquire.getVirtualCardReport",
    "seller_code": "{SELLER CODE}",
    "purchase_req_id": "24831209",
    "start_date": "2024-12-25",
    "end_date": "2024-12-25",
    "from": 0,
    "take": 10,
    "sign": "{SIGNATURE}"
}'
                    
                 
                
                    
$curl = curl_init();
curl_setopt_array($curl, array(
    CURLOPT_URL => '{baseUrl}/api/mch/v2/gateway',
    CURLOPT_RETURNTRANSFER => true,
    CURLOPT_ENCODING => '',
    CURLOPT_MAXREDIRS => 10,
    CURLOPT_TIMEOUT => 0,
    CURLOPT_FOLLOWLOCATION => true,
    CURLOPT_HTTP_VERSION => CURL_HTTP_VERSION_1_1,
    CURLOPT_CUSTOMREQUEST => 'POST',
    CURLOPT_POSTFIELDS =>'{
        "service": "webpay.acquire.getVirtualCardReport",
        "seller_code": "{SELLER CODE}",
        "purchase_req_id" : "24831209",
        "start_date" : "2024-12-25",
        "end_date"   : "2024-12-25",
        "from" : 0,
        "take" : 10,
        "sign": "{SIGNATURE}"
    }',
    CURLOPT_HTTPHEADER => array(
         'Content-Type: application/json' ,
        'Authorization: Bearer {ACCESS TOKEN}' 
    )
));
$response = curl_exec($curl);
curl_close($curl);
echo $response;
                    
                 
                             
            
                                
                    
{
    "success": true,
    "data": {
        "reportStatus": "Completed",
        "from": 0,
        "take": 100,
        "hasMore": false,
        "transactions": [
            {
                "id": 92,
                "credit_fund_amount": 1,
                "credit_fund_currency": "USD",
                "credit_currency_description": "U.S. DOLLAR",
                "debit_fund_amount": 0,
                "debit_fund_currency": "USD",
                "debit_currency_description": "U.S. DOLLAR",
                "orig_amount": 0,
                "orig_currency": "USD",
                "orig_currency_description":"U.S. DOLLAR",
                "type": "topup",
                "is_success": 1,
                "is_settled": 0,
                "trans_date": "2025-04-03 07:11:06",
                "sub_type": null,
                "txn_type": "Authorization",
                "merchant_name": null,
                "issuer_response": null,
                "ref" : "xxxx"
            }
        ]
    },
    "sign": "{SIGNATURE}",
    "sign_type": "MD5"
}      
              
                    
                 
                             
         
     
 
    
    
        
            
    
        
           Field 
           Type 
           Required 
           Description 
         
     
    
        
    service 
    String 
    Yes 
    "webpay.acquire.getVirtualCardReport" 
 
    sign_type 
    String 
    Yes 
    MD5 or HMAC-SHA256 
 
    seller_code 
    String 
    Yes 
     CU2501-101139033689723677 
 
    start_date 
    Date 
    No 
    2024-12-25 
 
    end_date 
    Date 
    No 
    2024-12-25 
 
    purchase_req_id 
    String 
    Yes 
     100 
 
    from 
    Integer 
    Yes 
    0 
 
    take 
    Integer 
    Yes 
    100 
 
    sign 
    String 
    Yes 
    {GENERATED SIGNATURE} 
 
     
         
        
            
    
        
           Field 
           Type 
           Nullable 
           Description 
         
     
    
        
    reportStatus 
    String 
    Yes 
    Completed 
 
    from 
    Integer 
    Yes 
    0 
 
    take 
    Integer 
    Yes 
    100 
 
    hasMore 
    Boolean 
    Yes 
    false 
 
    transactions 
    Array 
    yes 
    transaction_virtual_card  
     
         
                
            
    
        
           Error Code 
           Status Code 
           Description 
         
     
    
                
            400 
            VALIDATION_ERROR 
            Validation error. 
         
                
            401 
            UNAUTHENTICATED 
            Unauthenticated. 
         
                
            403 
            FORBIDDEN 
            Access denied. 
         
                
            404 
            NOT_FOUND 
            Record not found. 
         
                
            409 
            DUPLICATED 
            Existing record found. 
         
                
            419 
            EXPIRED 
            Requesting record was expired. 
         
                
            422 
            PROCESS_FAILED 
            Sub-process failed. 
         
                
            500 
            SYSTEM_ERROR 
            Internal server error. 
         
                
            503 
            FEATURE_UNDER_MAINTENANCE 
            Feature is under maintenance. 
         
                
            504 
            GATEWAY_TIMEOUT 
            Gateway time-out. 
         
             
         
             
 TopUp Balance 
    POST 
    {baseUrl}/api/mch/v2/gateway requires authentication 
    
        
        
            
                                
                    
curl --location --request POST '{baseUrl}/api/mch/v2/gateway' \
--header 'Content-Type: application/json' \
--header 'Authorization: Bearer {ACCESS TOKEN}' \
    --data-raw '{
    "service": "webpay.acquire.cardTopUpBalance",
    "seller_code": "{SELLER CODE}",
    "topup_amount": 3,
    "sign_type": "MD5",
    "purchase_req_id": "xxxx",
    "sign": "{SIGNATURE}"
}'
                    
                 
                
                    
$curl = curl_init();
curl_setopt_array($curl, array(
    CURLOPT_URL => '{baseUrl}/api/mch/v2/gateway',
    CURLOPT_RETURNTRANSFER => true,
    CURLOPT_ENCODING => '',
    CURLOPT_MAXREDIRS => 10,
    CURLOPT_TIMEOUT => 0,
    CURLOPT_FOLLOWLOCATION => true,
    CURLOPT_HTTP_VERSION => CURL_HTTP_VERSION_1_1,
    CURLOPT_CUSTOMREQUEST => 'POST',
    CURLOPT_POSTFIELDS =>'{
        "service": "webpay.acquire.cardTopUpBalance",
        "seller_code": "{SELLER CODE}",
        "topup_amount":3,
        "sign_type": "MD5",
        "purchase_req_id" : "xxxx",
        "sign": "{SIGNATURE}"
    }',
    CURLOPT_HTTPHEADER => array(
         'Content-Type: application/json' ,
        'Authorization: Bearer {ACCESS TOKEN}' 
    )
));
$response = curl_exec($curl);
curl_close($curl);
echo $response;
                    
                 
                             
            
                                
                    
{
    "success": true,
    "data": {
        "transRef" : "String|Yes|24831209",
        "purchaseRequestId": "24824411",
        "availableBalance": 19
    },
    "sign": "{SIGNATURE}",
    "sign_type": "MD5"
}      
              
                    
                 
                             
         
     
 
    
    
        
            
    
        
           Field 
           Type 
           Required 
           Description 
         
     
    
        
    service 
    String 
    Yes 
    "webpay.acquire.cardTopUpBalance" 
 
    sign_type 
    String 
    Yes 
    MD5 or HMAC-SHA256 
 
    seller_code 
    String 
    Yes 
     CU2501-101139033689723677 
 
    topup_amount 
    Integer 
    Yes 
    10 
 
    purchase_req_id 
    String 
    Yes 
    xxxx 
 
    sign 
    String 
    Yes 
    {GENERATED SIGNATURE} 
 
     
         
        
            
    
        
           Field 
           Type 
           Nullable 
           Description 
         
     
    
        
    transRef 
    String 
    Yes 
    24831209 
 
    purchaseRequestId 
    String 
    Yes 
    24831209 
 
    availableBalance 
    Integer 
    Yes 
    10 
 
     
         
                
            
    
        
           Error Code 
           Status Code 
           Description 
         
     
    
                
            400 
            VALIDATION_ERROR 
            Validation error. 
         
                
            401 
            UNAUTHENTICATED 
            Unauthenticated. 
         
                
            403 
            FORBIDDEN 
            Access denied. 
         
                
            404 
            NOT_FOUND 
            Record not found. 
         
                
            409 
            DUPLICATED 
            Existing record found. 
         
                
            419 
            EXPIRED 
            Requesting record was expired. 
         
                
            422 
            PROCESS_FAILED 
            Sub-process failed. 
         
                
            500 
            SYSTEM_ERROR 
            Internal server error. 
         
                
            503 
            FEATURE_UNDER_MAINTENANCE 
            Feature is under maintenance. 
         
                
            504 
            GATEWAY_TIMEOUT 
            Gateway time-out. 
         
             
         
             
 Change Velocity Limit 
    POST 
    {baseUrl}/api/mch/v2/gateway requires authentication 
    
        
        
            
                                
                    
curl --location --request POST '{baseUrl}/api/mch/v2/gateway' \
--header 'Content-Type: application/json' \
--header 'Authorization: Bearer {ACCESS TOKEN}' \
    --data-raw '{
    "service": "webpay.acquire.changeVelocityLimit",
    "seller_code": "{SELLER CODE}",
    "max_trans": 3,
    "cumulative_limit": 3,
    "sign_type": "MD5",
    "period": "D",
    "purchase_req_id": "xxxx",
    "sign": "{SIGNATURE}"
}'
                    
                 
                
                    
$curl = curl_init();
curl_setopt_array($curl, array(
    CURLOPT_URL => '{baseUrl}/api/mch/v2/gateway',
    CURLOPT_RETURNTRANSFER => true,
    CURLOPT_ENCODING => '',
    CURLOPT_MAXREDIRS => 10,
    CURLOPT_TIMEOUT => 0,
    CURLOPT_FOLLOWLOCATION => true,
    CURLOPT_HTTP_VERSION => CURL_HTTP_VERSION_1_1,
    CURLOPT_CUSTOMREQUEST => 'POST',
    CURLOPT_POSTFIELDS =>'{
        "service": "webpay.acquire.changeVelocityLimit",
        "seller_code": "{SELLER CODE}",
        "max_trans":3,
        "cumulative_limit":3,
        "sign_type": "MD5",
        "period" : "D",
        "purchase_req_id" : "xxxx",
        "sign": "{SIGNATURE}"
    }',
    CURLOPT_HTTPHEADER => array(
         'Content-Type: application/json' ,
        'Authorization: Bearer {ACCESS TOKEN}' 
    )
));
$response = curl_exec($curl);
curl_close($curl);
echo $response;
                    
                 
                             
            
                                
                    
{
    "success": true,
    "data": {
        "purchaseRequestId": "24824411",
        "velocityControl": [{
            "maxTrans": 10,
            "availableBalance": 19,
            "period": "C",
            "cumulativeLimit" : 104
        }],
        "transactionLimitControl": {
            "amount": 18
        }
    },
    "sign": "{SIGNATURE}",
    "sign_type": "MD5"
}      
              
                    
                 
                             
         
     
 
    
    
        
            
    
        
           Field 
           Type 
           Required 
           Description 
         
     
    
        
    service 
    String 
    Yes 
    "webpay.acquire.changeVelocityLimit" 
 
    sign_type 
    String 
    Yes 
    MD5 or HMAC-SHA256 
 
    seller_code 
    String 
    Yes 
     CU2501-101139033689723677 
 
    max_trans 
    Integer 
    Yes 
    10 
 
    cumulative_limit 
    Integer 
    Yes 
    10 
 
    purchase_req_id 
    String 
    Yes 
    xxxx 
 
    period 
    String 
    Yes 
    D 
 
    single_trans_limit 
    Double 
    No 
    0.01 
 
    sign 
    String 
    Yes 
    {GENERATED SIGNATURE} 
 
     
         
        
                
            
    
        
           Error Code 
           Status Code 
           Description 
         
     
    
                
            400 
            VALIDATION_ERROR 
            Validation error. 
         
                
            401 
            UNAUTHENTICATED 
            Unauthenticated. 
         
                
            403 
            FORBIDDEN 
            Access denied. 
         
                
            404 
            NOT_FOUND 
            Record not found. 
         
                
            409 
            DUPLICATED 
            Existing record found. 
         
                
            419 
            EXPIRED 
            Requesting record was expired. 
         
                
            422 
            PROCESS_FAILED 
            Sub-process failed. 
         
                
            500 
            SYSTEM_ERROR 
            Internal server error. 
         
                
            503 
            FEATURE_UNDER_MAINTENANCE 
            Feature is under maintenance. 
         
                
            504 
            GATEWAY_TIMEOUT 
            Gateway time-out. 
         
             
         
             
 Freeze Card 
    POST 
    {baseUrl}/api/mch/v2/gateway requires authentication 
    
        
        
            
                                
                    
curl --location --request POST '{baseUrl}/api/mch/v2/gateway' \
--header 'Content-Type: application/json' \
--header 'Authorization: Bearer {ACCESS TOKEN}' \
    --data-raw '{
    "service": "webpay.acquire.freezeCard",
    "seller_code": "{SELLER CODE}",
    "sign_type": "MD5",
    "purchase_req_id": "xxxx",
    "sign": "{SIGNATURE}"
}'
                    
                 
                
                    
$curl = curl_init();
curl_setopt_array($curl, array(
    CURLOPT_URL => '{baseUrl}/api/mch/v2/gateway',
    CURLOPT_RETURNTRANSFER => true,
    CURLOPT_ENCODING => '',
    CURLOPT_MAXREDIRS => 10,
    CURLOPT_TIMEOUT => 0,
    CURLOPT_FOLLOWLOCATION => true,
    CURLOPT_HTTP_VERSION => CURL_HTTP_VERSION_1_1,
    CURLOPT_CUSTOMREQUEST => 'POST',
    CURLOPT_POSTFIELDS =>'{
        "service": "webpay.acquire.freezeCard",
        "seller_code": "{SELLER CODE}",
        "sign_type": "MD5",
        "purchase_req_id" : "xxxx",
        "sign": "{SIGNATURE}"
    }',
    CURLOPT_HTTPHEADER => array(
         'Content-Type: application/json' ,
        'Authorization: Bearer {ACCESS TOKEN}' 
    )
));
$response = curl_exec($curl);
curl_close($curl);
echo $response;
                    
                 
                             
            
                                
                    
{
    "success": true,
    "data": {
        "purchaseRequestId": "24824411"
    },
    "sign": "{SIGNATURE}",
    "sign_type": "MD5"
}      
              
                    
                 
                             
         
     
 
    
    
        
            
    
        
           Field 
           Type 
           Required 
           Description 
         
     
    
        
    service 
    String 
    Yes 
    "webpay.acquire.freezeCard" 
 
    sign_type 
    String 
    Yes 
    MD5 or HMAC-SHA256 
 
    seller_code 
    String 
    Yes 
     CU2501-101139033689723677 
 
    purchase_req_id 
    String 
    Yes 
    xxxx 
 
    sign 
    String 
    Yes 
    {GENERATED SIGNATURE} 
 
     
         
        
            
    
        
           Field 
           Type 
           Nullable 
           Description 
         
     
    
        
    purchaseRequestId 
    String 
    Yes 
    24831209 
 
     
         
                
            
    
        
           Error Code 
           Status Code 
           Description 
         
     
    
                
            400 
            VALIDATION_ERROR 
            Validation error. 
         
                
            401 
            UNAUTHENTICATED 
            Unauthenticated. 
         
                
            403 
            FORBIDDEN 
            Access denied. 
         
                
            404 
            NOT_FOUND 
            Record not found. 
         
                
            409 
            DUPLICATED 
            Existing record found. 
         
                
            419 
            EXPIRED 
            Requesting record was expired. 
         
                
            422 
            PROCESS_FAILED 
            Sub-process failed. 
         
                
            500 
            SYSTEM_ERROR 
            Internal server error. 
         
                
            503 
            FEATURE_UNDER_MAINTENANCE 
            Feature is under maintenance. 
         
                
            504 
            GATEWAY_TIMEOUT 
            Gateway time-out. 
         
             
         
             
 Unfreeze Card 
    POST 
    {baseUrl}/api/mch/v2/gateway requires authentication 
    
        
        
            
                                
                    
curl --location --request POST '{baseUrl}/api/mch/v2/gateway' \
--header 'Content-Type: application/json' \
--header 'Authorization: Bearer {ACCESS TOKEN}' \
    --data-raw '{
    "service": "webpay.acquire.unfreezeCard",
    "seller_code": "{SELLER CODE}",
    "sign_type": "MD5",
    "purchase_req_id": "xxxx",
    "sign": "{SIGNATURE}"
}'
                    
                 
                
                    
$curl = curl_init();
curl_setopt_array($curl, array(
    CURLOPT_URL => '{baseUrl}/api/mch/v2/gateway',
    CURLOPT_RETURNTRANSFER => true,
    CURLOPT_ENCODING => '',
    CURLOPT_MAXREDIRS => 10,
    CURLOPT_TIMEOUT => 0,
    CURLOPT_FOLLOWLOCATION => true,
    CURLOPT_HTTP_VERSION => CURL_HTTP_VERSION_1_1,
    CURLOPT_CUSTOMREQUEST => 'POST',
    CURLOPT_POSTFIELDS =>'{
        "service": "webpay.acquire.unfreezeCard",
        "seller_code": "{SELLER CODE}",
        "sign_type": "MD5",
        "purchase_req_id" : "xxxx",
        "sign": "{SIGNATURE}"
    }',
    CURLOPT_HTTPHEADER => array(
         'Content-Type: application/json' ,
        'Authorization: Bearer {ACCESS TOKEN}' 
    )
));
$response = curl_exec($curl);
curl_close($curl);
echo $response;
                    
                 
                             
            
                                
                    
{
    "success": true,
    "data": {
        "purchaseRequestId": "24824411"
    },
    "sign": "{SIGNATURE}",
    "sign_type": "MD5"
}      
              
                    
                 
                             
         
     
 
    
    
        
            
    
        
           Field 
           Type 
           Required 
           Description 
         
     
    
        
    service 
    String 
    Yes 
    "webpay.acquire.unfreezeCard" 
 
    sign_type 
    String 
    Yes 
    MD5 or HMAC-SHA256 
 
    seller_code 
    String 
    Yes 
     CU2501-101139033689723677 
 
    purchase_req_id 
    String 
    Yes 
    xxxx 
 
    sign 
    String 
    Yes 
    {GENERATED SIGNATURE} 
 
     
         
        
            
    
        
           Field 
           Type 
           Nullable 
           Description 
         
     
    
        
    purchaseRequestId 
    String 
    Yes 
    24831209 
 
     
         
                
            
    
        
           Error Code 
           Status Code 
           Description 
         
     
    
                
            400 
            VALIDATION_ERROR 
            Validation error. 
         
                
            401 
            UNAUTHENTICATED 
            Unauthenticated. 
         
                
            403 
            FORBIDDEN 
            Access denied. 
         
                
            404 
            NOT_FOUND 
            Record not found. 
         
                
            409 
            DUPLICATED 
            Existing record found. 
         
                
            419 
            EXPIRED 
            Requesting record was expired. 
         
                
            422 
            PROCESS_FAILED 
            Sub-process failed. 
         
                
            500 
            SYSTEM_ERROR 
            Internal server error. 
         
                
            503 
            FEATURE_UNDER_MAINTENANCE 
            Feature is under maintenance. 
         
                
            504 
            GATEWAY_TIMEOUT 
            Gateway time-out. 
         
             
         
             
 Terminate Card 
    POST 
    {baseUrl}/api/mch/v2/gateway requires authentication 
    
        
        
            
                                
                    
curl --location --request POST '{baseUrl}/api/mch/v2/gateway' \
--header 'Content-Type: application/json' \
--header 'Authorization: Bearer {ACCESS TOKEN}' \
    --data-raw '{
    "service": "webpay.acquire.terminatedCard",
    "seller_code": "{SELLER CODE}",
    "purchase_req_id": "24831209",
    "sign": "{SIGNATURE}"
}'
                    
                 
                
                    
$curl = curl_init();
curl_setopt_array($curl, array(
    CURLOPT_URL => '{baseUrl}/api/mch/v2/gateway',
    CURLOPT_RETURNTRANSFER => true,
    CURLOPT_ENCODING => '',
    CURLOPT_MAXREDIRS => 10,
    CURLOPT_TIMEOUT => 0,
    CURLOPT_FOLLOWLOCATION => true,
    CURLOPT_HTTP_VERSION => CURL_HTTP_VERSION_1_1,
    CURLOPT_CUSTOMREQUEST => 'POST',
    CURLOPT_POSTFIELDS =>'{
        "service": "webpay.acquire.terminatedCard",
        "seller_code": "{SELLER CODE}",
        "purchase_req_id" : "24831209",
        "sign": "{SIGNATURE}"
    }',
    CURLOPT_HTTPHEADER => array(
         'Content-Type: application/json' ,
        'Authorization: Bearer {ACCESS TOKEN}' 
    )
));
$response = curl_exec($curl);
curl_close($curl);
echo $response;
                    
                 
                             
            
                                
                    
{
    "success": true,
    "data": {
        "purchaseRequestId": "24831209"
    },
    "sign": "{SIGNATURE}",
    "sign_type": "MD5"
}      
              
                    
                 
                             
         
     
 
    
    
        
            
    
        
           Field 
           Type 
           Required 
           Description 
         
     
    
        
    service 
    String 
    Yes 
    "webpay.acquire.terminatedCard" 
 
    sign_type 
    String 
    Yes 
    MD5 or HMAC-SHA256 
 
    seller_code 
    String 
    Yes 
     CU2501-101139033689723677 
 
    purchase_req_id 
    String 
    Yes 
     100 
 
    sign 
    String 
    Yes 
    {GENERATED SIGNATURE} 
 
     
         
        
            
    
        
           Field 
           Type 
           Nullable 
           Description 
         
     
    
        
    purchaseRequestId 
    String 
    Yes 
    24831209 
 
     
         
                
            
    
        
           Error Code 
           Status Code 
           Description 
         
     
    
                
            400 
            VALIDATION_ERROR 
            Validation error. 
         
                
            401 
            UNAUTHENTICATED 
            Unauthenticated. 
         
                
            403 
            FORBIDDEN 
            Access denied. 
         
                
            404 
            NOT_FOUND 
            Record not found. 
         
                
            409 
            DUPLICATED 
            Existing record found. 
         
                
            419 
            EXPIRED 
            Requesting record was expired. 
         
                
            422 
            PROCESS_FAILED 
            Sub-process failed. 
         
                
            500 
            SYSTEM_ERROR 
            Internal server error. 
         
                
            503 
            FEATURE_UNDER_MAINTENANCE 
            Feature is under maintenance. 
         
                
            504 
            GATEWAY_TIMEOUT 
            Gateway time-out. 
         
             
         
             
 
            Tap To Phone API Gateway 
    Use a single endpoint to access every available service based on its service’s name and dynamical parameters.
Create Order 
    POST 
    {baseUrl}/api/mch/v2/gateway requires authentication 
    
        
        
            
                                
                    
curl --location --request POST '{baseUrl}/api/mch/v2/gateway' \
--header 'Content-Type: application/json' \
--header 'Authorization: Bearer {ACCESS TOKEN}' \
    --data-raw '{
    "service": "webpay.acquire.kioskCreateOrder",
    "sign_type": "MD5",
    "sign": "{SIGNATURE}",
    "seller_code": "{SELLER CODE}",
    "out_trade_no": "TEST-1234567891",
    "body": "iPhone 13 pro Case",
    "total_amount": 10,
    "currency": "USD",
    "notify_url": "https:\/\/sample.com\/notifyme"
}'
                    
                 
                
                    
$curl = curl_init();
curl_setopt_array($curl, array(
    CURLOPT_URL => '{baseUrl}/api/mch/v2/gateway',
    CURLOPT_RETURNTRANSFER => true,
    CURLOPT_ENCODING => '',
    CURLOPT_MAXREDIRS => 10,
    CURLOPT_TIMEOUT => 0,
    CURLOPT_FOLLOWLOCATION => true,
    CURLOPT_HTTP_VERSION => CURL_HTTP_VERSION_1_1,
    CURLOPT_CUSTOMREQUEST => 'POST',
    CURLOPT_POSTFIELDS =>'{
        "service": "webpay.acquire.kioskCreateOrder",
        "sign_type": "MD5",
        "sign": "{SIGNATURE}",
        "seller_code": "{SELLER CODE}",
        "out_trade_no": "TEST-1234567891",
        "body": "iPhone 13 pro Case",
        "total_amount": 10,
        "currency": "USD",
        "notify_url": "https://sample.com/notifyme"
    }',
    CURLOPT_HTTPHEADER => array(
         'Content-Type: application/json' ,
        'Authorization: Bearer {ACCESS TOKEN}' 
    )
));
$response = curl_exec($curl);
curl_close($curl);
echo $response;
                    
                 
                             
            
                                
                    
{
    "success": true,
    "data": {
        "amount": 5,
        "fee": 0,
        "total_amount": 5,
        "order_ref": "000000000936",
        "pre_order_id": "5d7481203376937f82d55942",
        "order_info": {
            "token": "5d7481203376937f82d55942",
            "out_trade_no": "1gbwzExpeN2tsfvruHlfiBCCk",
            "transaction_id": null,
            "body": "test",
            "total_amount": 5,
            "currency": "USD",
            "notify_url": null,
            "version": "4",
            "meta": {
                "customer_fees": {
                    "WECHAT": {
                        "fee": 0,
                        "currency": "USD"
                    },
                    "ALIPAY": {
                        "fee": 0,
                        "currency": "USD"
                    }
                },
                "additional": [],
                "iframe_static_card": null,
                "merchant_info": []
            },
            "status": "WAITING",
            "paid_at": null,
            "settled_at": null,
            "settlement_date": null,
            "expired_at": "2025-02-05T11:02:04.000000Z",
            "created_at": "2025-02-03T09:02:05.000000Z",
            "detail": [],
            "seller": {
                "code": "CU2206-27710032233644359",
                "display_name": "LM",
                "motp_mch_id": "111702",
                "m_id": null
            },
            "tip": null,
            "bank_ref": null,
            "bank_info": [],
            "refund_histories": [],
            "payment_detail": null,
            "error_logs": [],
            "card_info": {
                "BIN": null,
                "scheme": null,
                "card_token": null,
                "swift_code": null,
                "card_hashed": null,
                "holder_name": null,
                "account_logo": null,
                "account_name": null,
                "account_number": null
            },
            "wechat_alipay_info": {
                "openid": null,
                "service": null,
                "currency": null,
                "total_amount": null,
                "total_amount_cny": null
            }
        }
    },
    "sign": "{SIGNATURE}",
    "sign_type": "MD5"
}      
              
                    
                 
                             
         
     
 
    
    
        
            
    
        
           Field 
           Type 
           Required 
           Description 
         
     
    
        
    service 
    String 
    Yes 
    "webpay.acquire.kioskCreateOrder" 
 
    sign_type 
    String 
    Yes 
    MD5 or HMAC-SHA256 
 
    sign 
    String 
    Yes 
    {GENERATED SIGNATURE} 
 
    ... 
 
    Include common data of a transaction  
 
    ... 
 
     
         
        
            
    
        
           Field 
           Type 
           Nullable 
           Description 
         
     
    
        
    amount 
    Double 
    Yes 
    10 
 
    fee 
    Double 
    Yes0.1 
     
    total_amount 
    Double 
    Yes 
    10.1 
 
    order_ref 
    String 
    Yes 
    10799 
 
    pre_order_id 
    String 
    Yes 
     5d7481203376937f82d55942 
 
    order_info 
    Object 
    Yes 
    See order_info  
 
     
         
                
            
    
        
           Error Code 
           Status Code 
           Description 
         
     
    
                
            400 
            VALIDATION_ERROR 
            Validation error. 
         
                
            401 
            UNAUTHENTICATED 
            Unauthenticated. 
         
                
            403 
            FORBIDDEN 
            Access denied. 
         
                
            404 
            NOT_FOUND 
            Record not found. 
         
                
            409 
            DUPLICATED 
            Existing record found. 
         
                
            419 
            EXPIRED 
            Requesting record was expired. 
         
                
            422 
            PROCESS_FAILED 
            Sub-process failed. 
         
                
            500 
            SYSTEM_ERROR 
            Internal server error. 
         
                
            503 
            FEATURE_UNDER_MAINTENANCE 
            Feature is under maintenance. 
         
                
            504 
            GATEWAY_TIMEOUT 
            Gateway time-out. 
         
             
         
             
 Confirm Order 
    POST 
    {baseUrl}/api/mch/v2/gateway requires authentication 
    
        
        
            
                                
                    
curl --location --request POST '{baseUrl}/api/mch/v2/gateway' \
--header 'Content-Type: application/json' \
--header 'Authorization: Bearer {ACCESS TOKEN}' \
    --data-raw '{
    "service": "webpay.acquire.confirmKioskOrder",
    "sign_type": "MD5",
    "sign": "{SIGNATURE}",
    "pre_order_id": "5d7481203376937f82d55942"
}'
                    
                 
                
                    
$curl = curl_init();
curl_setopt_array($curl, array(
    CURLOPT_URL => '{baseUrl}/api/mch/v2/gateway',
    CURLOPT_RETURNTRANSFER => true,
    CURLOPT_ENCODING => '',
    CURLOPT_MAXREDIRS => 10,
    CURLOPT_TIMEOUT => 0,
    CURLOPT_FOLLOWLOCATION => true,
    CURLOPT_HTTP_VERSION => CURL_HTTP_VERSION_1_1,
    CURLOPT_CUSTOMREQUEST => 'POST',
    CURLOPT_POSTFIELDS =>'{
        "service": "webpay.acquire.confirmKioskOrder",
        "sign_type": "MD5",
        "sign": "{SIGNATURE}",
        "pre_order_id": "5d7481203376937f82d55942"
    }',
    CURLOPT_HTTPHEADER => array(
         'Content-Type: application/json' ,
        'Authorization: Bearer {ACCESS TOKEN}' 
    )
));
$response = curl_exec($curl);
curl_close($curl);
echo $response;
                    
                 
                             
            
                                
                    
{
    "success": true,
    "data": {
            "token": "5d7481203376937f82d55942",
            "out_trade_no": "1gbwzExpeN2tsfvruHlfiBCCk",
            "transaction_id": null,
            "body": "test",
            "total_amount": 5,
            "currency": "USD",
            "notify_url": null,
            "version": "4",
            "meta": {
                "customer_fees": {
                    "WECHAT": {
                        "fee": 0,
                        "currency": "USD"
                    },
                    "ALIPAY": {
                        "fee": 0,
                        "currency": "USD"
                    }
                },
                "additional": [],
                "iframe_static_card": null,
                "merchant_info": []
            },
            "status": "WAITING",
            "paid_at": null,
            "settled_at": null,
            "settlement_date": null,
            "expired_at": "2025-02-05T11:02:04.000000Z",
            "created_at": "2025-02-03T09:02:05.000000Z",
            "detail": [],
            "seller": {
                "code": "CU2206-27710032233644359",
                "display_name": "LM",
                "motp_mch_id": "111702",
                "m_id": null
            },
            "tip": null,
            "bank_ref": null,
            "bank_info": [],
            "refund_histories": [],
            "payment_detail": null,
            "error_logs": [],
            "card_info": {
                "BIN": null,
                "scheme": null,
                "card_token": null,
                "swift_code": null,
                "card_hashed": null,
                "holder_name": null,
                "account_logo": null,
                "account_name": null,
                "account_number": null
            },
            "wechat_alipay_info": {
                "openid": null,
                "service": null,
                "currency": null,
                "total_amount": null,
                "total_amount_cny": null
            }
        },
    "sign": "{SIGNATURE}",
    "sign_type": "MD5"
}      
              
                    
                 
                             
         
     
 
    
    
        
            
    
        
           Field 
           Type 
           Required 
           Description 
         
     
    
        
    service 
    String 
    Yes 
    "webpay.acquire.confirmKioskOrder" 
 
    sign_type 
    String 
    Yes 
    MD5 or HMAC-SHA256 
 
    sign 
    String 
    Yes 
    {GENERATED SIGNATURE} 
 
    pre_order_id 
    String 
    Yes 
     5d7481203376937f82d55942 
 
     
         
        
            
    
        
           Field 
           Type 
           Nullable 
           Description 
         
     
    
        
    order_info 
    Object 
    Yes 
    See order_info  
 
     
         
                
            
    
        
           Error Code 
           Status Code 
           Description 
         
     
    
                
            400 
            VALIDATION_ERROR 
            Validation error. 
         
                
            401 
            UNAUTHENTICATED 
            Unauthenticated. 
         
                
            403 
            FORBIDDEN 
            Access denied. 
         
                
            404 
            NOT_FOUND 
            Record not found. 
         
                
            409 
            DUPLICATED 
            Existing record found. 
         
                
            419 
            EXPIRED 
            Requesting record was expired. 
         
                
            422 
            PROCESS_FAILED 
            Sub-process failed. 
         
                
            500 
            SYSTEM_ERROR 
            Internal server error. 
         
                
            503 
            FEATURE_UNDER_MAINTENANCE 
            Feature is under maintenance. 
         
                
            504 
            GATEWAY_TIMEOUT 
            Gateway time-out. 
         
             
         
             
 SDK Document 
Please contact KESS team
            Mobile Top Up API Gateway 
    Use a single endpoint to access every available service based on its service’s name and dynamical parameters.
List Mobile Top Up 
    POST 
    {baseUrl}/api/mch/v2/gateway requires authentication 
    
        
        
            
                                
                    
curl --location --request POST '{baseUrl}/api/mch/v2/gateway' \
--header 'Content-Type: application/json' \
--header 'Authorization: Bearer {ACCESS TOKEN}' \
    --data-raw '{
    "service": "webpay.acquire.listMobileTopUp",
    "sign_type": "MD5",
    "seller_code": "{SELLER CODE}",
    "sign": "{SIGNATURE}"
}'
                    
                 
                
                    
$curl = curl_init();
curl_setopt_array($curl, array(
    CURLOPT_URL => '{baseUrl}/api/mch/v2/gateway',
    CURLOPT_RETURNTRANSFER => true,
    CURLOPT_ENCODING => '',
    CURLOPT_MAXREDIRS => 10,
    CURLOPT_TIMEOUT => 0,
    CURLOPT_FOLLOWLOCATION => true,
    CURLOPT_HTTP_VERSION => CURL_HTTP_VERSION_1_1,
    CURLOPT_CUSTOMREQUEST => 'POST',
    CURLOPT_POSTFIELDS =>'{
        "service": "webpay.acquire.listMobileTopUp",
        "sign_type": "MD5",
        "seller_code": "{SELLER CODE}",
        "sign": "{SIGNATURE}"
    }',
    CURLOPT_HTTPHEADER => array(
         'Content-Type: application/json' ,
        'Authorization: Bearer {ACCESS TOKEN}' 
    )
));
$response = curl_exec($curl);
curl_close($curl);
echo $response;
                    
                 
                             
            
                                
                    
{
    "success": true,
    "data": [
        {
            "provider_name": "Smart Axiata",
            "service_name": "smart",
            "logo": "telecoms/February2025/Q0MdFNxvtPQa4D48lood.webp",
            "prefix": "010,015,016,069,070,081,086,087,093,096,098",
            "active": 1,
            "is_under_maintenance": 0,
            "maintenance_description": null,
            "pinless": 1,
            "pinbase": 0
        },
        {
            "provider_name": "Viettel",
            "service_name": "metfone",
            "logo": "telecoms/February2025/PbGVyeBEAvNj4an9y51b.png",
            "prefix": "023,031,060,066,067,068,071,088,090,097",
            "active": 1,
            "is_under_maintenance": 0,
            "maintenance_description": null,
            "pinless": 1,
            "pinbase": 0
        }
    ],
    "sign": "{SIGNATURE}",
    "sign_type": "MD5"
}      
              
                    
                 
                             
         
     
 
    
    
        
            
    
        
           Field 
           Type 
           Required 
           Description 
         
     
    
        
    service 
    String 
    Yes 
    "webpay.acquire.listMobileTopUp" 
 
    sign_type 
    String 
    Yes 
    MD5 or HMAC-SHA256 
 
    seller_code 
    String 
    Yes 
     CU2501-101139033689723677 
 
    sign 
    String 
    Yes 
    {GENERATED SIGNATURE} 
 
     
         
        
            
    
        
           Field 
           Type 
           Nullable 
           Description 
         
     
    
        
    provider_name 
    String 
    Yes 
    Smart 
 
    service_name 
    String 
    Yes 
    smart 
 
    logo 
    String 
    Yes 
     xxx.png 
 
    prefix 
    String 
    Yes 
     010,015 
 
    active 
    Boolean 
    Yes 
     1 
 
    is_under_maintenance 
    Boolean 
    Yes 
     0 
 
    maintenance_description 
    String 
    Yes 
    xxx 
 
    pinless 
    boolean 
    Yes 
     0 
 
    pinbase 
    boolean 
    Yes 
     0 
 
     
         
                
            
    
        
           Error Code 
           Status Code 
           Description 
         
     
    
                
            400 
            VALIDATION_ERROR 
            Validation error. 
         
                
            401 
            UNAUTHENTICATED 
            Unauthenticated. 
         
                
            403 
            FORBIDDEN 
            Access denied. 
         
                
            404 
            NOT_FOUND 
            Record not found. 
         
                
            409 
            DUPLICATED 
            Existing record found. 
         
                
            419 
            EXPIRED 
            Requesting record was expired. 
         
                
            422 
            PROCESS_FAILED 
            Sub-process failed. 
         
                
            500 
            SYSTEM_ERROR 
            Internal server error. 
         
                
            503 
            FEATURE_UNDER_MAINTENANCE 
            Feature is under maintenance. 
         
                
            504 
            GATEWAY_TIMEOUT 
            Gateway time-out. 
         
             
         
             
 Mobile Top Up 
    POST 
    {baseUrl}/api/mch/v2/gateway requires authentication 
    
        
        
            
                                
                    
curl --location --request POST '{baseUrl}/api/mch/v2/gateway' \
--header 'Content-Type: application/json' \
--header 'Authorization: Bearer {ACCESS TOKEN}' \
    --data-raw 'null'
                    
                 
                
                    
$curl = curl_init();
curl_setopt_array($curl, array(
    CURLOPT_URL => '{baseUrl}/api/mch/v2/gateway',
    CURLOPT_RETURNTRANSFER => true,
    CURLOPT_ENCODING => '',
    CURLOPT_MAXREDIRS => 10,
    CURLOPT_TIMEOUT => 0,
    CURLOPT_FOLLOWLOCATION => true,
    CURLOPT_HTTP_VERSION => CURL_HTTP_VERSION_1_1,
    CURLOPT_CUSTOMREQUEST => 'POST',
    CURLOPT_POSTFIELDS =>{
        "service": "webpay.acquire.mobileTopUp",
        "sign_type": "MD5",
        "seller_code": "{SELLER CODE}",
        "provider" : "smart",
        "amount" : 1,
        "phone_number" : "010xxxxxx"
        "sign": "{SIGNATURE}"
    },
    CURLOPT_HTTPHEADER => array(
         'Content-Type: application/json' ,
        'Authorization: Bearer {ACCESS TOKEN}' 
    )
));
$response = curl_exec($curl);
curl_close($curl);
echo $response;
                    
                 
                             
            
                                
                    
{
    "success": true,
    "data": {
        "is_ok": true,
        "instance_id": "7a052f574199493523b55d90",
        "correlation_id": "101237442664742519"
    },
    "sign": "{SIGNATURE}",
    "sign_type": "MD5"
}      
              
                    
                 
                             
         
     
 
    
    
        
            
    
        
           Field 
           Type 
           Required 
           Description 
         
     
    
        
    service 
    String 
    Yes 
    "webpay.acquire.mobileTopUp" 
 
    sign_type 
    String 
    Yes 
    MD5 or HMAC-SHA256 
 
    seller_code 
    String 
    Yes 
     CU2501-101139033689723677 
 
    provider 
    String 
    Yes 
    smart 
 
    topup_method 
    String 
    No 
    default pinless 
 
    amount 
    double 
    Yes 
    1.50 
 
    phone_number 
    String 
    Yes 
    010xxxxxx 
 
    sign 
    String 
    Yes 
    {GENERATED SIGNATURE} 
 
     
         
        
            
    
        
           Field 
           Type 
           Nullable 
           Description 
         
     
    
        
    instance_id 
    String 
    Yes 
    7a052f574199493523b55d90 
 
    is_ok 
    Boolean 
    Yes 
     1 
 
    correlation_id 
    String 
    Yes 
    101237442664742519 
 
     
         
                
            
    
        
           Error Code 
           Status Code 
           Description 
         
     
    
                
            400 
            VALIDATION_ERROR 
            Validation error. 
         
                
            401 
            UNAUTHENTICATED 
            Unauthenticated. 
         
                
            403 
            FORBIDDEN 
            Access denied. 
         
                
            404 
            NOT_FOUND 
            Record not found. 
         
                
            409 
            DUPLICATED 
            Existing record found. 
         
                
            419 
            EXPIRED 
            Requesting record was expired. 
         
                
            422 
            PROCESS_FAILED 
            Sub-process failed. 
         
                
            500 
            SYSTEM_ERROR 
            Internal server error. 
         
                
            503 
            FEATURE_UNDER_MAINTENANCE 
            Feature is under maintenance. 
         
                
            504 
            GATEWAY_TIMEOUT 
            Gateway time-out. 
         
             
         
             
 List Mobile Topup Subscription 
    POST 
    {baseUrl}/api/mch/v2/gateway requires authentication 
    
        
        
            
                                
                    
curl --location --request POST '{baseUrl}/api/mch/v2/gateway' \
--header 'Content-Type: application/json' \
--header 'Authorization: Bearer {ACCESS TOKEN}' \
    --data-raw '{
    "service": "webpay.acquire.listMobileTopupSubscription",
    "sign_type": "MD5",
    "seller_code": "{SELLER CODE}",
    "sign": "{SIGNATURE}"
}'
                    
                 
                
                    
$curl = curl_init();
curl_setopt_array($curl, array(
    CURLOPT_URL => '{baseUrl}/api/mch/v2/gateway',
    CURLOPT_RETURNTRANSFER => true,
    CURLOPT_ENCODING => '',
    CURLOPT_MAXREDIRS => 10,
    CURLOPT_TIMEOUT => 0,
    CURLOPT_FOLLOWLOCATION => true,
    CURLOPT_HTTP_VERSION => CURL_HTTP_VERSION_1_1,
    CURLOPT_CUSTOMREQUEST => 'POST',
    CURLOPT_POSTFIELDS =>'{
        "service": "webpay.acquire.listMobileTopupSubscription",
        "sign_type": "MD5",
        "seller_code": "{SELLER CODE}",
        "sign": "{SIGNATURE}"
    }',
    CURLOPT_HTTPHEADER => array(
         'Content-Type: application/json' ,
        'Authorization: Bearer {ACCESS TOKEN}' 
    )
));
$response = curl_exec($curl);
curl_close($curl);
echo $response;
                    
                 
                             
            
                                
                    
{
    "success": true,
    "data": {
       "current_page": 1,
       "data": [
           {
               "ref": "ST2504-101323211819450382",
               "topup_option": "direct",
               "provider": "Metfone",
               "credit_amount": 94,
               "credit_ccy": "USD"
           }
       ],
       "from": 1,
       "last_page": 1,
       "per_page": 50,
       "to": 1,
       "total": 1
   }
,
    "sign": "{SIGNATURE}",
    "sign_type": "MD5"
}      
              
                    
                 
                             
         
     
 
    
    
        
            
    
        
           Field 
           Type 
           Required 
           Description 
         
     
    
        
    service 
    String 
    Yes 
    "webpay.acquire.listMobileTopupSubscription" 
 
    sign_type 
    String 
    Yes 
    MD5 or HMAC-SHA256 
 
    seller_code 
    String 
    Yes 
     CU2501-101139033689723677 
 
    sign 
    String 
    Yes 
    {GENERATED SIGNATURE} 
 
     
         
        
            
    
        
           Field 
           Type 
           Nullable 
           Description 
         
     
    
        
    current_page 
    Int 
    No 
    1 
 
    data 
    Array 
    Yes 
    mobile_topup_subscription_info  
    from 
    Int 
    No 
    1 
 
    last_page 
    Int 
    Yes 
    1 
 
    per_page 
    Int 
    No 
    1 
 
    to 
    Int 
    No 
    1 
 
    total 
    Int 
    No 
    1 
 
     
         
                
            
    
        
           Error Code 
           Status Code 
           Description 
         
     
    
                
            400 
            VALIDATION_ERROR 
            Validation error. 
         
                
            401 
            UNAUTHENTICATED 
            Unauthenticated. 
         
                
            403 
            FORBIDDEN 
            Access denied. 
         
                
            404 
            NOT_FOUND 
            Record not found. 
         
                
            409 
            DUPLICATED 
            Existing record found. 
         
                
            419 
            EXPIRED 
            Requesting record was expired. 
         
                
            422 
            PROCESS_FAILED 
            Sub-process failed. 
         
                
            500 
            SYSTEM_ERROR 
            Internal server error. 
         
                
            503 
            FEATURE_UNDER_MAINTENANCE 
            Feature is under maintenance. 
         
                
            504 
            GATEWAY_TIMEOUT 
            Gateway time-out. 
         
             
         
             
             API Gateway 
    Use a single endpoint to access every available service based on its service’s name and dynamical parameters. We have provided two common services “initiate transaction” and “query” for our merchants to interact with our customers over a web application (WebPay) to process the payment with dynamic amounts and currency.
List payment methods 
    Pull available payment methods under merchant account.
    POST 
    {baseUrl}/api/mch/v2/gateway requires authentication 
    
        
        
            
                                
                    
curl --location --request POST '{baseUrl}/api/mch/v2/gateway' \
--header 'Content-Type: application/json' \
--header 'Authorization: Bearer {ACCESS TOKEN}' \
    --data-raw '{
    "service": "webpay.acquire.getpaymentmethods",
    "sign_type": "MD5",
    "sign": "{SIGNATURE}"
}'
                    
                 
                
                    
$curl = curl_init();
curl_setopt_array($curl, array(
    CURLOPT_URL => '{baseUrl}/api/mch/v2/gateway',
    CURLOPT_RETURNTRANSFER => true,
    CURLOPT_ENCODING => '',
    CURLOPT_MAXREDIRS => 10,
    CURLOPT_TIMEOUT => 0,
    CURLOPT_FOLLOWLOCATION => true,
    CURLOPT_HTTP_VERSION => CURL_HTTP_VERSION_1_1,
    CURLOPT_CUSTOMREQUEST => 'POST',
    CURLOPT_POSTFIELDS =>'{
        "service": "webpay.acquire.getpaymentmethods",
        "sign_type": "MD5",
        "sign": "{SIGNATURE}"
    }',
    CURLOPT_HTTPHEADER => array(
         'Content-Type: application/json' ,
        'Authorization: Bearer {ACCESS TOKEN}' 
    )
));
$response = curl_exec($curl);
curl_close($curl);
echo $response;
                    
                 
                             
            
                                
                    
{
    "success": true,
    "data": [
    {
        "id": 12,
        "title": "ABA PAY",
        "img_url": "https:\/\/kess-web-cdn-dev.sgp1.digitaloceanspaces.com\/WEBPAY\/logos\/payment-methods\/January2021\/zNSxh2tYwT9KaNnoQb67.png",
        "bic": "ABAAKHPP",
        "storelink": {
            "ios": "itms-apps:\/\/apple.com\/app\/968860649",
            "android": "https:\/\/play.google.com\/store\/apps\/details?id=com.paygo24.ibank&hl=en&gl=US"
        }
    },
    {
        "id": 13,
        "title": "ACLEDA Pay",
        "img_url": "https:\/\/kess-web-cdn-dev.sgp1.digitaloceanspaces.com\/WEBPAY\/logos\/payment-methods\/January2021\/hByq9E5xKTA9n6En12V2.png",
        "bic": "ACLBKHPP",
        "storelink": {
            "ios": null,
            "android": "http:\/\/play.google.com\/store\/apps\/details?id=com.domain.acledabankqr&hl=en"
        }
    },
    {
        "id": 16,
        "title": "AliPay",
        "img_url": "https:\/\/kess-web-cdn-dev.sgp1.digitaloceanspaces.com\/WEBPAY\/logos\/payment-methods\/June2025\/SSrHii26d0cout0TroiQ.png",
        "bic": "ALIPAY",
        "storelink": {
            "ios": "itms-apps:\/\/apple.com\/app\/333206289",
            "android": "https:\/\/play.google.com\/store\/apps\/details?id=com.eg.android.AlipayGphone"
        }
    },
    {
        "id": 157,
        "title": "BAKONG",
        "img_url": "https:\/\/kess-web-cdn-dev.sgp1.digitaloceanspaces.com\/WEBPAY\/logos\/payment-methods\/May2025\/NmLqIAyh1VW0vrZ4WB7D.png",
        "bic": "BAKONG",
        "storelink": {
            "ios": null,
            "android": null
        }
    },
    {
        "id": 21,
        "title": "Bakong KHQR",
        "img_url": "https:\/\/kess-web-cdn-dev.sgp1.digitaloceanspaces.com\/WEBPAY\/logos\/payment-methods\/June2022\/AI6o4p5koHpwdKkmFtLU.png",
        "bic": "KHQR",
        "storelink": {
            "ios": null,
            "android": null
        }
    },
    {
        "id": 27,
        "title": "Canadia Bank Plc.",
        "img_url": "https:\/\/kess-web-cdn-dev.sgp1.digitaloceanspaces.com\/WEBPAY\/logos\/payment-methods\/September2023\/ZeSnimPKvM1RmphltTmZ.jpg",
        "bic": "CADIKHPP",
        "storelink": {
            "ios": null,
            "android": null
        }
    },
    {
        "id": 29,
        "title": "Chip Mong Bank",
        "img_url": "https:\/\/kess-web-cdn-dev.sgp1.digitaloceanspaces.com\/WEBPAY\/logos\/payment-methods\/May2024\/XBrHaUjpqYcCSR4Re1Ob.jpg",
        "bic": "CHNOKHPP",
        "storelink": {
            "ios": "https:\/\/apps.apple.com\/kh\/app\/chip-mong-bank\/id1453457373",
            "android": "market:\/\/details?id=com.chipmongbank.mobileappproduction&hl=en"
        }
    },
    {
        "id": 17,
        "title": "eMoney",
        "img_url": "https:\/\/kess-web-cdn-dev.sgp1.digitaloceanspaces.com\/WEBPAY\/logos\/payment-methods\/June2021\/oLIH0G2nZcd5liB5usUs.png",
        "bic": "EMONEY",
        "storelink": {
            "ios": null,
            "android": null
        }
    },
    {
        "id": 30,
        "title": "FTB  Bank",
        "img_url": "https:\/\/kess-web-cdn-dev.sgp1.digitaloceanspaces.com\/WEBPAY\/logos\/payment-methods\/September2024\/Utcp75YBeb2Q1c3QSdKQ.jpg",
        "bic": "FTCCKHPP",
        "storelink": {
            "ios": null,
            "android": null
        }
    },
    {
        "id": 28,
        "title": "HATTHA Bank",
        "img_url": "https:\/\/kess-web-cdn-dev.sgp1.digitaloceanspaces.com\/WEBPAY\/logos\/payment-methods\/February2025\/A0qsvnEa37hUs4w3IaOH.png",
        "bic": "HATHKHPP",
        "storelink": {
            "ios": "https:\/\/apps.apple.com\/us\/app\/hattha-mobile\/id1493188010",
            "android": "market:\/\/details?id=com.kh.hkl.mobilebanking"
        }
    },
    {
        "id": 26,
        "title": "iBank",
        "img_url": "https:\/\/kess-web-cdn-dev.sgp1.digitaloceanspaces.com\/WEBPAY\/logos\/payment-methods\/August2025\/AjiuLiUdaC1UjOdTEghx.png",
        "bic": "BIOBKHPP",
        "storelink": {
            "ios": null,
            "android": null
        }
    },
    {
        "id": 11,
        "title": "KESS PAY",
        "img_url": "https:\/\/kess-web-cdn-dev.sgp1.digitaloceanspaces.com\/WEBPAY\/logos\/payment-methods\/June2022\/sUGkSOt9bwpLUP80Rdst.png",
        "bic": "KESSKH",
        "storelink": {
            "ios": "itms-apps:\/\/apple.com\/app\/1518521952",
            "android": "https:\/\/play.google.com\/store\/apps\/details?id=io.kessinnovation.kesschat"
        }
    },
    {
        "id": 24,
        "title": "KHQR",
        "img_url": "https:\/\/kess-web-cdn-dev.sgp1.digitaloceanspaces.com\/WEBPAY\/logos\/payment-methods\/October2025\/maFIf3hsMtN91YUJLJYE.jpg",
        "bic": "KESSKHQR",
        "storelink": {
            "ios": null,
            "android": null
        }
    },
    {
        "id": 158,
        "title": "Oriental Bank",
        "img_url": "https:\/\/kess-web-cdn-dev.sgp1.digitaloceanspaces.com\/WEBPAY\/logos\/payment-methods\/June2025\/bcjgsApLnKtHYGmTN895.jpg",
        "bic": "ORENKHPP",
        "storelink": {
            "ios": null,
            "android": null
        }
    },
    {
        "id": 37,
        "title": "Phillip Bank Plc",
        "img_url": "https:\/\/kess-web-cdn-dev.sgp1.digitaloceanspaces.com\/WEBPAY\/logos\/payment-methods\/February2025\/5vcvXcDIQ7wwzmLBJkuw.jpg",
        "bic": "HDSBKHPP",
        "storelink": {
            "ios": null,
            "android": null
        }
    },
    {
        "id": 25,
        "title": "PPCBank",
        "img_url": "https:\/\/kess-web-cdn-dev.sgp1.digitaloceanspaces.com\/WEBPAY\/logos\/payment-methods\/August2023\/rIMxZ5jHbeoAveCFrfIp.jpg",
        "bic": "PPCBKHPP",
        "storelink": {
            "ios": "https:\/\/apps.apple.com\/kh\/app\/ppcbank-mobile-banking\/id1499620876",
            "android": "market:\/\/details?id=kh.com.ppcbank.mbanking2p"
        }
    },
    {
        "id": 14,
        "title": "Sathapana",
        "img_url": "https:\/\/kess-web-cdn-dev.sgp1.digitaloceanspaces.com\/WEBPAY\/logos\/payment-methods\/January2021\/upXnfv34dpBz9UMNeVGm.png",
        "bic": "SBPLKHPP",
        "storelink": {
            "ios": "https:\/\/apps.apple.com\/kh\/app\/sathapana-mobile\/id1358225801",
            "android": "https:\/\/play.google.com\/store\/apps\/details?id=kh.com.sathapana.consumer"
        }
    },
    {
        "id": 19,
        "title": "TrueMoney",
        "img_url": "https:\/\/kess-web-cdn-dev.sgp1.digitaloceanspaces.com\/WEBPAY\/logos\/payment-methods\/June2022\/MBBLsHM6EJeZ3ZejFvkO.png",
        "bic": "TRUEMONEY",
        "storelink": {
            "ios": "https:\/\/apps.apple.com\/kh\/app\/truemoney-cambodia\/id1162466939",
            "android": "https:\/\/play.google.com\/store\/apps\/details?id=th.co.truemoney.wallet&hl=en&gl=US"
        }
    },
    {
        "id": 32,
        "title": "UnionPay",
        "img_url": "https:\/\/kess-web-cdn-dev.sgp1.digitaloceanspaces.com\/WEBPAY\/logos\/payment-methods\/February2025\/tqrrQ2NJDfkRg7eFvuC9.png",
        "bic": "UNIONPAY",
        "storelink": {
            "ios": null,
            "android": null
        }
    },
    {
        "id": 20,
        "title": "Vattanac Bank",
        "img_url": "https:\/\/kess-web-cdn-dev.sgp1.digitaloceanspaces.com\/WEBPAY\/logos\/payment-methods\/August2023\/aHW2liozM453Zqr2xPCz.png",
        "bic": "VBLCKHPP",
        "storelink": {
            "ios": "itms-apps:\/\/apple.com\/app\/1494415503",
            "android": "https:\/\/play.google.com\/store\/apps\/details?id=com.vattanacbank.mobile"
        }
    },
    {
        "id": 9,
        "title": "Visa\/Master Card",
        "img_url": "https:\/\/kess-web-cdn-dev.sgp1.digitaloceanspaces.com\/WEBPAY\/logos\/payment-methods\/July2024\/RHgYIV6UYZGSRIKtqbUP.png",
        "bic": "VISA_MASTER",
        "storelink": {
            "ios": null,
            "android": null
        }
    },
    {
        "id": 15,
        "title": "WeChat Pay",
        "img_url": "https:\/\/kess-web-cdn-dev.sgp1.digitaloceanspaces.com\/WEBPAY\/logos\/payment-methods\/June2025\/NhMU4Dr0OuYLX14ypFan.png",
        "bic": "WECHAT",
        "storelink": {
            "ios": "itms-apps:\/\/apple.com\/app\/414478124",
            "android": "https:\/\/play.google.com\/store\/apps\/details?id=com.tencent.mm"
        }
    },
    {
        "id": 18,
        "title": "Wing Bank",
        "img_url": "https:\/\/kess-web-cdn-dev.sgp1.digitaloceanspaces.com\/WEBPAY\/logos\/payment-methods\/July2022\/Q44YlfkgxgXoCwJixuX5.png",
        "bic": "WING",
        "storelink": {
            "ios": null,
            "android": null
        }
    }
],
    "sign": "{SIGNATURE}",
    "sign_type": "MD5"
}      
              
                    
                 
                             
         
     
 
    
    
        
            
    
        
           Field 
           Type 
           Required 
           Description 
         
     
    
        
    service 
    String 
    Yes 
    "webpay.acquire.getpaymentmethods" 
 
    sign_type 
    String 
    Yes 
    MD5 or HMAC-SHA256 
 
    sign 
    String 
    Yes 
    {GENERATED SIGNATURE} 
 
     
         
        
            
    
        
           Field 
           Type 
           Nullable 
           Description 
         
     
    
        
    [Array] 
    Array 
    Yes 
    List of available payment methods. See payment_method  
 
     
         
                
            
    
        
           Error Code 
           Status Code 
           Description 
         
     
    
                
            400 
            VALIDATION_ERROR 
            Validation error. 
         
                
            401 
            UNAUTHENTICATED 
            Unauthenticated. 
         
                
            403 
            FORBIDDEN 
            Access denied. 
         
                
            404 
            NOT_FOUND 
            Record not found. 
         
                
            409 
            DUPLICATED 
            Existing record found. 
         
                
            419 
            EXPIRED 
            Requesting record was expired. 
         
                
            422 
            PROCESS_FAILED 
            Sub-process failed. 
         
                
            500 
            SYSTEM_ERROR 
            Internal server error. 
         
                
            503 
            FEATURE_UNDER_MAINTENANCE 
            Feature is under maintenance. 
         
                
            504 
            GATEWAY_TIMEOUT 
            Gateway time-out. 
         
             
         
             
 Generate Payment Link 
    Send or open payment link to procceed payment.
    POST 
    {baseUrl}/api/mch/v2/gateway requires authentication 
    Authorization header: Bearer  
    
        
        
            
                                
                    
curl --location --request POST '{baseUrl}/api/mch/v2/gateway' \
--header 'Content-Type: application/json' \
--header 'Authorization: Bearer {ACCESS TOKEN}' \
    --data-raw '{
    "service": "webpay.acquire.createorder",
    "sign_type": "MD5",
    "sign": "{SIGNATURE}",
    "seller_code": "{SELLER CODE}",
    "out_trade_no": "TEST-1234567891",
    "body": "iPhone 13 pro Case",
    "total_amount": 10,
    "currency": "USD",
    "notify_url": "https:\/\/sample.com\/notifyme",
    "login_type": "ANONYMOUS"
}'
                    
                 
                
                    
$curl = curl_init();
curl_setopt_array($curl, array(
    CURLOPT_URL => '{baseUrl}/api/mch/v2/gateway',
    CURLOPT_RETURNTRANSFER => true,
    CURLOPT_ENCODING => '',
    CURLOPT_MAXREDIRS => 10,
    CURLOPT_TIMEOUT => 0,
    CURLOPT_FOLLOWLOCATION => true,
    CURLOPT_HTTP_VERSION => CURL_HTTP_VERSION_1_1,
    CURLOPT_CUSTOMREQUEST => 'POST',
    CURLOPT_POSTFIELDS =>'{
        "service": "webpay.acquire.createorder",
        "sign_type": "MD5",
        "sign": "{SIGNATURE}",
        "seller_code": "{SELLER CODE}",
        "out_trade_no": "TEST-1234567891",
        "body": "iPhone 13 pro Case",
        "total_amount": 10,
        "currency": "USD",
        "notify_url": "https://sample.com/notifyme",
        "login_type": "ANONYMOUS"
    }',
    CURLOPT_HTTPHEADER => array(
         'Content-Type: application/json' ,
        'Authorization: Bearer {ACCESS TOKEN}' 
    )
));
$response = curl_exec($curl);
curl_close($curl);
echo $response;
                    
                 
                             
            
                                
                    
{
    "success": true,
    "data": {
        "token": "111612f019b6836bf1255554",
        "out_trade_no": "TEST-1234567891",
        "transaction_id": null,
        "body": "iPhone 13 pro Case",
        "total_amount": 10,
        "currency": "USD",
        "status": "WAITING",
        "paid_at": null,
        "settled_at": null,
        "settlement_date": null,
        "expired_at": "2022-07-18T10:44:53.000000Z",
        "created_at": "2022-07-18T07:44:54.000000Z",
        "detail": [],
        "seller": {
            "code": "{SELLER CODE}",
            "display_name": "ABCD"
        },
        "payment_detail": null,
        "queue_number": "0001",
        "payment_link": "{baseUrl}/pay/{token}"
    },
    "sign": "{SIGNATURE}",
    "sign_type": "MD5"
}      
              
                    
                 
                             
         
     
 
    
    
        
            
    
        
           Field 
           Type 
           Required 
           Description 
         
     
    
        
    service 
    String 
    Yes 
    "webpay.acquire.createOrder" 
 
    sign_type 
    String 
    Yes 
    MD5 or HMAC-SHA256 
 
    sign 
    String 
    Yes 
    {GENERATED SIGNATURE} 
 
    ... 
 
    Include common data of a transaction  
 
    ... 
 
    login_type 
    String 
    No 
    Use to define the type of user session. Ex: ANONYMOUS, GENERAL, or FACEBOOK 
 
    setting 
    Object 
    No 
    See setting  
 
    customer 
    String 
    No 
    {ENCRYPTED CUSTOMER DATA}. See customer  
 
    descriptor 
    String 
    No 
     xxx 
 
     
         
        
            
    
        
           Field 
           Type 
           Nullable 
           Description 
         
     
    
        
    payment_link 
    URL 
    No 
    {baseUrl}/pay/{token} 
 
    ... 
 
    Included common data of order_info  
 
    ... 
 
     
         
                
            
    
        
           Error Code 
           Status Code 
           Description 
         
     
    
                
            400 
            VALIDATION_ERROR 
            Validation error. 
         
                
            401 
            UNAUTHENTICATED 
            Unauthenticated. 
         
                
            403 
            FORBIDDEN 
            Access denied. 
         
                
            404 
            NOT_FOUND 
            Record not found. 
         
                
            409 
            DUPLICATED 
            Existing record found. 
         
                
            419 
            EXPIRED 
            Requesting record was expired. 
         
                
            422 
            PROCESS_FAILED 
            Sub-process failed. 
         
                
            500 
            SYSTEM_ERROR 
            Internal server error. 
         
                
            503 
            FEATURE_UNDER_MAINTENANCE 
            Feature is under maintenance. 
         
                
            504 
            GATEWAY_TIMEOUT 
            Gateway time-out. 
         
             
         
             
 Native Pay 
    Generate dynamic QR code or deeplink.
    POST 
    {baseUrl}/api/mch/v2/gateway requires authentication 
    
        
        
            
                                
                    
curl --location --request POST '{baseUrl}/api/mch/v2/gateway' \
--header 'Content-Type: application/json' \
--header 'Authorization: Bearer {ACCESS TOKEN}' \
    --data-raw '{
    "service": "webpay.acquire.nativePay",
    "sign_type": "MD5",
    "sign": "{SIGNATURE}",
    "seller_code": "{SELLER CODE}",
    "out_trade_no": "TEST-1234567891",
    "body": "iPhone 13 pro Case",
    "total_amount": 10,
    "currency": "USD",
    "notify_url": "https:\/\/sample.com\/notifyme",
    "service_code": "KESSKH"
}'
                    
                 
                
                    
$curl = curl_init();
curl_setopt_array($curl, array(
    CURLOPT_URL => '{baseUrl}/api/mch/v2/gateway',
    CURLOPT_RETURNTRANSFER => true,
    CURLOPT_ENCODING => '',
    CURLOPT_MAXREDIRS => 10,
    CURLOPT_TIMEOUT => 0,
    CURLOPT_FOLLOWLOCATION => true,
    CURLOPT_HTTP_VERSION => CURL_HTTP_VERSION_1_1,
    CURLOPT_CUSTOMREQUEST => 'POST',
    CURLOPT_POSTFIELDS =>'{
        "service": "webpay.acquire.nativePay",
        "sign_type": "MD5",
        "sign": "{SIGNATURE}",
        "seller_code": "{SELLER CODE}",
        "out_trade_no": "TEST-1234567891",
        "body": "iPhone 13 pro Case",
        "total_amount": 10,
        "currency": "USD",
        "notify_url": "https://sample.com/notifyme",
        "service_code": "KESSKH"
    }',
    CURLOPT_HTTPHEADER => array(
         'Content-Type: application/json' ,
        'Authorization: Bearer {ACCESS TOKEN}' 
    )
));
$response = curl_exec($curl);
curl_close($curl);
echo $response;
                    
                 
                             
            
                                
                    
{
    "success": true,
    "data": {
        "qrcode": "00020101021230100006KESSKH5204000053038405402105802KH5919KESS INNOVATION PLC6010Phnom Penh6236012444816b39953515cd6262b1870304test630448F7",
        "deeplink": null,
        "expires_in": 10799,
        "brand_logo": "https://devwebpayment.kesspay.io/storage/payment-methods/June2022/sUGkSOt9bwpLUP80Rdst.png",
        "app_name": "KESSCHAT",
        "service_code": "KESSKH",
        "order_info": {
            "token": "44816b39953515cd6262b187",
            "out_trade_no": "TEST-1234567892",
            "transaction_id": null,
            "body": "iPhone 13 pro Case",
            "total_amount": 10,
            "currency": "USD",
            "status": "WAITING",
            "paid_at": null,
            "settled_at": null,
            "settlement_date": null,
            "expired_at": "2022-07-19T09:18:55.000000Z",
            "created_at": "2022-07-19T06:18:56.000000Z",
            "detail": [],
            "seller": {
                "code": "{SELLER CODE}",
                "display_name": "Merchant Name"
            },
            "payment_detail": null,
            "error_logs": []
        }
    },
    "sign": "{SIGNATURE}",
    "sign_type": "MD5"
}      
              
                    
                 
                             
         
     
 
    
    
        
            
    
        
           Field 
           Type 
           Required 
           Description 
         
     
    
        
    service 
    String 
    Yes 
    "webpay.acquire.nativePay" 
 
    sign_type 
    String 
    Yes 
    MD5 or HMAC-SHA256 
 
    sign 
    String 
    Yes 
    {GENERATED SIGNATURE} 
 
    ... 
 
    Include common data of a transaction  
 
    ... 
 
    only_deeplink 
    Boolean 
    No 
    Generate deeplink only. Ex: 1 or 0 
 
    is_ios_device 
    Boolean 
    No 
    When only_deeplink  is true merchant have to pass this parameter to prove the mobile device\'s OS (IOS or Android). Ex: 1 or 0 
 
    service_code 
    String 
    Yes 
    Use one of following:  
 
    descriptor 
    String 
    No 
     xxx 
 
     
         
        
            
    
        
           Field 
           Type 
           Nullable 
           Description 
         
     
    
        
    qrcode 
    String 
    Yes 
    Null when qrcode_link is present or deeplink only mode. Ex: {QR code string} 
 
    qrcode_link 
    URL 
    Yes 
    Null when qrcode is present or deeplink only mode. Ex: {Link to open QR code} 
 
    deeplink 
    String 
    Yes 
    Always present when is it only_deeplink equal 1 (true) {Deeplink} 
 
    expires_in 
    Integer 
    No 
    In seconds. Ex: 10799 
 
    for_ios 
    Boolean 
    Yes 
    To identify the deeplink suit with mobile device OS (IOS or Android) 
 
    brand_logo 
    URL 
    Yes 
    Payment method logo 
 
    app_name 
    String 
    No 
    Mobile app name. Ex: KESSCHAT 
 
    service_code 
    String 
    No 
    Ex: KESSKH 
 
    order_info 
    Object 
    No 
    See order_info  
 
     
         
                
            
    
        
           Error Code 
           Status Code 
           Description 
         
     
    
                
            400 
            VALIDATION_ERROR 
            Validation error. 
         
                
            401 
            UNAUTHENTICATED 
            Unauthenticated. 
         
                
            403 
            FORBIDDEN 
            Access denied. 
         
                
            404 
            NOT_FOUND 
            Record not found. 
         
                
            409 
            DUPLICATED 
            Existing record found. 
         
                
            419 
            EXPIRED 
            Requesting record was expired. 
         
                
            422 
            PROCESS_FAILED 
            Sub-process failed. 
         
                
            500 
            SYSTEM_ERROR 
            Internal server error. 
         
                
            503 
            FEATURE_UNDER_MAINTENANCE 
            Feature is under maintenance. 
         
                
            504 
            GATEWAY_TIMEOUT 
            Gateway time-out. 
         
             
         
             
 Quick Pay 
    
curl --location --request POST 'https://devwebpayment.kesspay.io/api/mch/v2/gateway' \
--header 'Content-Type: application/json' \
--header 'Authorization: Bearer {ACCESS TOKEN}' \
--data-raw '{
    "service": "webpay.acquire.quickpay",
    "sign_type": "MD5",
    "sign": "{SIGNATURE}",
    "seller_code": "{SELLER CODE}",
    "out_trade_no": "TEST-1234567891",
    "body": "iPhone 13 pro Case",
    "total_amount": 10,
    "currency": "USD",
    "notify_url": "https://sample.com/notifyme",
    "service_code": "KESSKH"
}'
    
 
    
$curl = curl_init();
curl_setopt_array($curl, array(
    CURLOPT_URL => 'https://devwebpayment.kesspay.io/api/mch/v2/gateway',
    CURLOPT_RETURNTRANSFER => true,
    CURLOPT_ENCODING => '',
    CURLOPT_MAXREDIRS => 10,
    CURLOPT_TIMEOUT => 0,
    CURLOPT_FOLLOWLOCATION => true,
    CURLOPT_HTTP_VERSION => CURL_HTTP_VERSION_1_1,
    CURLOPT_CUSTOMREQUEST => 'POST',
    CURLOPT_POSTFIELDS =>'{
        "service": "webpay.acquire.quickpay",
        "sign_type": "MD5",
        "sign": "{SIGNATURE}",
        "seller_code": "{SELLER CODE}",
        "out_trade_no": "TEST-1234567891",
        "auth_code" : 123453,
        "body": "iPhone 13 pro Case",
        "total_amount": 10,
        "currency": "USD",
        "notify_url": "https://sample.com/notifyme",
        "service_code": "WECHAT"
    }',
    CURLOPT_HTTPHEADER => array(
        'Content-Type: application/json',
        'Authorization: Bearer {ACCESS TOKEN}'
    ),
));
$response = curl_exec($curl);
curl_close($curl);
echo $response;
    
 
    POST 
    {baseUrl}/api/mch/v2/gateway requires authentication 
    Authorization header: Bearer  
    
        
        
            
                                
                    
curl --location --request POST '{baseUrl}/api/mch/v2/gateway' \
--header 'Content-Type: application/json' \
--header 'Authorization: Bearer {ACCESS TOKEN}' \
    --data-raw '{
    "service": "webpay.acquire.quickpay",
    "sign_type": "MD5",
    "sign": "{SIGNATURE}",
    "seller_code": "{SELLER CODE}",
    "out_trade_no": "TEST-1234567891",
    "body": "iPhone 13 pro Case",
    "total_amount": 10,
    "currency": "USD",
    "notify_url": "https:\/\/sample.com\/notifyme",
    "login_type": "ANONYMOUS",
    "service_code": "WECHAT",
    "auth_code": 1234567
}'
                    
                 
                
                    
$curl = curl_init();
curl_setopt_array($curl, array(
    CURLOPT_URL => '{baseUrl}/api/mch/v2/gateway',
    CURLOPT_RETURNTRANSFER => true,
    CURLOPT_ENCODING => '',
    CURLOPT_MAXREDIRS => 10,
    CURLOPT_TIMEOUT => 0,
    CURLOPT_FOLLOWLOCATION => true,
    CURLOPT_HTTP_VERSION => CURL_HTTP_VERSION_1_1,
    CURLOPT_CUSTOMREQUEST => 'POST',
    CURLOPT_POSTFIELDS =>'{
        "service": "webpay.acquire.quickpay",
        "sign_type": "MD5",
        "sign": "{SIGNATURE}",
        "seller_code": "{SELLER CODE}",
        "out_trade_no": "TEST-1234567891",
        "body": "iPhone 13 pro Case",
        "total_amount": 10,
        "currency": "USD",
        "notify_url": "https://sample.com/notifyme",
        "login_type": "ANONYMOUS",
        "service_code" : "WECHAT",
        "auth_code": 1234567
    }',
    CURLOPT_HTTPHEADER => array(
         'Content-Type: application/json' ,
        'Authorization: Bearer {ACCESS TOKEN}' 
    )
));
$response = curl_exec($curl);
curl_close($curl);
echo $response;
                    
                 
                             
            
                                
                    
{
    "success": true,
    "data": {
        "token": "111612f019b6836bf1255554",
        "out_trade_no": "TEST-1234567891",
        "transaction_id": null,
        "body": "iPhone 13 pro Case",
        "total_amount": 10,
        "currency": "USD",
        "status": "WAITING",
        "paid_at": null,
        "settled_at": null,
        "settlement_date": null,
        "expired_at": "2022-07-18T10:44:53.000000Z",
        "created_at": "2022-07-18T07:44:54.000000Z",
        "detail": [],
        "seller": {
            "code": "{SELLER CODE}",
            "display_name": "Merchant Name"
        },
        "payment_detail": null,
        "queue_number": "0001",
        "card_info" : {
            "BIN": null,
            "scheme": null,
            "card_token": null,
            "swift_code": null,
            "card_hashed": null,
            "holder_name": null,
            "account_logo": null,
            "account_name": null,
            "account_number": null
        },
        "wechat_alipay_info" : {
            "openid": "2088632596656451",
            "service": "Alipay or Wechat",
            "currency": "USD",
            "total_amount": "0.01",
            "total_amount_cny": "0.07"
        },
        "refund_histories" : [
            {
                "amount": 1,
                "currency": "USD",
                "status": "PARTIAL_REFUNDED",
                "reason": "Vgph5a74fsoQr1fgrSinpe9bh",
                "transaction_id": "TR-123",
                "rejected_reason": null,
                "out_trade_no" : "TR-345",
                "merchant_reference" : "xxx"
            }    
        ]
    },
    "sign": "{SIGNATURE}",
    "sign_type": "MD5"
}      
              
                    
                 
                             
         
     
 
    
    
        
            
    
        
           Field 
           Type 
           Required 
           Description 
         
     
    
        
    service 
    String 
    Yes 
    "webpay.acquire.quickpay" 
 
    sign_type 
    String 
    Yes 
    MD5 or HMAC-SHA256 
 
    sign 
    String 
    Yes 
    {GENERATED SIGNATURE} 
 
    seller_code 
    String(32) 
    Yes 
    "CU12-34567890" provided from KESS 
 
    out_trade_no 
    String(32) 
    Yes 
    Alphanumeric or with dash ex: 1234567890, TR-1234567890, or TR1234567890 
 
    auth_code 
    Numeric 
    Yes 
    12345 
 
    body 
    String(255) 
    Yes 
    Describe your transaction 
 
    total_amount 
    Double 
    Yes 
    10.50 for 10.50USD 
 
    currency 
    Char(3) 
    Yes 
    USD or KHR 
 
    notify_url 
    String(255) 
    No 
    Notify to merchant server. Ex: https://sample.com/notifyme 
 
    service_code 
    String 
    Yes 
    Use one of following:  
 
     
         
        
            
    
        
           Field 
           Type 
           Nullable 
           Description 
         
     
    
        
    ... 
 
    Included common data of order_info  
 
    ... 
 
     
         
                
            
    
        
           Error Code 
           Status Code 
           Description 
         
     
    
                
            400 
            VALIDATION_ERROR 
            Validation error. 
         
                
            401 
            UNAUTHENTICATED 
            Unauthenticated. 
         
                
            403 
            FORBIDDEN 
            Access denied. 
         
                
            404 
            NOT_FOUND 
            Record not found. 
         
                
            409 
            DUPLICATED 
            Existing record found. 
         
                
            419 
            EXPIRED 
            Requesting record was expired. 
         
                
            422 
            PROCESS_FAILED 
            Sub-process failed. 
         
                
            500 
            SYSTEM_ERROR 
            Internal server error. 
         
                
            503 
            FEATURE_UNDER_MAINTENANCE 
            Feature is under maintenance. 
         
                
            504 
            GATEWAY_TIMEOUT 
            Gateway time-out. 
         
             
         
             
 Direct Pay 
    Initiate Credit/Debit card transaction directly from merchant server.
Sequence diagram 
    
API specification 
    POST 
    {baseUrl}/api/mch/v2/gateway requires authentication 
    
        
        
            
                                
                    
curl --location --request POST '{baseUrl}/api/mch/v2/gateway' \
--header 'Content-Type: application/json' \
--header 'Authorization: Bearer {ACCESS TOKEN}' \
    --data-raw '{
    "service": "webpay.acquire.directPay",
    "sign_type": "MD5",
    "sign": "{SIGNATURE}",
    "seller_code": "{SELLER CODE}",
    "out_trade_no": "TEST-1234567891",
    "body": "iPhone 13 pro Case",
    "total_amount": 10,
    "currency": "USD",
    "notify_url": "https:\/\/sample.com\/notifyme",
    "redirect_url": "https:\/\/sample.com\/redirectme",
    "card": "{ENCRYPTED CARD INFORMATION}",
    "ip_address": "127.0.0.1"
}'
                    
                 
                
                    
$curl = curl_init();
curl_setopt_array($curl, array(
    CURLOPT_URL => '{baseUrl}/api/mch/v2/gateway',
    CURLOPT_RETURNTRANSFER => true,
    CURLOPT_ENCODING => '',
    CURLOPT_MAXREDIRS => 10,
    CURLOPT_TIMEOUT => 0,
    CURLOPT_FOLLOWLOCATION => true,
    CURLOPT_HTTP_VERSION => CURL_HTTP_VERSION_1_1,
    CURLOPT_CUSTOMREQUEST => 'POST',
    CURLOPT_POSTFIELDS =>'{
        "service": "webpay.acquire.directPay",
        "sign_type": "MD5",
        "sign": "{SIGNATURE}",
        "seller_code": "{SELLER CODE}",
        "out_trade_no": "TEST-1234567891",
        "body": "iPhone 13 pro Case",
        "total_amount": 10,
        "currency": "USD",
        "notify_url": "https://sample.com/notifyme",
        "redirect_url": "https://sample.com/redirectme",
        "card": "{ENCRYPTED CARD INFORMATION}",
        "ip_address" : "127.0.0.1"
    }',
    CURLOPT_HTTPHEADER => array(
         'Content-Type: application/json' ,
        'Authorization: Bearer {ACCESS TOKEN}' 
    )
));
$response = curl_exec($curl);
curl_close($curl);
echo $response;
                    
                 
                             
            
                                
                    
{
    "success": true,
    "data": {
        "required_3ds": true,
        "pre_card_input": true,
        "html_confirm_payment": "<!DOCTYPE HTML PUBLIC \"-//W3C//DTD HTML 4.01 Transitional//EN\" \"http://www.w3.org/TR/html4/loose.dtd\"><html lang=\"en\" xml:lang=\"en\"><head><title>Process Secure Payment</title><meta http-equiv=\"content-type\" content=\"text/html;charset=UTF-8\"><meta name=\"description\" content=\"Process Secure Payment\"><meta name=\"robots\" content=\"noindex\"><style type=\"text/css\">body {font-family:\"Trebuchet MS\",sans-serif; background-color: #FFFFFF; }#msg {border:5px solid #666; background-color:#fff; margin:20px; padding:25px; max-width:40em; -webkit-border-radius: 10px; -khtml-border-radius: 10px; -moz-border-radius: 10px; border-radius: 10px;}#submitButton { text-align: center ; }#footnote {font-size:0.8em;}</style></head><body onload=\"return window.document.echoForm.submit()\"><form name=\"echoForm\" method=\"POST\" action=\"https://mtf.gateway.mastercard.com/acs/MastercardACS/a1ea9661-2440-4f41-82f2-8f5cf81bb808\" accept-charset=\"UTF-8\"><input type=\"hidden\" name=\"PaReq\" value=\"eAFVUdtugkAUfDfxHwjpa9kLomiOa6yXSEzRVG36SmArpLLogre/71mvLU/M7J7ZOTPQO+Ub6yB1mRWqazOH2pZUcZFkat21V8vxq2/3RL0Gy1RLOVzIeK+lgHdZltFaWlmCMxQ/5lOP03bTFjDvf8idgJumQEmHA7lDHNVxGqlKQBTv3oJQeKzJuQvkBiGXOhgKxl2KeksgVwwqyqWYjhaLIAxnn/1lMAuBXEiIi72q9Fkw1gRyB7DXG5FW1bZDyPF4dH7QcqZUcYgqXNWJixyIuQLk6Wi+N95KXPCUJWKQkBEPdPo9jGnpHc5fGfcn2zFpTxtdIOYGJFElBaec0xZrW4x2qN9xcZcLD1FujInVYmi9MOpQikteKdial/pXYAIE8pcBTFljDWfhN/DogUCetoWSqImJPv6BPH0PJibXuMIEvUbL9bCZpqkHCzIJXw6MSoZxcY9eZQwAYkbJrTzM5FIwMv+Kr9d+AQfRs6A=\"><input type=\"hidden\" name=\"TermUrl\" value=\"https://clientdev.kesspay.io/api/3DSecureId/3dsT710032233656121?secureKey=FBDSHJF345FBDNVFD@G5499\"><input type=\"hidden\" name=\"MD\" value=\"\"><noscript><div id=\"msg\"><div id=\"submitButton\"><input type=\"submit\" value=\"Click here to continue\" class=\"button\"></div></div></noscript></form></body></html>\n",
        "order_info": {
            "token": "746173280aeb862720557599",
            "out_trade_no": "1234567893",
            "transaction_id": null,
            "body": "iPhone 13 pro Case",
            "total_amount": 10,
            "currency": "USD",
            "meta": null,
            "status": "WAITING",
            "paid_at": null,
            "settled_at": null,
            "settlement_date": null,
            "expired_at": "2022-07-19T13:08:27.000000Z",
            "created_at": "2022-07-19T10:08:28.000000Z",
            "detail": [],
            "seller": {
                "code": "{SELLER CODE}",
                "display_name": "Merchant Name"
            },
            "payment_detail": null
        }
    },
    "sign": "{SIGNATURE}",
    "sign_type": "MD5"
}      
              
                    
                 
                             
         
     
 
    
    
        
            
    
        
           Field 
           Type 
           Required 
           Description 
         
     
    
        
    service 
    String 
    Yes 
    "webpay.acquire.directPay" 
 
    sign_type 
    String 
    Yes 
    MD5 or HMAC-SHA256 
 
    sign 
    String 
    Yes 
    {GENERATED SIGNATURE} 
 
    ... 
 
    Include common data of a transaction  
 
    ... 
 
    card 
    String 
    No 
     Required when service_code = VISA_MASTER card  
 
    setting 
    Object 
    No 
    See setting  
 
    customer 
    String 
    No 
    {ENCRYPTED CUSTOMER DATA}. See customer  
 
    ip_addess 
    String 
    No 
    Required when service_code = VISA_MASTER client ip 
 
    service_code 
    String 
    No 
    default VISA_MASTER  
 
    descriptor 
    String 
    No 
     xxx 
 
     
         
        
            
    
        
           Field 
           Type 
           Nullable 
           Description 
         
     
    
        
    required_3ds 
    Boolean 
    No 
    Required merchant to integrate 3DS when it is "true". 
 
    pre_card_input 
    Boolean 
    No 
    Card information must be inputted when it is "true", "false" meant user will input card information after the transaction initiated. 
 
    html_confirm_payment 
    String 
    Yes 
    Open this HTML in merchant platform when it is not empty. Use it to comfirm 3ds or open card input form when the pre_card_input was "false" 
 
    order_info 
    Object 
    No 
    See order_info  
 
     
         
                
            
    
        
           Error Code 
           Status Code 
           Description 
         
     
    
                
            400 
            VALIDATION_ERROR 
            Validation error. 
         
                
            401 
            UNAUTHENTICATED 
            Unauthenticated. 
         
                
            403 
            FORBIDDEN 
            Access denied. 
         
                
            404 
            NOT_FOUND 
            Record not found. 
         
                
            409 
            DUPLICATED 
            Existing record found. 
         
                
            419 
            EXPIRED 
            Requesting record was expired. 
         
                
            422 
            PROCESS_FAILED 
            Sub-process failed. 
         
                
            500 
            SYSTEM_ERROR 
            Internal server error. 
         
                
            503 
            FEATURE_UNDER_MAINTENANCE 
            Feature is under maintenance. 
         
                
            504 
            GATEWAY_TIMEOUT 
            Gateway time-out. 
         
             
         
             
 Close Order 
    Update transaction status to CLOSED.
    POST 
    {baseUrl}/api/mch/v2/gateway requires authentication 
    
        
        
            
                                
                    
curl --location --request POST '{baseUrl}/api/mch/v2/gateway' \
--header 'Content-Type: application/json' \
--header 'Authorization: Bearer {ACCESS TOKEN}' \
    --data-raw '{
    "service": "webpay.acquire.closeorder",
    "sign_type": "HMAC-SHA256",
    "sign": "4d9ec129143a8f1953b51b1e09f5e632d68f253d4c9458887f0494921922bfb5",
    "out_trade_no": "TEST-1234567891"
}'
                    
                 
                
                    
$curl = curl_init();
curl_setopt_array($curl, array(
    CURLOPT_URL => '{baseUrl}/api/mch/v2/gateway',
    CURLOPT_RETURNTRANSFER => true,
    CURLOPT_ENCODING => '',
    CURLOPT_MAXREDIRS => 10,
    CURLOPT_TIMEOUT => 0,
    CURLOPT_FOLLOWLOCATION => true,
    CURLOPT_HTTP_VERSION => CURL_HTTP_VERSION_1_1,
    CURLOPT_CUSTOMREQUEST => 'POST',
    CURLOPT_POSTFIELDS =>'{
        "service": "webpay.acquire.closeorder",
        "sign_type": "HMAC-SHA256",
        "sign": "4d9ec129143a8f1953b51b1e09f5e632d68f253d4c9458887f0494921922bfb5",
        "out_trade_no": "TEST-1234567891"
    }',
    CURLOPT_HTTPHEADER => array(
         'Content-Type: application/json' ,
        'Authorization: Bearer {ACCESS TOKEN}' 
    )
));
$response = curl_exec($curl);
curl_close($curl);
echo $response;
                    
                 
                             
            
                                
                    
{
    "success": true,
    "data": {
        "token": "111612f019b6836bf1255554",
        "out_trade_no": "TEST-1234567891",
        "transaction_id": null,
        "body": "Repay",
        "total_amount": 10,
        "currency": "USD",
        "status": "CLOSED",
        "paid_at": null,
        "settled_at": null,
        "settlement_date": null,
        "expired_at": "2022-07-18T10:44:53.000000Z",
        "created_at": "2022-07-18T07:44:54.000000Z",
        "detail": [],
        "seller": {
            "code": "{SELLER CODE}",
            "display_name": "Merchant Name"
        },
        "payment_detail": null,
        "error_logs": []
    },
    "sign": "{SIGNATURE}",
    "sign_type": "MD5"
}      
              
                    
                 
                             
         
     
 
    
    
        
            
    
        
           Field 
           Type 
           Required 
           Description 
         
     
    
        
    service 
    String 
    Yes 
    "webpay.acquire.closeorder" 
 
    sign_type 
    String 
    Yes 
    MD5 or HMAC-SHA256 
 
    sign 
    String 
    Yes 
    {GENERATED SIGNATURE} 
 
    out_trade_no 
    String(32) 
    Yes 
    Alphanumeric or with dash ex: 1234567890, TR-1234567890, or TR1234567890 
 
     
         
        
            
    
        
           Field 
           Type 
           Nullable 
           Description 
         
     
    
        
    ... 
 
    Included common data of order_info  
 
    ... 
 
     
         
                
            
    
        
           Error Code 
           Status Code 
           Description 
         
     
    
                
            400 
            VALIDATION_ERROR 
            Validation error. 
         
                
            401 
            UNAUTHENTICATED 
            Unauthenticated. 
         
                
            403 
            FORBIDDEN 
            Access denied. 
         
                
            404 
            NOT_FOUND 
            Record not found. 
         
                
            409 
            DUPLICATED 
            Existing record found. 
         
                
            419 
            EXPIRED 
            Requesting record was expired. 
         
                
            422 
            PROCESS_FAILED 
            Sub-process failed. 
         
                
            500 
            SYSTEM_ERROR 
            Internal server error. 
         
                
            503 
            FEATURE_UNDER_MAINTENANCE 
            Feature is under maintenance. 
         
                
            504 
            GATEWAY_TIMEOUT 
            Gateway time-out. 
         
             
         
             
 Query Order 
    Transaction inquiry.
    POST 
    {baseUrl}/api/mch/v2/gateway requires authentication 
    Authorization header: Bearer  
    
        
        
            
                                
                    
curl --location --request POST '{baseUrl}/api/mch/v2/gateway' \
--header 'Content-Type: application/json' \
--header 'Authorization: Bearer {ACCESS TOKEN}' \
    --data-raw '{
    "service": "webpay.acquire.queryOrder",
    "sign_type": "MD5",
    "sign": "{SIGNATURE}",
    "out_trade_no": "TEST-1234567891"
}'
                    
                 
                
                    
$curl = curl_init();
curl_setopt_array($curl, array(
    CURLOPT_URL => '{baseUrl}/api/mch/v2/gateway',
    CURLOPT_RETURNTRANSFER => true,
    CURLOPT_ENCODING => '',
    CURLOPT_MAXREDIRS => 10,
    CURLOPT_TIMEOUT => 0,
    CURLOPT_FOLLOWLOCATION => true,
    CURLOPT_HTTP_VERSION => CURL_HTTP_VERSION_1_1,
    CURLOPT_CUSTOMREQUEST => 'POST',
    CURLOPT_POSTFIELDS =>'{
        "service": "webpay.acquire.queryOrder",
        "sign_type": "MD5",
        "sign": "{SIGNATURE}",
        "out_trade_no": "TEST-1234567891"
    }',
    CURLOPT_HTTPHEADER => array(
         'Content-Type: application/json' ,
        'Authorization: Bearer {ACCESS TOKEN}' 
    )
));
$response = curl_exec($curl);
curl_close($curl);
echo $response;
                    
                 
                             
            
                                
                    
{
    "success": true,
    "data": {
        "token": "111612f019b6836bf1255554",
        "out_trade_no": "TEST-1234567891",
        "transaction_id": null,
        "body": "iPhone 13 pro Case",
        "total_amount": 10,
        "currency": "USD",
        "status": "WAITING",
        "paid_at": null,
        "settled_at": null,
        "settlement_date": null,
        "expired_at": "2022-07-18T10:44:53.000000Z",
        "created_at": "2022-07-18T07:44:54.000000Z",
        "detail": [],
        "error_logs" : [],
        "seller": {
            "code": "{SELLER CODE}",
            "display_name": "Merchant Name"
        },
        "payment_detail": null,
        "queue_number": "0001",
        "card_info" : {
            "BIN": null,
            "scheme": null,
            "card_token": null,
            "swift_code": null,
            "card_hashed": null,
            "holder_name": null,
            "account_logo": null,
            "account_name": null,
            "account_number": null
        },
        "wechat_alipay_info" : {
            "openid": "2088632596656451",
            "service": "Alipay or Wechat",
            "currency": "USD",
            "total_amount": "0.01",
            "total_amount_cny": "0.07"
        },
        "refund_histories" : [
            {
                "amount": 1,
                "currency": "USD",
                "status": "PARTIAL_REFUNDED",
                "reason": "Vgph5a74fsoQr1fgrSinpe9bh",
                "transaction_id": "TR-123",
                "rejected_reason": null,
                "out_trade_no" : "TR-345",
                "merchant_reference" : "xxx"
            }    
        ]
    },
    "sign": "{SIGNATURE}",
    "sign_type": "MD5"
}      
              
                    
                 
                             
         
     
 
    
    
        
            
    
        
           Field 
           Type 
           Required 
           Description 
         
     
    
        
    service 
    String 
    Yes 
    "webpay.acquire.queryOrder" 
 
    sign_type 
    String 
    Yes 
    MD5 or HMAC-SHA256 
 
    sign 
    String 
    Yes 
    {GENERATED SIGNATURE} 
 
    out_trade_no 
    String(32) 
    Yes 
    Alphanumeric or with dash ex: 1234567890, TR-1234567890, or TR1234567890 
 
     
         
        
            
    
        
           Field 
           Type 
           Nullable 
           Description 
         
     
    
        
    ... 
 
    Included common data of order_info  
 
    ... 
 
     
         
                
            
    
        
           Error Code 
           Status Code 
           Description 
         
     
    
                
            400 
            VALIDATION_ERROR 
            Validation error. 
         
                
            401 
            UNAUTHENTICATED 
            Unauthenticated. 
         
                
            403 
            FORBIDDEN 
            Access denied. 
         
                
            404 
            NOT_FOUND 
            Record not found. 
         
                
            409 
            DUPLICATED 
            Existing record found. 
         
                
            419 
            EXPIRED 
            Requesting record was expired. 
         
                
            422 
            PROCESS_FAILED 
            Sub-process failed. 
         
                
            500 
            SYSTEM_ERROR 
            Internal server error. 
         
                
            503 
            FEATURE_UNDER_MAINTENANCE 
            Feature is under maintenance. 
         
                
            504 
            GATEWAY_TIMEOUT 
            Gateway time-out. 
         
             
         
             
 Query Refund 
    Transaction inquiry.
    POST 
    {baseUrl}/api/mch/v2/gateway requires authentication 
    Authorization header: Bearer  
    
        
        
            
                                
                    
curl --location --request POST '{baseUrl}/api/mch/v2/gateway' \
--header 'Content-Type: application/json' \
--header 'Authorization: Bearer {ACCESS TOKEN}' \
    --data-raw 'null'
                    
                 
                
                    
$curl = curl_init();
curl_setopt_array($curl, array(
    CURLOPT_URL => '{baseUrl}/api/mch/v2/gateway',
    CURLOPT_RETURNTRANSFER => true,
    CURLOPT_ENCODING => '',
    CURLOPT_MAXREDIRS => 10,
    CURLOPT_TIMEOUT => 0,
    CURLOPT_FOLLOWLOCATION => true,
    CURLOPT_HTTP_VERSION => CURL_HTTP_VERSION_1_1,
    CURLOPT_CUSTOMREQUEST => 'POST',
    CURLOPT_POSTFIELDS =>{
        "service": "webpay.acquire.queryRefund",
        "sign_type": "MD5",
        "sign": "{SIGNATURE}",
        "out_trade_no": "TEST-1234567891",
    },
    CURLOPT_HTTPHEADER => array(
         'Content-Type: application/json' ,
        'Authorization: Bearer {ACCESS TOKEN}' 
    )
));
$response = curl_exec($curl);
curl_close($curl);
echo $response;
                    
                 
                             
            
                                
                    
{
    "success": true,
    "data": {
        "amount": 1,
        "currency": "USD",
        "status": "PARTIAL_REFUNDED",
        "reason": "Vgph5a74fsoQr1fgrSinpe9bh",
        "transaction_id": "TEST-1234567891",
        "rejected_reason": null,
        "out_trade_no" : "TR-345",
        "merchant_reference" : "xxx"
    },
    "sign": "{SIGNATURE}",
    "sign_type": "MD5"
}      
              
                    
                 
                             
         
     
 
    
    
        
            
    
        
           Field 
           Type 
           Required 
           Description 
         
     
    
        
    service 
    String 
    Yes 
    "webpay.acquire.queryRefund" 
 
    sign_type 
    String 
    Yes 
    MD5 or HMAC-SHA256 
 
    sign 
    String 
    Yes 
    {GENERATED SIGNATURE} 
 
    transaction_id 
    String(32) 
    No 
    Required field when merchant_reference empty, TR-1234567890, or TR1234567890 
 
    merchant_reference 
    String(32) 
    No 
    Required field when transaction_id empty, TR-1234567890, or TR1234567890 
 
     
         
        
            
    
        
           Field 
           Type 
           Nullable 
           Description 
         
     
    
        
    ... 
 
    Included common data of refund_histories  
 
    ... 
 
     
         
                
            
    
        
           Error Code 
           Status Code 
           Description 
         
     
    
                
            400 
            VALIDATION_ERROR 
            Validation error. 
         
                
            401 
            UNAUTHENTICATED 
            Unauthenticated. 
         
                
            403 
            FORBIDDEN 
            Access denied. 
         
                
            404 
            NOT_FOUND 
            Record not found. 
         
                
            409 
            DUPLICATED 
            Existing record found. 
         
                
            419 
            EXPIRED 
            Requesting record was expired. 
         
                
            422 
            PROCESS_FAILED 
            Sub-process failed. 
         
                
            500 
            SYSTEM_ERROR 
            Internal server error. 
         
                
            503 
            FEATURE_UNDER_MAINTENANCE 
            Feature is under maintenance. 
         
                
            504 
            GATEWAY_TIMEOUT 
            Gateway time-out. 
         
             
         
             
 Query Order By Date Range 
    Transaction inquiry.
    POST 
    {baseUrl}/api/mch/v2/gateway requires authentication 
    Authorization header: Bearer  
    
        
        
            
                                
                    
curl --location --request POST '{baseUrl}/api/mch/v2/gateway' \
--header 'Content-Type: application/json' \
--header 'Authorization: Bearer {ACCESS TOKEN}' \
    --data-raw '{
    "service": "webpay.acquire.queryorderbydaterange",
    "sign_type": "MD5",
    "sign": "{SIGNATURE}",
    "start_date": "2022-01-15",
    "end_date": "2022-01-16",
    "per_page": 50,
    "page": 1
}'
                    
                 
                
                    
$curl = curl_init();
curl_setopt_array($curl, array(
    CURLOPT_URL => '{baseUrl}/api/mch/v2/gateway',
    CURLOPT_RETURNTRANSFER => true,
    CURLOPT_ENCODING => '',
    CURLOPT_MAXREDIRS => 10,
    CURLOPT_TIMEOUT => 0,
    CURLOPT_FOLLOWLOCATION => true,
    CURLOPT_HTTP_VERSION => CURL_HTTP_VERSION_1_1,
    CURLOPT_CUSTOMREQUEST => 'POST',
    CURLOPT_POSTFIELDS =>'{
        "service": "webpay.acquire.queryorderbydaterange",
        "sign_type": "MD5",
        "sign": "{SIGNATURE}",
        "start_date": "2022-01-15",
        "end_date": "2022-01-16",
        "per_page" : 50,
        "page" : 1
    }',
    CURLOPT_HTTPHEADER => array(
         'Content-Type: application/json' ,
        'Authorization: Bearer {ACCESS TOKEN}' 
    )
));
$response = curl_exec($curl);
curl_close($curl);
echo $response;
                    
                 
                             
            
                                
                    
{
    "success": true,
    "data": {
        "items": [
            {
                "token": "111612f019b6836bf1255554",
                "out_trade_no": "TEST-1234567891",
                "transaction_id": null,
                "body": "iPhone 13 pro Case",
                "total_amount": 10,
                "currency": "USD",
                "status": "WAITING",
                "paid_at": null,
                "settled_at": null,
                "settlement_date": null,
                "expired_at": "2022-07-18T10:44:53.000000Z",
                "created_at": "2022-07-18T07:44:54.000000Z",
                "detail": [],
                "seller": {
                    "code": "{SELLER CODE}",
                    "display_name": "Merchant Name"
                },
                "payment_detail": null,
                "queue_number": "0001"
            }
        ],
        "current_page": 1,
        "last_page": 1,
        "total": 1,
        "per_page": 50
    },
    "sign": "{SIGNATURE}",
    "sign_type": "MD5"
}      
              
                    
                 
                             
         
     
 
    
    
        
            
    
        
           Field 
           Type 
           Required 
           Description 
         
     
    
        
    service 
    String 
    Yes 
    "webpay.acquire.queryorderbydaterange" 
 
    sign_type 
    String 
    Yes 
    MD5 or HMAC-SHA256 
 
    sign 
    String 
    Yes 
    {GENERATED SIGNATURE} 
 
    start_date 
    date 
    Yes 
    2022-01-15 
 
    end_date 
    date 
    Yes 
    End date must be after or equal start date 2022-01-15 
 
    per_page 
    Integer 
    Yes 
    Must be between 1 and 1000 
 
    page 
    Integer 
    Yes 
    Must be start from number one 
 
     
         
        
            
    
        
           Field 
           Type 
           Nullable 
           Description 
         
     
    
        
    ... 
 
    Included common data of order_info  
 
    ... 
 
     
         
                
            
    
        
           Error Code 
           Status Code 
           Description 
         
     
    
                
            400 
            VALIDATION_ERROR 
            Validation error. 
         
                
            401 
            UNAUTHENTICATED 
            Unauthenticated. 
         
                
            403 
            FORBIDDEN 
            Access denied. 
         
                
            404 
            NOT_FOUND 
            Record not found. 
         
                
            409 
            DUPLICATED 
            Existing record found. 
         
                
            419 
            EXPIRED 
            Requesting record was expired. 
         
                
            422 
            PROCESS_FAILED 
            Sub-process failed. 
         
                
            500 
            SYSTEM_ERROR 
            Internal server error. 
         
                
            503 
            FEATURE_UNDER_MAINTENANCE 
            Feature is under maintenance. 
         
                
            504 
            GATEWAY_TIMEOUT 
            Gateway time-out. 
         
             
         
             
 Refund 
    Available for VISA_MASTER ,Wing Bank, ACLEDA Bank, WeChat and Alipay only. 
    POST 
    {baseUrl}/api/mch/v2/gateway requires authentication 
    
        
        
            
                                
                    
curl --location --request POST '{baseUrl}/api/mch/v2/gateway' \
--header 'Content-Type: application/json' \
--header 'Authorization: Bearer {ACCESS TOKEN}' \
    --data-raw '{
    "service": "webpay.acquire.v2Refund",
    "sign_type": "MD5",
    "sign": "{SIGNATURE}",
    "out_trade_no": "TEST-1234567891",
    "reason": "test"
}'
                    
                 
                
                    
$curl = curl_init();
curl_setopt_array($curl, array(
    CURLOPT_URL => '{baseUrl}/api/mch/v2/gateway',
    CURLOPT_RETURNTRANSFER => true,
    CURLOPT_ENCODING => '',
    CURLOPT_MAXREDIRS => 10,
    CURLOPT_TIMEOUT => 0,
    CURLOPT_FOLLOWLOCATION => true,
    CURLOPT_HTTP_VERSION => CURL_HTTP_VERSION_1_1,
    CURLOPT_CUSTOMREQUEST => 'POST',
    CURLOPT_POSTFIELDS =>'{
        "service": "webpay.acquire.v2Refund",
        "sign_type": "MD5",
        "sign": "{SIGNATURE}",
        "out_trade_no": "TEST-1234567891",
        "reason" : "test"
    }',
    CURLOPT_HTTPHEADER => array(
         'Content-Type: application/json' ,
        'Authorization: Bearer {ACCESS TOKEN}' 
    )
));
$response = curl_exec($curl);
curl_close($curl);
echo $response;
                    
                 
                             
            
                                
                    
{
    "success": true,
    "data": {
        "amount": 1,
        "currency": "USD",
        "status": "PARTIAL_REFUNDED",
        "reason": "Vgph5a74fsoQr1fgrSinpe9bh",
        "transaction_id": "TR-1234",
        "rejected_reason": null,
        "out_trade_no" : "TR-345",
        "merchant_reference" : "xxx"
    },
    "sign": "{SIGNATURE}",
    "sign_type": "MD5"
}      
              
                    
                 
                             
         
     
 
    
    
        
            
    
        
           Field 
           Type 
           Required 
           Description 
         
     
    
        
    service 
    String 
    Yes 
    "webpay.acquire.v2Refund" 
 
    sign_type 
    String 
    Yes 
    MD5 or HMAC-SHA256 
 
    sign 
    String 
    Yes 
    {GENERATED SIGNATURE} 
 
    out_trade_no 
    String 
    Yes 
    TEST-1234567891 
 
    partial_refund_amount 
    numeric 
    No 
    10 
 
    partial_refund_amount_ccy 
    String 
    No 
    USD 
 
    reason 
    String 
    Yes 
    TEST 
 
    callback_url 
    String 
    No 
    https://sample.com/notifyme 
 
    merchant_reference 
    String 
    No 
    TEST 
 
     
         
        
            
    
        
           Field 
           Type 
           Nullable 
           Description 
         
     
    
        
    ... 
 
    Included common data of refund_histories  
 
    ... 
 
     
         
                
            
    
        
           Error Code 
           Status Code 
           Description 
         
     
    
                
            400 
            VALIDATION_ERROR 
            Validation error. 
         
                
            401 
            UNAUTHENTICATED 
            Unauthenticated. 
         
                
            403 
            FORBIDDEN 
            Access denied. 
         
                
            404 
            NOT_FOUND 
            Record not found. 
         
                
            409 
            DUPLICATED 
            Existing record found. 
         
                
            419 
            EXPIRED 
            Requesting record was expired. 
         
                
            422 
            PROCESS_FAILED 
            Sub-process failed. 
         
                
            500 
            SYSTEM_ERROR 
            Internal server error. 
         
                
            503 
            FEATURE_UNDER_MAINTENANCE 
            Feature is under maintenance. 
         
                
            504 
            GATEWAY_TIMEOUT 
            Gateway time-out. 
         
             
         
             
 Tokenize 
    Tokenize Card
    
curl --location --request POST 'https://devwebpayment.kesspay.io/api/mch/v2/gateway' \
--header 'Content-Type: application/json' \
--header 'Authorization: Bearer {ACCESS TOKEN}' \
--data-raw '{
    "service": "webpay.acquire.saveCard",
    "sign_type": "MD5",
    "sign": "{SIGNATURE}",
    "seller_code": "{SELLER CODE}",
    "notify_url": "https://sample.com/notifyme"
}'
    
 
    
$curl = curl_init();
curl_setopt_array($curl, array(
    CURLOPT_URL => 'https://devwebpayment.kesspay.io/api/mch/v2/gateway',
    CURLOPT_RETURNTRANSFER => true,
    CURLOPT_ENCODING => '',
    CURLOPT_MAXREDIRS => 10,
    CURLOPT_TIMEOUT => 0,
    CURLOPT_FOLLOWLOCATION => true,
    CURLOPT_HTTP_VERSION => CURL_HTTP_VERSION_1_1,
    CURLOPT_CUSTOMREQUEST => 'POST',
    CURLOPT_POSTFIELDS =>'{
        "service": "webpay.acquire.saveCard",
        "sign_type": "MD5",
        "sign": "{SIGNATURE}",
        "seller_code": "{SELLER CODE}",
        "notify_url": "https://sample.com/notifyme"
    }',
    CURLOPT_HTTPHEADER => array(
        'Content-Type: application/json',
        'Authorization: Bearer {ACCESS TOKEN}'
    ),
));
$response = curl_exec($curl);
curl_close($curl);
echo $response;
    
 
    POST 
    {baseUrl}/api/mch/v2/gateway requires authentication 
    Authorization header: Bearer  
    
        
        
            
                                
                    
curl --location --request POST '{baseUrl}/api/mch/v2/gateway' \
--header 'Content-Type: application/json' \
--header 'Authorization: Bearer {ACCESS TOKEN}' \
    --data-raw '{
    "service": "webpay.acquire.saveCard",
    "sign_type": "MD5",
    "sign": "{SIGNATURE}",
    "seller_code": "{SELLER CODE}",
    "notify_url": "https:\/\/sample.com\/notifyme"
}'
                    
                 
                
                    
$curl = curl_init();
curl_setopt_array($curl, array(
    CURLOPT_URL => '{baseUrl}/api/mch/v2/gateway',
    CURLOPT_RETURNTRANSFER => true,
    CURLOPT_ENCODING => '',
    CURLOPT_MAXREDIRS => 10,
    CURLOPT_TIMEOUT => 0,
    CURLOPT_FOLLOWLOCATION => true,
    CURLOPT_HTTP_VERSION => CURL_HTTP_VERSION_1_1,
    CURLOPT_CUSTOMREQUEST => 'POST',
    CURLOPT_POSTFIELDS =>'{
        "service": "webpay.acquire.saveCard",
        "sign_type": "MD5",
        "sign": "{SIGNATURE}",
        "seller_code": "{SELLER CODE}",
        "notify_url": "https://sample.com/notifyme"
    }',
    CURLOPT_HTTPHEADER => array(
         'Content-Type: application/json' ,
        'Authorization: Bearer {ACCESS TOKEN}' 
    )
));
$response = curl_exec($curl);
curl_close($curl);
echo $response;
                    
                 
                             
            
                                
                    
{
    "success": true,
    "data":  {
        "link": "https://devwebpayment.kesspay.io/spa/inti-card?token=9109e714384c001482515129"
    },
    "sign": "{SIGNATURE}",
    "sign_type": "MD5"
}      
              
                    
                 
                             
         
     
 
    
    
        
            
    
        
           Field 
           Type 
           Required 
           Description 
         
     
    
        
    service 
    String 
    Yes 
    "webpay.acquire.saveCard" 
 
    sign_type 
    String 
    Yes 
    MD5 or HMAC-SHA256 
 
    sign 
    String 
    Yes 
    {GENERATED SIGNATURE} 
 
    seller_code 
    String(32) 
    Yes 
    "CU12-34567890" provided from KESS 
 
    notify_url 
    String(255) 
    Yes 
    Notify to merchant server. Ex: https://sample.com/notifyme 
 
    redirect_url 
    String(255) 
    No 
    Redirect to merchant server. Ex: https://sample.com/redirectme 
 
     
         
        
            
    
        
           Field 
           Type 
           Nullable 
           Description 
         
     
    
        
    link 
    URL 
    No 
    {baseUrl}/spa/inti-card?token={token} 
 
     
         
                
            
    
        
           Error Code 
           Status Code 
           Description 
         
     
    
                
            400 
            VALIDATION_ERROR 
            Validation error. 
         
                
            401 
            UNAUTHENTICATED 
            Unauthenticated. 
         
                
            403 
            FORBIDDEN 
            Access denied. 
         
                
            404 
            NOT_FOUND 
            Record not found. 
         
                
            409 
            DUPLICATED 
            Existing record found. 
         
                
            419 
            EXPIRED 
            Requesting record was expired. 
         
                
            422 
            PROCESS_FAILED 
            Sub-process failed. 
         
                
            500 
            SYSTEM_ERROR 
            Internal server error. 
         
                
            503 
            FEATURE_UNDER_MAINTENANCE 
            Feature is under maintenance. 
         
                
            504 
            GATEWAY_TIMEOUT 
            Gateway time-out. 
         
             
         
             
 Subscription 
    POST 
    {baseUrl}/api/mch/v2/gateway requires authentication 
    
        
        
            
                                
                    
curl --location --request POST '{baseUrl}/api/mch/v2/gateway' \
--header 'Content-Type: application/json' \
--header 'Authorization: Bearer {ACCESS TOKEN}' \
    --data-raw '{
    "service": "webpay.acquire.subscription",
    "sign_type": "MD5",
    "sign": "{SIGNATURE}",
    "pre_order_token": "TEST-1234567891",
    "seller_code": "test",
    "holder_name": "test",
    "card": "{ENCRYPTED CARD INFORMATION}",
    "interval": "monthly"
}'
                    
                 
                
                    
$curl = curl_init();
curl_setopt_array($curl, array(
    CURLOPT_URL => '{baseUrl}/api/mch/v2/gateway',
    CURLOPT_RETURNTRANSFER => true,
    CURLOPT_ENCODING => '',
    CURLOPT_MAXREDIRS => 10,
    CURLOPT_TIMEOUT => 0,
    CURLOPT_FOLLOWLOCATION => true,
    CURLOPT_HTTP_VERSION => CURL_HTTP_VERSION_1_1,
    CURLOPT_CUSTOMREQUEST => 'POST',
    CURLOPT_POSTFIELDS =>'{
        "service": "webpay.acquire.subscription",
        "sign_type": "MD5",
        "sign": "{SIGNATURE}",
        "pre_order_token": "TEST-1234567891",
        "seller_code" : "test",
        "holder_name" : "test",
        "card" : "{ENCRYPTED CARD INFORMATION}",
        "interval" : "monthly"
    }',
    CURLOPT_HTTPHEADER => array(
         'Content-Type: application/json' ,
        'Authorization: Bearer {ACCESS TOKEN}' 
    )
));
$response = curl_exec($curl);
curl_close($curl);
echo $response;
                    
                 
                             
            
                                
                    
{
    "success": true,
    "data": {
        "code": "SUB2502-101238649986744586",
        "status": "created",
        "html_confirm_payment": "<div id=\"redirectTo3ds1AcsSimple\"></div>"
    },
    "sign": "{SIGNATURE}",
    "sign_type": "MD5"
}      
              
                    
                 
                             
         
     
 
    
    
        
            
    
        
           Field 
           Type 
           Required 
           Description 
         
     
    
        
    service 
    String 
    Yes 
    "webpay.acquire.subscription" 
 
    sign_type 
    String 
    Yes 
    MD5 or HMAC-SHA256 
 
    sign 
    String 
    Yes 
    {GENERATED SIGNATURE} 
 
    pre_order_token 
    String 
    Yes 
    TEST-1234567891 
 
    seller_code 
    String 
    Yes 
    TEST-1234567891 
 
    holder_name 
    String 
    Yes 
    xxx 
 
    card 
    String 
    Yes 
    {ENCRYPTED CARD INFORMATION}. See card  
 
    interval 
    String 
    Yes 
    monthly 
 
     
         
        
            
    
        
           Field 
           Type 
           Nullable 
           Description 
         
     
    
        
    code 
    String 
    Yes 
    TEST-1234567891 
 
    status 
    String 
    Yes 
    created 
 
    html_confirm_payment 
    String 
    Yes 
    xxx 
 
     
         
                
            
    
        
           Error Code 
           Status Code 
           Description 
         
     
    
                
            400 
            VALIDATION_ERROR 
            Validation error. 
         
                
            401 
            UNAUTHENTICATED 
            Unauthenticated. 
         
                
            403 
            FORBIDDEN 
            Access denied. 
         
                
            404 
            NOT_FOUND 
            Record not found. 
         
                
            409 
            DUPLICATED 
            Existing record found. 
         
                
            419 
            EXPIRED 
            Requesting record was expired. 
         
                
            422 
            PROCESS_FAILED 
            Sub-process failed. 
         
                
            500 
            SYSTEM_ERROR 
            Internal server error. 
         
                
            503 
            FEATURE_UNDER_MAINTENANCE 
            Feature is under maintenance. 
         
                
            504 
            GATEWAY_TIMEOUT 
            Gateway time-out. 
         
             
         
             
 Pre Authorisation 
    POST 
    {baseUrl}/api/mch/v2/gateway requires authentication 
    
        
        
            
                                
                    
curl --location --request POST '{baseUrl}/api/mch/v2/gateway' \
--header 'Content-Type: application/json' \
--header 'Authorization: Bearer {ACCESS TOKEN}' \
    --data-raw '{
    "service": "webpay.acquire.preAuthorisation",
    "sign_type": "MD5",
    "sign": "{SIGNATURE}",
    "out_trade_no": "TR2505-1234567891",
    "total_amount": 1,
    "currency": "USD",
    "seller_code": "test",
    "holder_name": "test",
    "notify_url": "https:\/\/test.io\/notify_url",
    "card": "{ENCRYPTED CARD INFORMATION}",
    "customer": "{ENCRYPTED Customer INFORMATION}"
}'
                    
                 
                
                    
$curl = curl_init();
curl_setopt_array($curl, array(
    CURLOPT_URL => '{baseUrl}/api/mch/v2/gateway',
    CURLOPT_RETURNTRANSFER => true,
    CURLOPT_ENCODING => '',
    CURLOPT_MAXREDIRS => 10,
    CURLOPT_TIMEOUT => 0,
    CURLOPT_FOLLOWLOCATION => true,
    CURLOPT_HTTP_VERSION => CURL_HTTP_VERSION_1_1,
    CURLOPT_CUSTOMREQUEST => 'POST',
    CURLOPT_POSTFIELDS =>'{
        "service": "webpay.acquire.preAuthorisation",
        "sign_type": "MD5",
        "sign": "{SIGNATURE}",
        "out_trade_no": "TR2505-1234567891",
        "total_amount" : 1,
        "currency" : "USD",
        "seller_code" : "test",
        "holder_name" : "test",
        "notify_url" : "https://test.io/notify_url",
        "card" : "{ENCRYPTED CARD INFORMATION}",
        "customer" : "{ENCRYPTED Customer INFORMATION}"
    }',
    CURLOPT_HTTPHEADER => array(
         'Content-Type: application/json' ,
        'Authorization: Bearer {ACCESS TOKEN}' 
    )
));
$response = curl_exec($curl);
curl_close($curl);
echo $response;
                    
                 
                             
            
                                
                    
{
    "success": true,
    "data": {
        "total_amount": 1,
        "currency": "USD",
        "confirm_payment_url": "http://127.0.0.1:8000/mch-load-3ds/157f79c9e76b771043047148"
    },
    "sign": "{SIGNATURE}",
    "sign_type": "MD5"
}      
              
                    
                 
                             
         
     
 
    
    
        
            
    
        
           Field 
           Type 
           Required 
           Description 
         
     
    
        
    service 
    String 
    Yes 
    "webpay.acquire.preAuthorisation" 
 
    sign_type 
    String 
    Yes 
    MD5 or HMAC-SHA256 
 
    sign 
    String 
    Yes 
    {GENERATED SIGNATURE} 
 
    out_trade_no 
    String 
    Yes 
    TR2505-1234567891 
 
    total_amount 
    Numeric 
    Yes 
    1 
 
    currency 
    String 
    Yes 
    USD 
 
    notify_url 
    String 
    Yes 
    https://test.io/notify_url 
 
    redirect_url 
    String 
    No 
    https://test.io/redirect_url 
 
    seller_code 
    String 
    Yes 
    TEST-1234567891 
 
    holder_name 
    String 
    Yes 
    xxx 
 
    card 
    String 
    Yes 
    {ENCRYPTED CARD INFORMATION}. See card  
 
    customer 
    String 
    Yes 
    {ENCRYPTED customer INFORMATION}. See customer  
 
     
         
        
            
    
        
           Field 
           Type 
           Nullable 
           Description 
         
     
    
        
    total_amount 
    Numeric 
    Yes 
    2 
 
    currency 
    String 
    Yes 
    USD 
 
    confirm_payment_url 
    String 
    Yes 
    xxx 
 
     
         
                
            
    
        
           Error Code 
           Status Code 
           Description 
         
     
    
                
            400 
            VALIDATION_ERROR 
            Validation error. 
         
                
            401 
            UNAUTHENTICATED 
            Unauthenticated. 
         
                
            403 
            FORBIDDEN 
            Access denied. 
         
                
            404 
            NOT_FOUND 
            Record not found. 
         
                
            409 
            DUPLICATED 
            Existing record found. 
         
                
            419 
            EXPIRED 
            Requesting record was expired. 
         
                
            422 
            PROCESS_FAILED 
            Sub-process failed. 
         
                
            500 
            SYSTEM_ERROR 
            Internal server error. 
         
                
            503 
            FEATURE_UNDER_MAINTENANCE 
            Feature is under maintenance. 
         
                
            504 
            GATEWAY_TIMEOUT 
            Gateway time-out. 
         
             
         
             
 Generate Pre Authorisation Link 
    POST 
    {baseUrl}/api/mch/v2/gateway requires authentication 
    
        
        
            
                                
                    
curl --location --request POST '{baseUrl}/api/mch/v2/gateway' \
--header 'Content-Type: application/json' \
--header 'Authorization: Bearer {ACCESS TOKEN}' \
    --data-raw '{
    "service": "webpay.acquire.generatePreAuthorisationLink",
    "sign_type": "MD5",
    "sign": "{SIGNATURE}",
    "out_trade_no": "TR2505-1234567891",
    "total_amount": 1,
    "currency": "USD",
    "seller_code": "test",
    "notify_url": "https:\/\/test.io\/notify_url"
}'
                    
                 
                
                    
$curl = curl_init();
curl_setopt_array($curl, array(
    CURLOPT_URL => '{baseUrl}/api/mch/v2/gateway',
    CURLOPT_RETURNTRANSFER => true,
    CURLOPT_ENCODING => '',
    CURLOPT_MAXREDIRS => 10,
    CURLOPT_TIMEOUT => 0,
    CURLOPT_FOLLOWLOCATION => true,
    CURLOPT_HTTP_VERSION => CURL_HTTP_VERSION_1_1,
    CURLOPT_CUSTOMREQUEST => 'POST',
    CURLOPT_POSTFIELDS =>'{
        "service": "webpay.acquire.generatePreAuthorisationLink",
        "sign_type": "MD5",
        "sign": "{SIGNATURE}",
        "out_trade_no": "TR2505-1234567891",
        "total_amount" : 1,
        "currency" : "USD",
        "seller_code" : "test",
        "notify_url" : "https://test.io/notify_url"
    }',
    CURLOPT_HTTPHEADER => array(
         'Content-Type: application/json' ,
        'Authorization: Bearer {ACCESS TOKEN}' 
    )
));
$response = curl_exec($curl);
curl_close($curl);
echo $response;
                    
                 
                             
            
                                
                    
{
    "success": true,
    "data": {
        "total_amount": 1,
        "currency": "USD",
        "link": "http://127.0.0.1:8000/spa/pre-authorisation-link?token=e6256824f07353e05576719a"
    },
    "sign": "{SIGNATURE}",
    "sign_type": "MD5"
}      
              
                    
                 
                             
         
     
 
    
    
        
            
    
        
           Field 
           Type 
           Required 
           Description 
         
     
    
        
    service 
    String 
    Yes 
    "webpay.acquire.generatePreAuthorisationLink" 
 
    sign_type 
    String 
    Yes 
    MD5 or HMAC-SHA256 
 
    sign 
    String 
    Yes 
    {GENERATED SIGNATURE} 
 
    out_trade_no 
    String 
    Yes 
    TR2505-1234567891 
 
    total_amount 
    Numeric 
    Yes 
    1 
 
    currency 
    String 
    Yes 
    USD 
 
    notify_url 
    String 
    Yes 
    https://test.io/notify_url 
 
    redirect_url 
    String 
    No 
    https://test.io/redirect_url 
 
    seller_code 
    String 
    Yes 
    TEST-1234567891 
 
     
         
        
            
    
        
           Field 
           Type 
           Nullable 
           Description 
         
     
    
        
    total_amount 
    Numeric 
    Yes 
    2 
 
    currency 
    String 
    Yes 
    USD 
 
    link 
    String 
    Yes 
    xxx 
 
     
         
                
            
    
        
           Error Code 
           Status Code 
           Description 
         
     
    
                
            400 
            VALIDATION_ERROR 
            Validation error. 
         
                
            401 
            UNAUTHENTICATED 
            Unauthenticated. 
         
                
            403 
            FORBIDDEN 
            Access denied. 
         
                
            404 
            NOT_FOUND 
            Record not found. 
         
                
            409 
            DUPLICATED 
            Existing record found. 
         
                
            419 
            EXPIRED 
            Requesting record was expired. 
         
                
            422 
            PROCESS_FAILED 
            Sub-process failed. 
         
                
            500 
            SYSTEM_ERROR 
            Internal server error. 
         
                
            503 
            FEATURE_UNDER_MAINTENANCE 
            Feature is under maintenance. 
         
                
            504 
            GATEWAY_TIMEOUT 
            Gateway time-out. 
         
             
         
             
 Pay Pre Authorisation 
    POST 
    {baseUrl}/api/mch/v2/gateway requires authentication 
    
        
        
            
                                
                    
curl --location --request POST '{baseUrl}/api/mch/v2/gateway' \
--header 'Content-Type: application/json' \
--header 'Authorization: Bearer {ACCESS TOKEN}' \
    --data-raw '{
    "service": "webpay.acquire.payPreAuthorisation",
    "sign_type": "MD5",
    "sign": "{SIGNATURE}",
    "out_trade_no": "TR2505-1234567891",
    "total_amount": 1,
    "currency": "USD",
    "seller_code": "test",
    "notify_url": "https:\/\/test.io\/notify_url",
    "ref": "xxxx"
}'
                    
                 
                
                    
$curl = curl_init();
curl_setopt_array($curl, array(
    CURLOPT_URL => '{baseUrl}/api/mch/v2/gateway',
    CURLOPT_RETURNTRANSFER => true,
    CURLOPT_ENCODING => '',
    CURLOPT_MAXREDIRS => 10,
    CURLOPT_TIMEOUT => 0,
    CURLOPT_FOLLOWLOCATION => true,
    CURLOPT_HTTP_VERSION => CURL_HTTP_VERSION_1_1,
    CURLOPT_CUSTOMREQUEST => 'POST',
    CURLOPT_POSTFIELDS =>'{
        "service": "webpay.acquire.payPreAuthorisation",
        "sign_type": "MD5",
        "sign": "{SIGNATURE}",
        "out_trade_no": "TR2505-1234567891",
        "total_amount" : 1,
        "currency" : "USD",
        "seller_code" : "test",
        "notify_url" : "https://test.io/notify_url",
        "ref" : "xxxx"
    }',
    CURLOPT_HTTPHEADER => array(
         'Content-Type: application/json' ,
        'Authorization: Bearer {ACCESS TOKEN}' 
    )
));
$response = curl_exec($curl);
curl_close($curl);
echo $response;
                    
                 
                             
            
                                
                    
{
    "success": true,
    "data": {
        "token": "111612f019b6836bf1255554",
        "out_trade_no": "TEST-1234567891",
        "transaction_id": null,
        "body": "iPhone 13 pro Case",
        "total_amount": 10,
        "currency": "USD",
        "status": "WAITING",
        "paid_at": null,
        "settled_at": null,
        "settlement_date": null,
        "expired_at": "2022-07-18T10:44:53.000000Z",
        "created_at": "2022-07-18T07:44:54.000000Z",
        "detail": [],
        "error_logs" : [],
        "seller": {
            "code": "{SELLER CODE}",
            "display_name": "Merchant Name"
        },
        "payment_detail": null,
        "queue_number": "0001",
        "card_info" : {
            "BIN": null,
            "scheme": null,
            "card_token": null,
            "swift_code": null,
            "card_hashed": null,
            "holder_name": null,
            "account_logo": null,
            "account_name": null,
            "account_number": null
        },
        "wechat_alipay_info" : {
            "openid": "2088632596656451",
            "service": "Alipay or Wechat",
            "currency": "USD",
            "total_amount": "0.01",
            "total_amount_cny": "0.07"
        },
        "refund_histories" : []
    },
    "sign": "{SIGNATURE}",
    "sign_type": "MD5"
}      
              
                    
                 
                             
         
     
 
    
    
        
            
    
        
           Field 
           Type 
           Required 
           Description 
         
     
    
        
    service 
    String 
    Yes 
    "webpay.acquire.payPreAuthorisation" 
 
    sign_type 
    String 
    Yes 
    MD5 or HMAC-SHA256 
 
    sign 
    String 
    Yes 
    {GENERATED SIGNATURE} 
 
    out_trade_no 
    String 
    Yes 
    TR2505-1234567891 
 
    total_amount 
    Numeric 
    Yes 
    1 
 
    currency 
    String 
    Yes 
    USD 
 
    notify_url 
    String 
    Yes 
    https://test.io/notify_url 
 
    ref 
    String 
    Yes 
    xxx 
 
    seller_code 
    String 
    Yes 
    TEST-1234567891 
 
     
         
        
            
    
        
           Field 
           Type 
           Nullable 
           Description 
         
     
    
        
    ... 
 
    Included common data of order_info  
 
    ... 
 
     
         
                
            
    
        
           Error Code 
           Status Code 
           Description 
         
     
    
                
            400 
            VALIDATION_ERROR 
            Validation error. 
         
                
            401 
            UNAUTHENTICATED 
            Unauthenticated. 
         
                
            403 
            FORBIDDEN 
            Access denied. 
         
                
            404 
            NOT_FOUND 
            Record not found. 
         
                
            409 
            DUPLICATED 
            Existing record found. 
         
                
            419 
            EXPIRED 
            Requesting record was expired. 
         
                
            422 
            PROCESS_FAILED 
            Sub-process failed. 
         
                
            500 
            SYSTEM_ERROR 
            Internal server error. 
         
                
            503 
            FEATURE_UNDER_MAINTENANCE 
            Feature is under maintenance. 
         
                
            504 
            GATEWAY_TIMEOUT 
            Gateway time-out. 
         
             
         
             
 Reversal 
    POST 
    {baseUrl}/api/mch/v2/gateway requires authentication 
    
        
        
            
                                
                    
curl --location --request POST '{baseUrl}/api/mch/v2/gateway' \
--header 'Content-Type: application/json' \
--header 'Authorization: Bearer {ACCESS TOKEN}' \
    --data-raw '{
    "service": "webpay.acquire.payPreAuthorisation",
    "sign_type": "MD5",
    "sign": "{SIGNATURE}",
    "seller_code": "test",
    "ref": "xxxx"
}'
                    
                 
                
                    
$curl = curl_init();
curl_setopt_array($curl, array(
    CURLOPT_URL => '{baseUrl}/api/mch/v2/gateway',
    CURLOPT_RETURNTRANSFER => true,
    CURLOPT_ENCODING => '',
    CURLOPT_MAXREDIRS => 10,
    CURLOPT_TIMEOUT => 0,
    CURLOPT_FOLLOWLOCATION => true,
    CURLOPT_HTTP_VERSION => CURL_HTTP_VERSION_1_1,
    CURLOPT_CUSTOMREQUEST => 'POST',
    CURLOPT_POSTFIELDS =>'{
        "service": "webpay.acquire.payPreAuthorisation",
        "sign_type": "MD5",
        "sign": "{SIGNATURE}",
        "seller_code" : "test",
        "ref" : "xxxx"
    }',
    CURLOPT_HTTPHEADER => array(
         'Content-Type: application/json' ,
        'Authorization: Bearer {ACCESS TOKEN}' 
    )
));
$response = curl_exec($curl);
curl_close($curl);
echo $response;
                    
                 
                             
            
                                
                    
{
    "success": true,
    "data": {
        "ref": "111612f019b6836bf1255554",
        "amount": 10,
        "currency": "USD"
    },
    "sign": "{SIGNATURE}",
    "sign_type": "MD5"
}      
              
                    
                 
                             
         
     
 
    
    
        
            
    
        
           Field 
           Type 
           Required 
           Description 
         
     
    
        
    service 
    String 
    Yes 
    "webpay.acquire.payPreAuthorisation" 
 
    sign_type 
    String 
    Yes 
    MD5 or HMAC-SHA256 
 
    sign 
    String 
    Yes 
    {GENERATED SIGNATURE} 
 
    ref 
    String 
    Yes 
    xxx 
 
    seller_code 
    String 
    Yes 
    TEST-1234567891 
 
     
         
        
                
            
    
        
           Error Code 
           Status Code 
           Description 
         
     
    
                
            400 
            VALIDATION_ERROR 
            Validation error. 
         
                
            401 
            UNAUTHENTICATED 
            Unauthenticated. 
         
                
            403 
            FORBIDDEN 
            Access denied. 
         
                
            404 
            NOT_FOUND 
            Record not found. 
         
                
            409 
            DUPLICATED 
            Existing record found. 
         
                
            419 
            EXPIRED 
            Requesting record was expired. 
         
                
            422 
            PROCESS_FAILED 
            Sub-process failed. 
         
                
            500 
            SYSTEM_ERROR 
            Internal server error. 
         
                
            503 
            FEATURE_UNDER_MAINTENANCE 
            Feature is under maintenance. 
         
                
            504 
            GATEWAY_TIMEOUT 
            Gateway time-out. 
         
             
         
             
 
            Withdraw (Cash-out) 
    To withdraw (cash-out) please follow these guidelines:
    
Verify Bank Account 
    Verify bank account number and pull bank number holder name (use to display to sender ).
    POST 
    {baseUrl}/api/mch/v2/gateway requires authentication 
    
        
        
            
                                
                    
curl --location --request POST '{baseUrl}/api/mch/v2/gateway' \
--header 'Content-Type: application/json' \
--header 'Authorization: Bearer {ACCESS TOKEN}' \
    --data-raw '{
    "service": "webpay.acquire.verifybankaccount",
    "sign": "00afabe1d95f8f671becc626b4785c39",
    "sign_type": "MD5",
    "seller_code": "{SELLER CODE}",
    "bank_account_number": "123456789",
    "bic": "ABAAKHPP"
}'
                    
                 
                
                    
$curl = curl_init();
curl_setopt_array($curl, array(
    CURLOPT_URL => '{baseUrl}/api/mch/v2/gateway',
    CURLOPT_RETURNTRANSFER => true,
    CURLOPT_ENCODING => '',
    CURLOPT_MAXREDIRS => 10,
    CURLOPT_TIMEOUT => 0,
    CURLOPT_FOLLOWLOCATION => true,
    CURLOPT_HTTP_VERSION => CURL_HTTP_VERSION_1_1,
    CURLOPT_CUSTOMREQUEST => 'POST',
    CURLOPT_POSTFIELDS =>'{
        "service": "webpay.acquire.verifybankaccount",
        "sign": "00afabe1d95f8f671becc626b4785c39",
        "sign_type": "MD5",
        "seller_code": "{SELLER CODE}",
        "bank_account_number": "123456789",
        "bic": "ABAAKHPP"
    }',
    CURLOPT_HTTPHEADER => array(
         'Content-Type: application/json' ,
        'Authorization: Bearer {ACCESS TOKEN}' 
    )
));
$response = curl_exec($curl);
curl_close($curl);
echo $response;
                    
                 
                             
            
                                
                    
{
    "success": true,
    "data": {
        "owner_name": "TESTING-ABA-KESS",
        "currency": "USD",
        "account_number": "123456789"
    },
    "sign": "{SIGNATURE}",
    "sign_type": "MD5"
}      
              
                    
                 
                             
         
     
 
    
    
        
            
    
        
           Field 
           Type 
           Required 
           Description 
         
     
    
        
    service 
    String 
    Yes 
    "webpay.acquire.verifybankaccount" 
 
    sign_type 
    String 
    Yes 
    MD5 or HMAC-SHA256 
 
    sign 
    String 
    Yes 
    {GENERATED SIGNATURE} 
 
    bank_account_number 
    Numeric 
    Yes 
    Ex: 000123456, 012345678, 123456789012345 
 
    seller_code 
    String 
    Yes 
    {SELLER CODE} 
 
    bic 
    String 
    Yes 
    ACLBKHPP  for Acleda Bank, WING  for Wing Bank. and ABAAKHPP  for ABA Bank. Ex: ACLBKHPP 
     
         
        
            
    
        
           Field 
           Type 
           Nullable 
           Description 
         
     
    
        
    owner_name 
    String 
    No 
    Bank account holder name. Please use this name to display to sender!. Ex: TESTING-ABA-KESS 
 
    currency 
    Char(3) 
    No 
    USD or KHR 
 
    account_number 
    Numeric 
    No 
    Ex: 123456789 
 
     
         
                
            
    
        
           Error Code 
           Status Code 
           Description 
         
     
    
                
            400 
            VALIDATION_ERROR 
            Validation error. 
         
                
            401 
            UNAUTHENTICATED 
            Unauthenticated. 
         
                
            403 
            FORBIDDEN 
            Access denied. 
         
                
            404 
            NOT_FOUND 
            Record not found. 
         
                
            409 
            DUPLICATED 
            Existing record found. 
         
                
            419 
            EXPIRED 
            Requesting record was expired. 
         
                
            422 
            PROCESS_FAILED 
            Sub-process failed. 
         
                
            500 
            SYSTEM_ERROR 
            Internal server error. 
         
                
            503 
            FEATURE_UNDER_MAINTENANCE 
            Feature is under maintenance. 
         
                
            504 
            GATEWAY_TIMEOUT 
            Gateway time-out. 
         
             
         
             
 Tokenize Bank Account 
    Store bank account numbers with customer information in the KESS system for future usage.
    POST 
    {baseUrl}/api/mch/v2/gateway requires authentication 
    
        
        
            
                                
                    
curl --location --request POST '{baseUrl}/api/mch/v2/gateway' \
--header 'Content-Type: application/json' \
--header 'Authorization: Bearer {ACCESS TOKEN}' \
    --data-raw '{
    "service": "webpay.acquire.tokenizebankaccount",
    "sign": "79e69e298da1c85cf09366c35e366917",
    "sign_type": "MD5",
    "bank_account_number": "123456789",
    "bic": "ABAAKHPP",
    "seller_code": "{SELLER CODE}",
    "customer": "{ENCRYPTED CUSTOMER DATA}"
}'
                    
                 
                
                    
$curl = curl_init();
curl_setopt_array($curl, array(
    CURLOPT_URL => '{baseUrl}/api/mch/v2/gateway',
    CURLOPT_RETURNTRANSFER => true,
    CURLOPT_ENCODING => '',
    CURLOPT_MAXREDIRS => 10,
    CURLOPT_TIMEOUT => 0,
    CURLOPT_FOLLOWLOCATION => true,
    CURLOPT_HTTP_VERSION => CURL_HTTP_VERSION_1_1,
    CURLOPT_CUSTOMREQUEST => 'POST',
    CURLOPT_POSTFIELDS =>'{
        "service": "webpay.acquire.tokenizebankaccount",
        "sign": "79e69e298da1c85cf09366c35e366917",
        "sign_type": "MD5",
        "bank_account_number": "123456789",
        "bic": "ABAAKHPP",
        "seller_code": "{SELLER CODE}",
        "customer": "{ENCRYPTED CUSTOMER DATA}"
    }',
    CURLOPT_HTTPHEADER => array(
         'Content-Type: application/json' ,
        'Authorization: Bearer {ACCESS TOKEN}' 
    )
));
$response = curl_exec($curl);
curl_close($curl);
echo $response;
                    
                 
                             
            
                                
                    
{
    "success": true,
    "data": {
        "token": "02246c07832b03d22a81551c7e962129c5628301324a0c90a",
        "holder_name": "TESTING-ABA-KESS",
        "account_number": "12****789",
        "bank_bic": "ABAAKHPP",
        "currency": "USD"
    },
    "sign": "{SIGNATURE}",
    "sign_type": "MD5"
}      
              
                    
                 
                             
         
     
 
    
    
        
            
    
        
           Field 
           Type 
           Required 
           Description 
         
     
    
        
    service 
    String 
    Yes 
    "webpay.acquire.tokenizebankaccount" 
 
    sign_type 
    String 
    Yes 
    MD5 or HMAC-SHA256 
 
    sign 
    String 
    Yes 
    {GENERATED SIGNATURE} 
 
    seller_code 
    String 
    Yes 
    {SELLER CODE} 
 
    bank_account_number 
    Numeric 
    Yes 
    Ex: 000123456, 012345678, 123456789012345 
 
    bic 
    String 
    Yes 
    ACLBKHPP  for Acleda Bank, WING  for Wing Bank. and ABAAKHPP  for ABA Bank. Ex: ACLBKHPP 
    customer 
    String 
    Yes 
    {ENCRYPTED CUSTOMER DATA}. See customer  
 
     
         
        
            
    
        
           Field 
           Type 
           Nullable 
           Description 
         
     
    
        
    token 
    String(64) 
    No 
    Alphanumeric . Tokenize identifier. Use this token for withdraw API. Ex: 02246c07832b03d22a81551c7e962129c5628301324a0c90a 
    holder_name 
    String 
    No 
    Bank account holder name. Please use this name to display to sender!. Ex: TESTING-ABA-KESS 
 
    account_number 
    Numeric 
    No 
    Ex: 123456789 
 
    bank_bic 
    String 
    No 
    ACLBKHPP  for Acleda Bank and ABAAKHPP  for ABA Bank. Ex: ACLBKHPP 
    currency 
    Char(3) 
    No 
    USD or KHR 
 
     
         
                
            
    
        
           Error Code 
           Status Code 
           Description 
         
     
    
                
            400 
            VALIDATION_ERROR 
            Validation error. 
         
                
            401 
            UNAUTHENTICATED 
            Unauthenticated. 
         
                
            403 
            FORBIDDEN 
            Access denied. 
         
                
            404 
            NOT_FOUND 
            Record not found. 
         
                
            409 
            DUPLICATED 
            Existing record found. 
         
                
            419 
            EXPIRED 
            Requesting record was expired. 
         
                
            422 
            PROCESS_FAILED 
            Sub-process failed. 
         
                
            500 
            SYSTEM_ERROR 
            Internal server error. 
         
                
            503 
            FEATURE_UNDER_MAINTENANCE 
            Feature is under maintenance. 
         
                
            504 
            GATEWAY_TIMEOUT 
            Gateway time-out. 
         
             
         
             
 Withdraw 
    Withdraw from merchant wallet to bank account (tokenized bank account).
Sequence diagram 
    
API specification 
    POST 
    {baseUrl}/api/mch/v2/gateway requires authentication 
    
        
        
            
                                
                    
curl --location --request POST '{baseUrl}/api/mch/v2/gateway' \
--header 'Content-Type: application/json' \
--header 'Authorization: Bearer {ACCESS TOKEN}' \
    --data-raw '{
    "service": "webpay.acquire.withdraw",
    "sign": "79e69e298da1c85cf09366c35e366917",
    "sign_type": "MD5",
    "seller_code": "{SELLER CODE}",
    "bank_account_token": "02246c07832d03d22a81551c7e962129c5628301324a0c90d",
    "out_trade_no": "WD-00000TEST0002",
    "total_amount": 10,
    "currency": "USD",
    "expires_in": 300,
    "customer": "{ENCRYPTED CUSTOMER DATA}"
}'
                    
                 
                
                    
$curl = curl_init();
curl_setopt_array($curl, array(
    CURLOPT_URL => '{baseUrl}/api/mch/v2/gateway',
    CURLOPT_RETURNTRANSFER => true,
    CURLOPT_ENCODING => '',
    CURLOPT_MAXREDIRS => 10,
    CURLOPT_TIMEOUT => 0,
    CURLOPT_FOLLOWLOCATION => true,
    CURLOPT_HTTP_VERSION => CURL_HTTP_VERSION_1_1,
    CURLOPT_CUSTOMREQUEST => 'POST',
    CURLOPT_POSTFIELDS =>'{
        "service": "webpay.acquire.withdraw",
        "sign": "79e69e298da1c85cf09366c35e366917",
        "sign_type": "MD5",
        "seller_code": "{SELLER CODE}",
        "bank_account_token": "02246c07832d03d22a81551c7e962129c5628301324a0c90d",
        "out_trade_no": "WD-00000TEST0002",
        "total_amount": 10,
        "currency": "USD",
        "expires_in": 300,
        "customer": "{ENCRYPTED CUSTOMER DATA}"
    }',
    CURLOPT_HTTPHEADER => array(
         'Content-Type: application/json' ,
        'Authorization: Bearer {ACCESS TOKEN}' 
    )
));
$response = curl_exec($curl);
curl_close($curl);
echo $response;
                    
                 
                             
            
                                
                    
{
    "success": true,
    "data": {
        "token": "UHlHRHk2Nzg462df82a70a8bc",
        "out_trade_no": "WD-00000TEST0002",
        "transaction_id": null,
        "body": "Fund transfer",
        "total_amount": -10,
        "currency": "USD",
        "status": "WAITING",
        "paid_at": null,
        "settled_at": null,
        "settlement_date": null,
        "expired_at": "2022-07-26T06:04:03.000000Z",
        "created_at": "2022-07-26T05:59:03.000000Z",
        "detail": [],
        "seller": {
            "code": "{SELLER CODE}",
            "display_name": "Merchant Name"
        },
        "payment_detail": {
            "id": 8949,
            "payer_id": 793,
            "method_id": 12,
            "tokenize_id": 944,
            "method_desc": "Transfer to customer bank (From Merchant wallet)",
            "holder_name": "airport.taxi",
            "card_info": null,
            "bank_info": null,
            "created_at": "2022-07-26T05:59:03.000000Z",
            "payment_method_bic": "ABAAKHPP",
            "payment_method": {
                "id": 12,
                "title": "ABA PAY",
                "instruction_text": null,
                "type": "tokenize_bank_account",
                "img": "payment-methods/January2021/zNSxh2tYwT9KaNnoQb67.png",
                "app_name": "ABA Mobile",
                "app_logo": null,
                "brand_logo": "payment-methods/August2021/DIoFm9KEvnrnNf6w5Cm4.png",
                "swift_code": "ABAAKHPP",
                "payment_type": "offline",
                "sort_level": "1",
                "emv_enabled": 0,
                "native_pay_enabled": 1,
                "ios_deeplink": "itms-apps://apple.com/app/968860649",
                "android_deeplink": "https://play.google.com/store/apps/details?id=com.paygo24.ibank&hl=en&gl=US",
                "activated": 1,
                "created_at": null,
                "updated_at": "2022-07-01T08:20:05.000000Z",
                "deleted_at": null
            }
        },
        "receiver_name": "Sok Dara",
        "is_required_otp": true,
        "verify_otp_url": "{URL}"
    },
    "sign": "{SIGNATURE}",
    "sign_type": "MD5"
}      
              
                    
                 
                             
         
     
 
    
    
        
            
    
        
           Field 
           Type 
           Required 
           Description 
         
     
    
        
    service 
    String 
    Yes 
    "webpay.acquire.withdraw" 
 
    sign_type 
    String 
    Yes 
    MD5 or HMAC-SHA256 
 
    sign 
    String 
    Yes 
    {GENERATED SIGNATURE} 
 
    seller_code 
    String 
    Yes 
    {SELLER CODE} 
 
    ... 
 
    Include common data of a transaction  
 
    ... 
 
    bank_account_token 
    String(64) 
    Yes 
    Tokenize bank account token . Ex: 02246c07832b03d22a81551c7e962129c5628301324a0c90a 
 
    customer 
    String 
    Yes 
    Use to identify the owner. {ENCRYPTED CUSTOMER DATA}. See customer  
 
     
         
        
            
    
        
           Field 
           Type 
           Nullable 
           Description 
         
     
    
        
    ... 
 
    Included common data of order_info  
 
    ... 
 
    receiver_name 
    String 
    No 
    Bank account holder name. Ex: Sok Dara 
 
    is_required_otp 
    Boolean 
    No 
    When it is true  merchant platform have to open verify_otp_url to confirm the withdrawal. When false  the withdrawal is completed. 
 
    verify_otp_url 
    URL 
    Yes 
    Null when is_required_otp equal false . Ex: https://... 
 
     
         
                
            
    
        
           Error Code 
           Status Code 
           Description 
         
     
    
                
            400 
            VALIDATION_ERROR 
            Validation error. 
         
                
            401 
            UNAUTHENTICATED 
            Unauthenticated. 
         
                
            403 
            FORBIDDEN 
            Access denied. 
         
                
            404 
            NOT_FOUND 
            Record not found. 
         
                
            409 
            DUPLICATED 
            Existing record found. 
         
                
            419 
            EXPIRED 
            Requesting record was expired. 
         
                
            422 
            PROCESS_FAILED 
            Sub-process failed. 
         
                
            500 
            SYSTEM_ERROR 
            Internal server error. 
         
                
            503 
            FEATURE_UNDER_MAINTENANCE 
            Feature is under maintenance. 
         
                
            504 
            GATEWAY_TIMEOUT 
            Gateway time-out. 
         
             
         
             
             Signature 
    Signature algorithm 
    Sample ...
    
function makeSign(array $param, $key)
{
    $signType = $param['sign_type'];
    $string = toUrlParams($param);
    $string = $string . "&key=".$key;
    if ($signType == "MD5")
        $string = md5($string);
    else if ($signType == "HMAC-SHA256")
        $string = hash_hmac("sha256", $string, $key);
    return $string;
}
function toUrlParams(array $values)
{
    $values = array_filter($values, function ($var) {
        return !is_null($var);
    });
    ksort($values);
    $buff = "";
    foreach ($values as $k => $v)
    {
        if($k != "sign" && $v !== "" && !is_array($v) && !is_object($v)){
            $buff .= $k . "=" . $v . "&";
        }
    }
    $buff = trim($buff, "&");
    return $buff;
}
// Request parameters
$params = json_decode('
{
    "service": "webpay.acquire.directPay",
    "sign_type": "MD5",
    "sign": "{SIGNATURE}",
    "seller_code": "{SELLER CODE}",
    "out_trade_no": "TEST-1234567891",
    "body": "iPhone 13 pro Case",
    "total_amount": 10,
    "currency": "USD",
    "notify_url": "https://sample.com/notifyme",
    "redirect_url": "https://sample.com/redirectme",
    "card": "{ENCRYPTED CARD INFORMATION}"
}
', true);
echo makeSign($params, '{API SECRET KEY}');
    
 
            Objects 
Common objects that used in the API Gateway.
setting 
    
        
           Field 
           Type 
           Required 
           Description 
         
     
    
        
    template 
    String 
    No 
    "company", "company-01", ... 
 
    enabled_payment_methods 
    Array 
    No 
    ["VISA_MASTER", ...] 
 
    payment_type 
    String 
    No 
    "offline" for display QR code only even in mobile or "online" is flexible 
 
    background_color 
    String 
    No 
    Payment page background color. Ex: #FFFFFF 
 
    display_fee_amount 
    Double 
    No 
    Custom display fee amount 
 
     
customer 
    
$rawText = json_encode([
    "phone_number" => "12345678"
    "email" => "sample@sample.com",
    "first_name" => "Sok",
    "last_name" => "Dara",
    "phone_code" => "855"
]);
$publicKey = '-----BEGIN PUBLIC KEY-----
...
-----END PUBLIC KEY-----
';
openssl_public_encrypt($rawText, $encrypted, $publicKey);
$encrypted_hex = bin2hex($encrypted);
echo $encrypted_hex;
    
 
    
        
           Field 
           Type 
           Required 
           Description 
         
     
    
        
    phone_number 
    Numeric 
    Yes 
    Customer's phone number. Ex: 012345678 
 
    email 
    String 
    Yes 
    Customer's email. Ex: sample@sample.com 
 
    first_name 
    String 
    Yes 
    Sok 
 
    last_name 
    String 
    Yes 
    Dara 
 
    address 
    String(1000) 
    No 
    Current customer's address. Ex: #12, str 2330, ... 
 
    city 
    String(500) 
    No 
    City. Ex: London 
 
    postcode 
    String(50) 
    No 
    Ex: E1 6AN or 12000 
 
     
transaction 
    
        
           Field 
           Type 
           Required 
           Description 
         
     
    
        
    seller_code 
    String(32) 
    Yes 
    "CU12-34567890" provided from KESS 
 
    out_trade_no 
    String(32) 
    Yes 
    Alphanumeric or with dash ex: 1234567890, TR-1234567890, or TR1234567890 
 
    body 
    String(255) 
    Yes 
    Describe your transaction 
 
    schema_url 
    String(255) 
    No 
     xxx 
 
    total_amount 
    Double 
    Yes 
    10.50 for 10.50USD 
 
    currency 
    Char(3) 
    Yes 
    USD or KHR 
 
    notify_url 
    String(255) 
    No 
    Notify to merchant server. Ex: https://sample.com/notifyme 
 
    redirect_url 
    String(255) 
    No 
    Redirect to merchant web page. Ex: https://sample.com/redirectme 
 
    expires_in 
    Integer 
    No 
    Set your transaction expiry after {expires_in} seconds. Default is 1800 (30 minute). 
 
     
order_info 
    
        
           Field 
           Type 
           Nullable 
           Description 
         
     
    
        
    token 
    String(25) 
    No 
    Unique transaction token. Ex: 111612f019b683 
 
    out_trade_no 
    String(32) 
    No 
    1234567890 
 
    transaction_id 
    String(32) 
    Yes 
    1234567890 
 
    body 
    String(255) 
    No 
    Describe your transaction 
 
    total_amount 
    Double 
    No 
    10.50 for 10.50USD 
 
    currency 
    Char(3) 
    No 
    USD or KHR 
 
    meta 
    Object 
    Yes 
    See meta  
 
    status 
    String 
    No 
    "WAITING ": new created order and it is waiting for payment. SUCCESS ": transaction is paid. CLOSED ": transaction is expired."FAILED" : transaction is failed.REFUNDED ": The transaction is refunded back to the payer.PENDING_REFUNDED ": In case payment is not KHQR and Cards. On some banks may not support realtime that need to manual refund. But most of banks are support realtime.PARTIAL_REFUNDED ": The transaction has partial refund.PENDING_PARTIAL_REFUND ": In case payment is not KHQR and Cards. On some banks may not support realtime that need to manual refund. But most of banks are support realtime."REJECT_REFUNDED" : The transaction has reject refunded. 
 
    paid_at 
    Datetime 
    Yes 
    Ex: 2022-07-18T10:44:53.000000Z 
 
    settled_at 
    Datetime 
    Yes 
    Ex: 2022-07-18T10:44:53.000000Z 
 
    settlement_date 
    Datetime 
    Yes 
    Ex: 2022-07-18T10:44:53.000000Z 
 
    expired_at 
    Datetime 
    No 
    Ex: 2022-07-18T10:44:53.000000Z 
 
    created_at 
    Datetime 
    No 
    Ex: 2022-07-18T07:44:54.000000Z 
 
    payment_detail 
    Object 
    Yes 
    See payment_detail  
 
    bank_info 
    Object 
    Yes 
    See bank_info  
 
    refund_histories 
    Array Object 
    Yes 
    See refund_histories  
 
    queue_number 
    String 
    Yes 
    Today (GMT) transaction count. Ex: 0001 when it's first transaction of current day. 
 
    payment_link 
    URL 
    No 
    {baseUrl}/pay/{token} 
 
    error_logs 
    Array 
    No 
    See error_logs_info  
 
     
payment_detail 
    
        
           Field 
           Type 
           Required 
           Description 
         
     
    
        
    method_desc 
    String 
    No 
    Payment description. Ex: Transfer to customer bank (From Merchant wallet) 
 
    holder_name 
    String 
    No 
    Holder name 
 
    card_info 
    Object 
    No 
    Card information. 
 
    bank_info 
    Object 
    No 
    Bank account information. 
 
    created_at 
    Timestamp 
    Yes 
    Ex: 2022-07-26T05:59:03.000000Z 
 
    payment_method_bic 
    String 
    Yes 
    bank identifier code. Ex: ABAAKHPP 
 
    payment_method 
    Object 
    Yes 
    See payment_method  
 
     
card 
    
$rawText = json_encode([
    "number" => "5473500160001018",
    "securityCode" => "123",
    "expiry" => [
        "month" => "12",
        "year"  => "35"
    ]
]);
$publicKey = '-----BEGIN PUBLIC KEY-----
...
-----END PUBLIC KEY-----
';
openssl_public_encrypt($rawText, $encrypted, $publicKey);
$encrypted_hex = bin2hex($encrypted);
echo $encrypted_hex;
    
 
    
        
           Field 
           Type 
           Required 
           Description 
         
     
    
        
    number 
    Numeric 
    Yes 
    Card number. Ex: 5473500160001018 
 
    securityCode 
    Char(4) 
    Yes 
    CVV code on the back of credit/debit card. Ex: 123 
 
    expiry 
    Object 
    Yes 
    Card expiry. Ex: { 
 
     
payment_method 
    
        
           Field 
           Type 
           Required 
           Description 
         
     
    
        
    id 
    Integer 
    Yes 
    Unique ID 
 
    title 
    String 
    Yes 
    Payment method title. 
 
    img_url 
    URL 
    Yes 
    Payment method logo URL. 
 
    bic 
    String 
    Yes 
    Bank identify code. Ex: KESSKH for KESSCHAT App, VISA_MASTER, or ABAAKHPP for ABA Pay 
 
    storelink 
    Object 
    Yes 
    Ex: { 
 
     
bank_info 
    
        
           Field 
           Type 
           Nullable 
           Description 
         
     
    
        
    senderBank 
    String 
    Yes 
    ABA 
 
    senderPartcode 
    String 
    Yes 
    xx 
 
    account_name 
    String 
    Yes 
    ABA 
 
    account_number 
    String 
    Yes 
    xxx 
 
     
card_info 
    
        
           Field 
           Type 
           Nullable 
           Description 
         
     
    
        
    BIN 
    String 
    Yes 
    526666 
 
    scheme 
    String 
    Yes 
    xx 
 
    card_token 
    String 
    Yes 
    Use this token to pay visa-token  
 
    account_name 
    String 
    Yes 
    xxx 
 
    account_number 
    String 
    Yes 
    xxx 
 
     
user_info 
    
        
           Field 
           Type 
           Nullable 
           Description 
         
     
    
        
    id 
    integer 
    Yes 
    526666 
 
    phone_number 
    String 
    Yes 
    010111222 
 
    user_id 
    String 
    Yes 
    CU2501-101139033689723678 
 
    kyc_status 
    String 
    yes 
    xxx 
 
    email 
    String 
    Yes 
    xxx@test.com 
 
    full_name 
    String 
    Yes 
    xxx 
 
    muser_identity 
    String 
    No 
    N1234 
 
    wallet 
    Object 
    Yes 
    wallet-info  
    multi_wallets 
    Array 
    Yes 
    wallet-info  
     
wallet_info 
    
        
           Field 
           Type 
           Nullable 
           Description 
         
     
    
        
    id 
    String 
    Yes 
    526666 
 
    balance 
    integer 
    Yes 
    xx 
 
    currency 
    String 
    Yes 
    USD OR KHR 
 
    account_number 
    String 
    Yes 
    xxx 
 
     
refund_histories 
    
        
           Field 
           Type 
           Nullable 
           Description 
         
     
    
        
    amount 
    Double 
    No 
    10.50 for 10.50USD 
 
    currency 
    Char(3) 
    No 
    USD or KHR 
 
    status 
    String 
    No 
    "REFUNDED ": The transaction is refunded back to the payer.PENDING_REFUNDED ": In case payment is not KHQR and Cards. On some banks may not support realtime that need to manual refund. But most of banks are support realtime.PARTIAL_REFUNDED ": The transaction has partial refund.PENDING_PARTIAL_REFUND ": In case payment is not KHQR and Cards. On some banks may not support realtime that need to manual refund. But most of banks are support realtime."REJECT_REFUNDED" : The transaction has reject refunded. 
 
    reason 
    String 
    No 
    xxx 
 
    transaction_id 
    String 
    No 
    xxx 
 
    rejected_reason 
    String 
    Yes 
    xxx 
 
    out_trade_no 
    String 
    Yes 
    xxx 
 
    merchant_reference 
    String 
    Yes 
    xxx 
 
     
transaction_info 
    
        
           Field 
           Type 
           Required 
           Description 
         
     
    
        
    transaction_ref 
    String 
    Yes 
    526666 
 
    credited_amount 
    Double 
    Yes 
    1.2 
 
    credited_currency 
    String 
    Yes 
    USD 
 
    debited_amount 
    Double 
    Yes 
    2.5 
 
    debited_currency 
    String 
    Yes 
    USD 
 
    sender_name 
    String 
    No 
    xx 
 
    reciever_name 
    String 
    No 
    xx 
 
    payment_method 
    String 
    Yes 
    xx 
 
    bank_bic 
    String 
    Yes 
    xx 
 
    bank_logo 
    String 
    Yes 
    xx 
 
    fees_amount 
    Double 
    Yes 
    USD 
 
    fees_ccy 
    String 
    Yes 
    USD 
 
    order_id 
    String 
    Yes 
    12343 
 
    transaction_type 
    String 
    Yes 
    in out  
    status 
    String 
    Yes 
    Created Succeed Failed  
    created_at 
    Datetime 
    Yes 
    xx 
 
    debited_user_id 
    String 
    Yes 
    xx 
 
    credited_user_id 
    String 
    Yes 
    xx 
 
    readable_created_at 
    String 
    Yes 
    xx 
 
     
velocity_control_info 
    
        
           Field 
           Type 
           Nullable 
           Description 
         
     
    
        
    maxTrans 
    Integer 
    Yes 
    1 
 
    availableBalance 
    Integer 
    Yes 
    100 
 
    period 
    String 
    Yes 
    C 
 
    cumulativeLimit 
    Integer 
    Yes 
    104 
 
     
transaction_limit_control_info 
    
        
           Field 
           Type 
           Nullable 
           Description 
         
     
    
        
    amount 
    Integer 
    Yes 
    1 
 
     
vcn_information 
    
        
           Field 
           Type 
           Nullable 
           Description 
         
     
    
        
    pan 
    String 
    Yes 
    12345676543 
 
    expiry 
    String 
    Yes 
    2602 
 
    avv 
    String 
    Yes 
    266 
 
    is_frozen 
    Boolean 
    Yes 
    False 
 
    holder_name 
    String 
    Yes 
    xxx 
 
     
transaction_virtual_card 
    
        
           Field 
           Type 
           Required 
           Description 
         
     
    
        
    credit_fund_amount 
    Double 
    Yes 
    1 
 
    credit_fund_currency 
    String 
    Yes 
    USD 
 
    credit_currency_description 
    String 
    Yes 
    U.S. DOLLAR 
 
    debit_fund_amount 
    Double 
    Yes 
    1 
 
    debit_fund_currency 
    String 
    Yes 
    USD 
 
    debit_currency_description 
    String 
    Yes 
    U.S. DOLLAR 
 
    orig_amount 
    Double 
    Yes 
    1 
 
    orig_currency 
    String 
    Yes 
    USD 
 
    orig_currency_description 
    String 
    Yes 
    U.S. DOLLAR 
 
    type 
    String 
    Yes 
    topup 
 
    is_success 
    Boolean 
    Yes 
    1 
 
    is_settled 
    Boolean 
    Yes 
    0 
 
    trans_date 
    Datetime 
    Yes 
     2025-04-03 07:11:06 
 
    txn_type 
    String 
    No 
    Authorization 
 
    sub_type 
    String 
    No 
     
    merchant_name 
    String 
    No 
     
    issuer_response 
    String 
    No 
     
    ref 
    String 
    Yes 
    xxx 
 
     
bakong_info 
    
        
           Field 
           Type 
           Nullable 
           Description 
         
     
    
        
    name 
    String 
    Yes 
    xx 
 
    bic 
    String 
    Yes 
    xx 
 
    logo 
    String 
    Yes 
    xx 
 
     
khqr_info 
    
        
           Field 
           Type 
           Nullable 
           Description 
         
     
    
        
    merchantType 
    String 
    Yes 
    xx 
 
    bakongAccountID 
    String 
    Yes 
    xx 
 
    accountInformation 
    String 
    Yes 
    xx 
 
    merchantID 
    String 
    No 
     
    acquiringBank 
    String 
    Yes 
     xx 
 
    billNumber 
    String 
    No 
     
    mobileNumber 
    String 
    Yes 
    xxx 
 
    storeLabel 
    String 
    No 
     
    terminalLabel 
    String 
    No 
     
    purposeOfTransaction 
    String 
    No 
     
    languagePreference 
    String 
    No 
     
    merchantNameAlternateLanguage 
    String 
    No 
     
    merchantCityAlternateLanguage 
    String 
    No 
     
    payloadFormatIndicator 
    String 
    Yes 
    01 
 
    pointofInitiationMethod 
    String 
    Yes 
    01 
 
    unionPayMerchant 
    String 
    No 
     
    merchantCategoryCode 
    String 
    Yes 
    5999 
 
    transactionCurrency 
    String 
    Yes 
    usd 
 
    transactionAmount 
    String 
    Yes 
    10 
 
    countryCode 
    String 
    Yes 
    KH 
 
    merchantName 
    String 
    Yes 
    xx 
 
    merchantCity 
    String 
    Yes 
    xx 
 
    timestamp 
    String 
    Yes 
    00131736836325291 
 
    crc 
    String 
    Yes 
    A581 
 
     
receiver_info 
    
        
           Field 
           Type 
           Nullable 
           Description 
         
     
    
        
    receiver_name 
    String 
    Yes 
    ABA 
 
    receiver_bank 
    String 
    Yes 
    xx 
 
    receiver_bakong_id 
    String 
    Yes 
    khqr@kess 
 
    receiver_acc_info 
    String 
    Yes 
    000024924 
 
     
error_logs_info 
    
        
           Field 
           Type 
           Nullable 
           Description 
         
     
    
        
    code 
    String 
    Yes 
    CREDIT_CARD_ERROR 
 
    message 
    String 
    Yes 
    xx 
 
    created_at 
    DateTime 
    Yes 
    2025-03-21T02:29:13.000000Z 
 
     
special_txn_info 
    
        
           Field 
           Type 
           Required 
           Description 
         
     
    
        
    type 
    String 
    Yes 
    xxx 
 
    debit_amount 
    Double 
    Yes 
    0.01 
 
    debit_currency 
    String 
    Yes 
    USD 
 
    credit_amount 
    Double 
    Yes 
    0.01 
 
    credit_currency 
    String 
    Yes 
    USD 
 
    debit_user_id 
    String 
    Yes 
    xxx 
 
    credit_user_id 
    String 
    Yes 
    xxx 
 
    payment_method 
    String 
    Yes 
    xxx 
 
    bank_bic 
    String 
    No 
    xxx 
 
    logo 
    String 
    No 
    xxx 
 
    is_payout 
    boolean 
    yes 
    false 
 
    status 
    String 
    Yes 
     Succeed 
 
    created_at 
    datetime 
    Yes 
    2025-01-20 00:00:00 use timezone UTC 
 
    receiver 
    Object 
    Yes 
     user_receiver_info  
 
    auto_display 
    Object 
    Yes 
     auto_display_info  
 
    sender 
    Object 
    Yes 
     sender_info  
 
     
pagination_info 
    
        
           Field 
           Type 
           Required 
           Description 
         
     
    
        
    total 
    Integer 
    Yes 
    100 
 
    current_page 
    Integer 
    Yes 
    1 
 
    per_page 
    Integer 
    Yes 
    50 
 
    last_page 
    Integer 
    Yes 
    2 
 
    from 
    Integer 
    Yes 
    1 
 
    to 
    Integer 
    Yes 
    50 
 
     
auto_display_info 
    
        
           Field 
           Type 
           Required 
           Description 
         
     
    
        
    Trx_ID 
    String 
    Yes 
    CU2025-526666 
 
    title 
    String 
    Yes 
    xx 
 
    trx_date 
    Datetime 
    Yes 
    2021-01-15 23:00:00 
 
    total_amount 
    String 
    Yes 
    $0.01 
 
    credit_amount 
    String 
    Yes 
    $0.01 
 
    from_wallet 
    String 
    Yes 
    xxx 
 
    to_wallet 
    String 
    Yes 
    xxx 
 
    status 
    String 
    Yes 
     Succeed 
 
    remark 
    String 
    No 
    xxx 
 
     
user_receiver_info 
    
        
           Field 
           Type 
           Required 
           Description 
         
     
    
        
    id 
    String 
    Yes 
    CU2025-526666 
 
    first_name 
    String 
    Yes 
    xx 
 
    last_name 
    String 
    Yes 
    xxx 
 
    email 
    String 
    Yes 
    xxx@test.com 
 
    phone_number 
    String 
    Yes 
    xxx 
 
    user_name 
    String 
    Yes 
    xxx 
 
    avatar 
    String 
    Yes 
    xxx 
 
    alias 
    String 
    No 
    xxx 
 
     
sender_info 
    
        
           Field 
           Type 
           Required 
           Description 
         
     
    
        
    id 
    String 
    Yes 
    AU2025-11 
 
    first_name 
    String 
    Yes 
    xxx 
 
    last_name 
    String 
    Yes 
    xxx 
 
    avatar 
    String 
    No 
    xxx 
 
     
mobile_topup_subscription_info 
    
        
           Field 
           Type 
           Nullable 
           Description 
         
     
    
        
    ref 
    String 
    No 
    526666 
 
    topup_option 
    String 
    No 
    xx 
 
    provider 
    String 
    No 
    xxx 
 
    credit_amount 
    Double 
    No 
    1.2 
 
    credit_ccy 
    String 
    No 
    USD 
 
     
pre_authorisation_info 
    
        
           Field 
           Type 
           Nullable 
           Description 
         
     
    
        
    ref 
    String 
    Yes 
    PA2507 
 
    amount 
    String 
    Yes 
    2 
 
    currency 
    String 
    Yes 
    USD 
 
     
            Redirect Url 
Success 
    
        
           Field 
           Nullable 
           Description 
         
     
    
        
            success 
            No 
            1 
        
       
            out_trade_no 
            No 
            TR1234567890 
        
       
            message 
            No 
            Payment Successful! 
        
       
            token 
            No 
            TR1234567890 
         
     
Failure Only VISA MASTER 
    
        
           Field 
           Nullable 
           Description 
         
     
    
        
            success 
            No 
            0 
        
       
            token 
            No 
            TR1234567890 
         
        
            out_trade_no 
            No 
            TR1234567890 
         
       
            message 
            No 
            xxx 
        
       
        pay_response 
        Yes 
        {"gatewayCode": "INSUFFICIENT_FUNDS","acquirerMessage": "Transaction declined due to insufficient funds"}Note 
{
    "NEED_CONTACT": "Please contact us for detail",
    "NO_OTP": "Payer cancelled or not confirm 3DS",
    "DECLINED": "Payment was declined by issuer or payer authentication was not able to be successfully completed.",
    "BLOCKED": "Transaction blocked due to Risk or 3D Secure blocking rules",
    "CARD_NOT_SUPPORT_3DS": "Transaction blocked due to Risk or 3D Secure blocking rules",
    "INSUFFICIENT_FUNDS": "Transaction declined due to insufficient funds",
    "UNSPECIFIED_FAILURE": "Transaction could not be processed",
    "SUCCESS": "Transaction is successfully",
    "WAITING_FINAL_STATUS": "Transaction was created and waiting final status. Please try again later",
    "NO_MATCH": "Incorrect card security code"
} 
     
            Notify Url 
Params 
            Notify Save Card 
Params 
            Notify Refund 
Params 
            Notify Pre Authorisation 
Params 
            Visa Token 
Url 
    
        
           {BaseUrl}/ccpay/{order_info.token}?card_token={card_info.card_token}